|
|
|
|
|
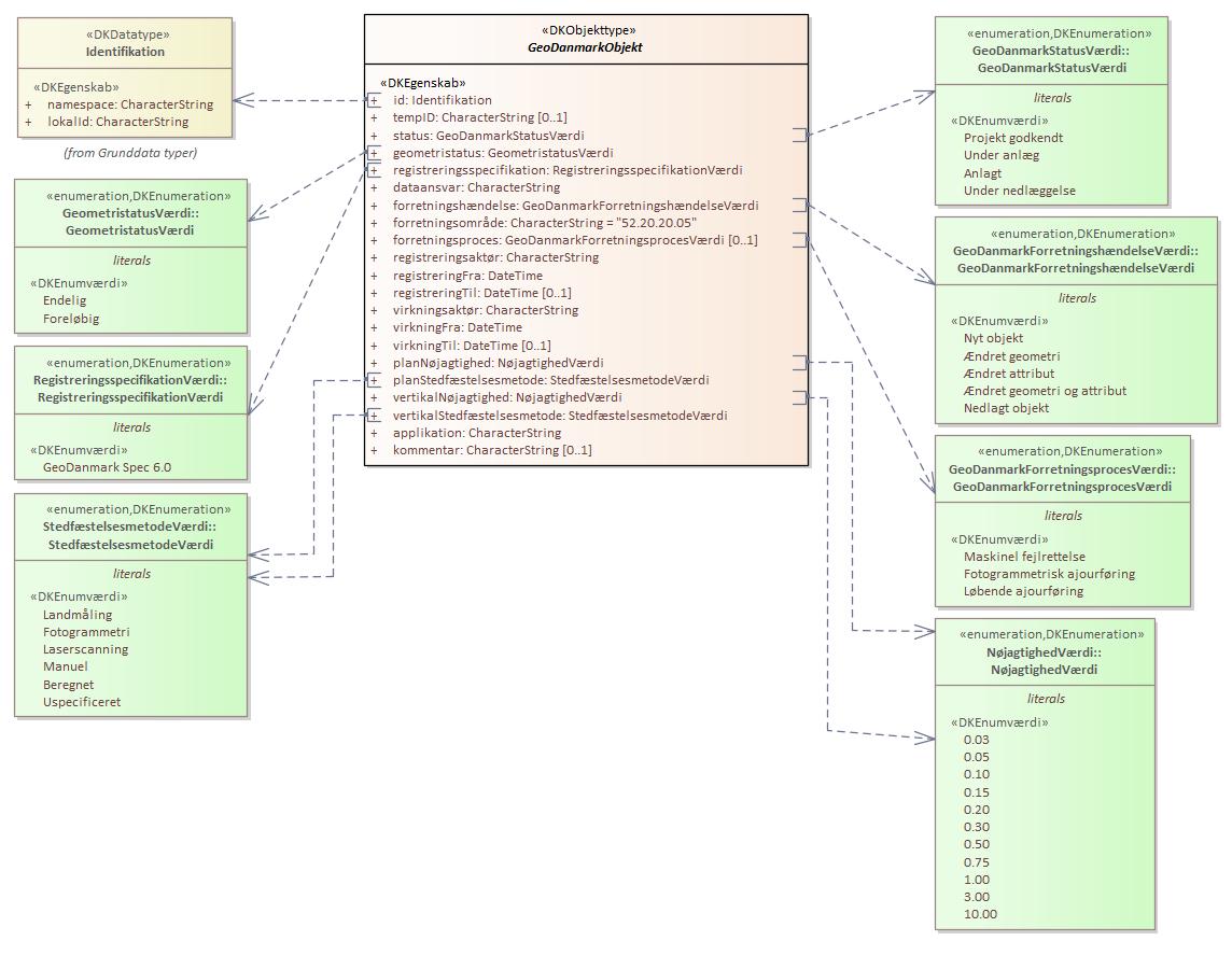
Diagram(mer):
Objekttypediagram GeoDanmarkObjekt:

|
|
Oversigt over karakteristika:
|
|
tilbage til toppen
|
|
tilbage til toppen
|
|
tilbage til toppen
|
Navn:
|
status
|
|
URI:
|
https://data.gov.dk/model/profile/gdk/status
|
|
Foretrukken term:
|
status
|
|
Definition:
|
angivelse af hvor et GeoDanmarkobjekt er i sin livscyklus
|
|
Juridisk kilde:
|
http://www.retsinformation.dk/eli/lta/2017/380
|
|
Kilde:
|
http://www.geodanmark.nu/Spec6/HTML5/DK/601/StartHer.htm
|
|
Multiplicitet:
|
1
|
|
Type:
|
GeoDanmarkStatusVærdi (enumeration)
|
|
Max antal tegn:
|
19
|
|
Værdier:
|
Se listede værdier
| Værdinavn |
Foretrukken term |
Definition |
Kommentar |
Anvendelsesnote |
Juridisk kilde |
Kilde |
|
Projekt godkendt
|
Projekt godkendt
|
objekt er registreret i henhold til et godkendt projekt
|
|
|
http://www.retsinformation.dk/eli/lta/2017/380
|
http://www.geodanmark.nu/Spec6/HTML5/DK/601/StartHer.htm
|
|
Under anlæg
|
Under anlæg
|
objektet er under anlæg
|
|
|
http://www.retsinformation.dk/eli/lta/2017/380
|
http://www.geodanmark.nu/Spec6/HTML5/DK/601/StartHer.htm
|
|
Anlagt
|
Anlagt
|
objektet findes i virkeligheden. Dette er normalsituationen
|
|
|
http://www.retsinformation.dk/eli/lta/2017/380
|
http://www.geodanmark.nu/Spec6/HTML5/DK/601/StartHer.htm
|
|
Under nedlæggelse
|
Under nedlæggelse
|
objektet er under nedlæggelse
|
|
|
http://www.retsinformation.dk/eli/lta/2017/380
|
http://www.geodanmark.nu/Spec6/HTML5/DK/601/StartHer.htm
|
|
|
|
tilbage til toppen
|
Navn:
|
geometristatus
|
|
URI:
|
https://data.gov.dk/model/profile/gdk/geometristatus
|
|
Foretrukken term:
|
geometristatus
|
|
Definition:
|
angivelse af status for registrering af geometri
|
|
Juridisk kilde:
|
http://www.retsinformation.dk/eli/lta/2017/380
|
|
Kilde:
|
http://www.geodanmark.nu/Spec6/HTML5/DK/601/StartHer.htm
|
|
Multiplicitet:
|
1
|
|
Type:
|
GeometristatusVærdi (enumeration)
|
|
Max antal tegn:
|
11
|
|
Værdier:
|
Se listede værdier
| Værdinavn |
Foretrukken term |
Definition |
Kommentar |
Anvendelsesnote |
Juridisk kilde |
Kilde |
|
Endelig
|
Endelig
|
geometrien er endelig og fuldt tilfredsstillende fastlagt
|
|
|
http://www.retsinformation.dk/eli/lta/2017/380
|
http://www.geodanmark.nu/Spec6/HTML5/DK/601/StartHer.htm
|
|
Foreløbig
|
Foreløbig
|
geometrien er foreløbig og ikke tilfredsstillende fastlagt
|
|
|
http://www.retsinformation.dk/eli/lta/2017/380
|
http://www.geodanmark.nu/Spec6/HTML5/DK/601/StartHer.htm
|
|
|
|
tilbage til toppen
|
Navn:
|
registreringsspecifikation
|
|
URI:
|
https://data.gov.dk/model/profile/gdk/registreringsspecifikation
|
|
Foretrukken term:
|
registreringsspecifikation
|
|
Definition:
|
navnet på den specifikation objektet er registreret under eller er opgraderet til. "GeoDanmark Spec 6.0"
|
|
Juridisk kilde:
|
http://www.retsinformation.dk/eli/lta/2017/380
|
|
Kilde:
|
http://www.geodanmark.nu/Spec6/HTML5/DK/601/StartHer.htm
|
|
Multiplicitet:
|
1
|
|
Type:
|
RegistreringsspecifikationVærdi (enumeration)
|
|
Max antal tegn:
|
19
|
|
Værdier:
|
Se listede værdier
| Værdinavn |
Foretrukken term |
Definition |
Kommentar |
Anvendelsesnote |
Juridisk kilde |
Kilde |
|
GeoDanmark Spec 6.0
|
GeoDanmark Spec 6.0
|
registreret i henhold til GeoDanmark Spec 6
|
|
|
http://www.retsinformation.dk/eli/lta/2017/380
|
http://www.geodanmark.nu/Spec6/HTML5/DK/601/StartHer.htm
|
|
|
|
tilbage til toppen
|
|
tilbage til toppen
|
Navn:
|
forretningshændelse
|
|
URI:
|
https://data.gov.dk/model/profile/gdk/forretningshændelse
|
|
Foretrukken term:
|
forretningshændelse
|
|
Definition:
|
den forretningshændelse, som afstedkom opdateringen
|
|
Juridisk kilde:
|
http://www.retsinformation.dk/eli/lta/2017/380
|
|
Kilde:
|
http://www.geodanmark.nu/Spec6/HTML5/DK/601/StartHer.htm
|
|
Multiplicitet:
|
1
|
|
Type:
|
GeoDanmarkForretningshændelseVærdi (enumeration)
|
|
Max antal tegn:
|
29
|
|
Værdier:
|
Se listede værdier
| Værdinavn |
Foretrukken term |
Definition |
Kommentar |
Anvendelsesnote |
Juridisk kilde |
Kilde |
|
Nyt objekt
|
Nyt objekt
|
der er opstået et objekt med en ny ident
|
|
|
http://www.retsinformation.dk/eli/lta/2017/380
|
http://www.geodanmark.nu/Spec6/HTML5/DK/601/StartHer.htm
|
|
Ændret geometri
|
Ændret geometri
|
et eksisterende objekt har beholdt sin ident, men har fået ændret på geometrien
|
|
|
http://www.retsinformation.dk/eli/lta/2017/380
|
http://www.geodanmark.nu/Spec6/HTML5/DK/601/StartHer.htm
|
|
Ændret attribut
|
Ændret attribut
|
et eksisterende objekt har beholdt sin ident, men har fået ændret på en eller flere af sine attributværdier
|
|
|
http://www.retsinformation.dk/eli/lta/2017/380
|
http://www.geodanmark.nu/Spec6/HTML5/DK/601/StartHer.htm
|
|
Ændret geometri og attribut
|
Ændret geometri og attribut
|
et eksisterende objekt har beholdt sin ident, men har fået ændret på geometrien og en eller flere af sine attributværdier
|
|
|
http://www.retsinformation.dk/eli/lta/2017/380
|
http://www.geodanmark.nu/Spec6/HTML5/DK/601/StartHer.htm
|
|
Nedlagt objekt
|
Nedlagt objekt
|
objektet er gjort historisk
|
|
|
http://www.retsinformation.dk/eli/lta/2017/380
|
http://www.geodanmark.nu/Spec6/HTML5/DK/601/StartHer.htm
|
|
|
|
tilbage til toppen
|
|
tilbage til toppen
|
Navn:
|
forretningsproces
|
|
URI:
|
https://data.gov.dk/model/profile/gdk/forretningsproces
|
|
Foretrukken term:
|
forretningsproces
|
|
Definition:
|
den forretningsproces som har opdateret dataobjektet
|
|
Juridisk kilde:
|
http://www.retsinformation.dk/eli/lta/2017/380
|
|
Kilde:
|
http://www.geodanmark.nu/Spec6/HTML5/DK/601/StartHer.htm
|
|
Multiplicitet:
|
0..1
|
|
Type:
|
GeoDanmarkForretningsprocesVærdi (enumeration)
|
|
Max antal tegn:
|
29
|
|
Værdier:
|
Se listede værdier
| Værdinavn |
Foretrukken term |
Definition |
Kommentar |
Anvendelsesnote |
Juridisk kilde |
Kilde |
|
Maskinel fejlrettelse
|
Maskinel fejlrettelse
|
i forbindelse med maskinel fejlfinding er objektet ændret
|
|
|
http://www.retsinformation.dk/eli/lta/2017/380
|
http://www.geodanmark.nu/Spec6/HTML5/DK/601/StartHer.htm
|
|
Fotogrammetrisk ajourføring
|
Fotogrammetrisk ajourføring
|
objektet er ændret ved fotogrammetriske ajourføring
|
|
|
http://www.retsinformation.dk/eli/lta/2017/380
|
http://www.geodanmark.nu/Spec6/HTML5/DK/601/StartHer.htm
|
|
Løbende ajourføring
|
Løbende ajourføring
|
objektet er ændret via løbende ajourføring hos en myndighed
|
|
|
http://www.retsinformation.dk/eli/lta/2017/380
|
http://www.geodanmark.nu/Spec6/HTML5/DK/601/StartHer.htm
|
|
|
|
tilbage til toppen
|
|
tilbage til toppen
|
|
tilbage til toppen
|
|
tilbage til toppen
|
|
tilbage til toppen
|
|
tilbage til toppen
|
|
tilbage til toppen
|
Navn:
|
planNøjagtighed
|
|
URI:
|
https://data.gov.dk/model/profile/gdk/planNøjagtighed
|
|
Foretrukken term:
|
plan nøjagtighed
|
|
Definition:
|
den forventede middelfejl på nøjagtigheden af den registrerede XY-koordinat i forhold til dets placering i virkeligheden. "Ukendt nøjagtighed" angives med en nøjagtighed på "10.00"
|
|
Juridisk kilde:
|
http://www.retsinformation.dk/eli/lta/2017/380
|
|
Kilde:
|
http://www.geodanmark.nu/Spec6/HTML5/DK/601/StartHer.htm
|
|
Multiplicitet:
|
1
|
|
Type:
|
NøjagtighedVærdi (enumeration)
|
|
Max antal tegn:
|
5
|
|
Værdier:
|
Se listede værdier
| Værdinavn |
Foretrukken term |
Definition |
Kommentar |
Anvendelsesnote |
Juridisk kilde |
Kilde |
|
0.03
|
0.03
|
en nøjagtighed på 3 cm
|
|
|
http://www.retsinformation.dk/eli/lta/2017/380
|
http://www.geodanmark.nu/Spec6/HTML5/DK/601/StartHer.htm
|
|
0.05
|
0.05
|
en nøjagtighed på 5 cm
|
|
|
http://www.retsinformation.dk/eli/lta/2017/380
|
http://www.geodanmark.nu/Spec6/HTML5/DK/601/StartHer.htm
|
|
0.10
|
0.10
|
en nøjagtighed på 10 cm
|
|
|
http://www.retsinformation.dk/eli/lta/2017/380
|
http://www.geodanmark.nu/Spec6/HTML5/DK/601/StartHer.htm
|
|
0.15
|
0.15
|
en nøjagtighed på 15 cm
|
|
|
http://www.retsinformation.dk/eli/lta/2017/380
|
http://www.geodanmark.nu/Spec6/HTML5/DK/601/StartHer.htm
|
|
0.20
|
0.20
|
en nøjagtighed på 20 cm
|
|
|
http://www.retsinformation.dk/eli/lta/2017/380
|
http://www.geodanmark.nu/Spec6/HTML5/DK/601/StartHer.htm
|
|
0.30
|
0.30
|
en nøjagtighed på 30 cm
|
|
|
http://www.retsinformation.dk/eli/lta/2017/380
|
http://www.geodanmark.nu/Spec6/HTML5/DK/601/StartHer.htm
|
|
0.50
|
0.50
|
en nøjagtighed på 50 cm
|
|
|
http://www.retsinformation.dk/eli/lta/2017/380
|
http://www.geodanmark.nu/Spec6/HTML5/DK/601/StartHer.htm
|
|
0.75
|
0.75
|
en nøjagtighed på 75 cm
|
|
|
http://www.retsinformation.dk/eli/lta/2017/380
|
http://www.geodanmark.nu/Spec6/HTML5/DK/601/StartHer.htm
|
|
1.00
|
1.00
|
en nøjagtighed på 1 meter
|
|
|
http://www.retsinformation.dk/eli/lta/2017/380
|
http://www.geodanmark.nu/Spec6/HTML5/DK/601/StartHer.htm
|
|
3.00
|
3.00
|
en nøjagtighed på 3 meter
|
|
|
http://www.retsinformation.dk/eli/lta/2017/380
|
http://www.geodanmark.nu/Spec6/HTML5/DK/601/StartHer.htm
|
|
10.00
|
10.00
|
en nøjagtighed på 10 meter
|
|
|
http://www.retsinformation.dk/eli/lta/2017/380
|
http://www.geodanmark.nu/Spec6/HTML5/DK/601/StartHer.htm
|
|
|
|
tilbage til toppen
|
Navn:
|
planStedfæstelsesmetode
|
|
URI:
|
https://data.gov.dk/model/profile/gdk/planStedfæstelsesmetode
|
|
Foretrukken term:
|
plan stedfæstelsesmetode
|
|
Definition:
|
metode til stedfæstelse af objektets koordinater i XY
|
|
Juridisk kilde:
|
http://www.retsinformation.dk/eli/lta/2017/380
|
|
Kilde:
|
http://www.geodanmark.nu/Spec6/HTML5/DK/601/StartHer.htm
|
|
Multiplicitet:
|
1
|
|
Type:
|
StedfæstelsesmetodeVærdi (enumeration)
|
|
Max antal tegn:
|
13
|
|
Værdier:
|
Se listede værdier
| Værdinavn |
Foretrukken term |
Definition |
Kommentar |
Anvendelsesnote |
Juridisk kilde |
Kilde |
|
Landmåling
|
Landmåling
|
objektet er stedfæstet geometrisk ved landmåling
|
|
|
http://www.retsinformation.dk/eli/lta/2017/380
|
http://www.geodanmark.nu/Spec6/HTML5/DK/601/StartHer.htm
|
|
Fotogrammetri
|
Fotogrammetri
|
objektet er stedfæstet geometrisk ved fotogrammetri
|
|
|
http://www.retsinformation.dk/eli/lta/2017/380
|
http://www.geodanmark.nu/Spec6/HTML5/DK/601/StartHer.htm
|
|
Laserscanning
|
Laserscanning
|
objektet er stedfæstet geometrisk ved laserscanning
|
|
|
http://www.retsinformation.dk/eli/lta/2017/380
|
http://www.geodanmark.nu/Spec6/HTML5/DK/601/StartHer.htm
|
|
Manuel
|
Manuel
|
objektet er stedfæstet geometrisk ved en manuel proces f.eks. editering
|
|
|
http://www.retsinformation.dk/eli/lta/2017/380
|
http://www.geodanmark.nu/Spec6/HTML5/DK/601/StartHer.htm
|
|
Beregnet
|
Beregnet
|
objektet er stedfæstet geometrisk ved en beregningsproces
|
|
|
http://www.retsinformation.dk/eli/lta/2017/380
|
http://www.geodanmark.nu/Spec6/HTML5/DK/601/StartHer.htm
|
|
Uspecificeret
|
Uspecificeret
|
objektet er stedfæstet geometrisk ved en uspecificeret proces
|
|
|
http://www.retsinformation.dk/eli/lta/2017/380
|
http://www.geodanmark.nu/Spec6/HTML5/DK/601/StartHer.htm
|
|
|
|
tilbage til toppen
|
Navn:
|
vertikalNøjagtighed
|
|
URI:
|
https://data.gov.dk/model/profile/gdk/vertikalNøjagtighed
|
|
Foretrukken term:
|
vertikal nøjagtighed
|
|
Definition:
|
den forventede middelfejl på nøjagtigheden af den registrerede Z-koordinat i forhold til dets placering i virkeligheden. "Ukendt nøjagtighed" angives med en nøjagtighed på "10.00"
|
|
Juridisk kilde:
|
http://www.retsinformation.dk/eli/lta/2017/380
|
|
Kilde:
|
http://www.geodanmark.nu/Spec6/HTML5/DK/601/StartHer.htm
|
|
Multiplicitet:
|
1
|
|
Type:
|
NøjagtighedVærdi (enumeration)
|
|
Max antal tegn:
|
5
|
|
Værdier:
|
Se listede værdier
| Værdinavn |
Foretrukken term |
Definition |
Kommentar |
Anvendelsesnote |
Juridisk kilde |
Kilde |
|
0.03
|
0.03
|
en nøjagtighed på 3 cm
|
|
|
http://www.retsinformation.dk/eli/lta/2017/380
|
http://www.geodanmark.nu/Spec6/HTML5/DK/601/StartHer.htm
|
|
0.05
|
0.05
|
en nøjagtighed på 5 cm
|
|
|
http://www.retsinformation.dk/eli/lta/2017/380
|
http://www.geodanmark.nu/Spec6/HTML5/DK/601/StartHer.htm
|
|
0.10
|
0.10
|
en nøjagtighed på 10 cm
|
|
|
http://www.retsinformation.dk/eli/lta/2017/380
|
http://www.geodanmark.nu/Spec6/HTML5/DK/601/StartHer.htm
|
|
0.15
|
0.15
|
en nøjagtighed på 15 cm
|
|
|
http://www.retsinformation.dk/eli/lta/2017/380
|
http://www.geodanmark.nu/Spec6/HTML5/DK/601/StartHer.htm
|
|
0.20
|
0.20
|
en nøjagtighed på 20 cm
|
|
|
http://www.retsinformation.dk/eli/lta/2017/380
|
http://www.geodanmark.nu/Spec6/HTML5/DK/601/StartHer.htm
|
|
0.30
|
0.30
|
en nøjagtighed på 30 cm
|
|
|
http://www.retsinformation.dk/eli/lta/2017/380
|
http://www.geodanmark.nu/Spec6/HTML5/DK/601/StartHer.htm
|
|
0.50
|
0.50
|
en nøjagtighed på 50 cm
|
|
|
http://www.retsinformation.dk/eli/lta/2017/380
|
http://www.geodanmark.nu/Spec6/HTML5/DK/601/StartHer.htm
|
|
0.75
|
0.75
|
en nøjagtighed på 75 cm
|
|
|
http://www.retsinformation.dk/eli/lta/2017/380
|
http://www.geodanmark.nu/Spec6/HTML5/DK/601/StartHer.htm
|
|
1.00
|
1.00
|
en nøjagtighed på 1 meter
|
|
|
http://www.retsinformation.dk/eli/lta/2017/380
|
http://www.geodanmark.nu/Spec6/HTML5/DK/601/StartHer.htm
|
|
3.00
|
3.00
|
en nøjagtighed på 3 meter
|
|
|
http://www.retsinformation.dk/eli/lta/2017/380
|
http://www.geodanmark.nu/Spec6/HTML5/DK/601/StartHer.htm
|
|
10.00
|
10.00
|
en nøjagtighed på 10 meter
|
|
|
http://www.retsinformation.dk/eli/lta/2017/380
|
http://www.geodanmark.nu/Spec6/HTML5/DK/601/StartHer.htm
|
|
|
|
tilbage til toppen
|
Navn:
|
vertikalStedfæstelsesmetode
|
|
URI:
|
https://data.gov.dk/model/profile/gdk/vertikalStedfæstelsesmetode
|
|
Foretrukken term:
|
vertikal stedfæstelsesmetode
|
|
Definition:
|
metode til stedfæstelse af objektets Z-.koordinater
|
|
Juridisk kilde:
|
http://www.retsinformation.dk/eli/lta/2017/380
|
|
Kilde:
|
http://www.geodanmark.nu/Spec6/HTML5/DK/601/StartHer.htm
|
|
Multiplicitet:
|
1
|
|
Type:
|
StedfæstelsesmetodeVærdi (enumeration)
|
|
Max antal tegn:
|
13
|
|
Værdier:
|
Se listede værdier
| Værdinavn |
Foretrukken term |
Definition |
Kommentar |
Anvendelsesnote |
Juridisk kilde |
Kilde |
|
Landmåling
|
Landmåling
|
objektet er stedfæstet geometrisk ved landmåling
|
|
|
http://www.retsinformation.dk/eli/lta/2017/380
|
http://www.geodanmark.nu/Spec6/HTML5/DK/601/StartHer.htm
|
|
Fotogrammetri
|
Fotogrammetri
|
objektet er stedfæstet geometrisk ved fotogrammetri
|
|
|
http://www.retsinformation.dk/eli/lta/2017/380
|
http://www.geodanmark.nu/Spec6/HTML5/DK/601/StartHer.htm
|
|
Laserscanning
|
Laserscanning
|
objektet er stedfæstet geometrisk ved laserscanning
|
|
|
http://www.retsinformation.dk/eli/lta/2017/380
|
http://www.geodanmark.nu/Spec6/HTML5/DK/601/StartHer.htm
|
|
Manuel
|
Manuel
|
objektet er stedfæstet geometrisk ved en manuel proces f.eks. editering
|
|
|
http://www.retsinformation.dk/eli/lta/2017/380
|
http://www.geodanmark.nu/Spec6/HTML5/DK/601/StartHer.htm
|
|
Beregnet
|
Beregnet
|
objektet er stedfæstet geometrisk ved en beregningsproces
|
|
|
http://www.retsinformation.dk/eli/lta/2017/380
|
http://www.geodanmark.nu/Spec6/HTML5/DK/601/StartHer.htm
|
|
Uspecificeret
|
Uspecificeret
|
objektet er stedfæstet geometrisk ved en uspecificeret proces
|
|
|
http://www.retsinformation.dk/eli/lta/2017/380
|
http://www.geodanmark.nu/Spec6/HTML5/DK/601/StartHer.htm
|
|
|
|
tilbage til toppen
|
|
tilbage til toppen
|