|
|
|
|
|
Udpegning punkt er udstillet her:
|
Diagram(mer):
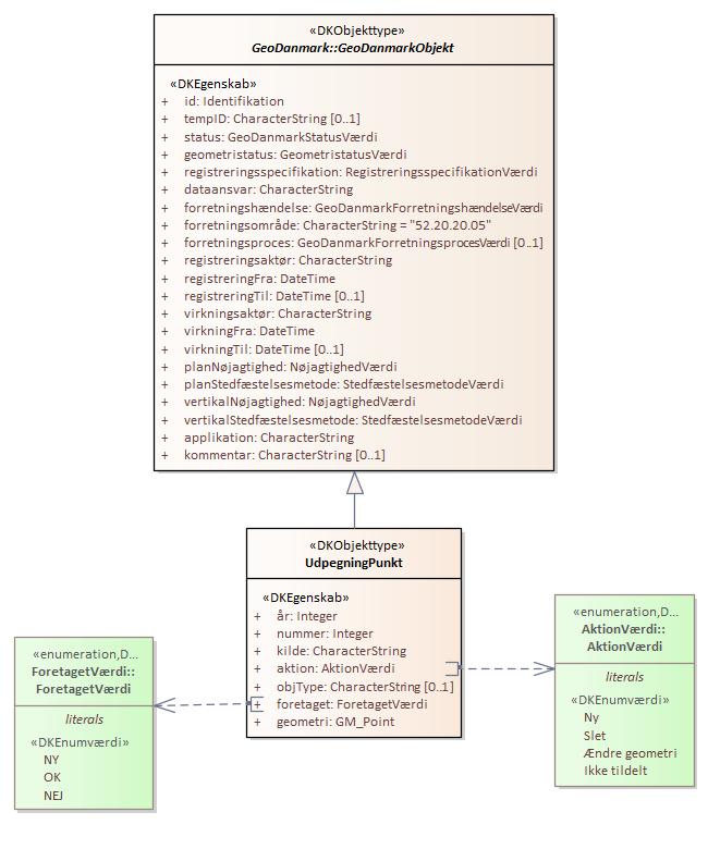
Objekttypediagram UdpegningPunkt:

|
|
Oversigt over karakteristika:
|
|
tilbage til toppen
|
|
tilbage til toppen
|
|
tilbage til toppen
|
|
tilbage til toppen
|
Navn:
|
aktion
|
|
URI:
|
https://data.gov.dk/model/profile/gdk/aktion
|
|
Foretrukken term:
|
aktion
|
|
Definition:
|
angivelse af hvilken handling, der forventes udført på det udpegede sted
|
|
Juridisk kilde:
|
http://www.retsinformation.dk/eli/lta/2017/380
|
|
Kilde:
|
http://www.geodanmark.nu/Spec6/HTML5/DK/601/StartHer.htm
|
|
Multiplicitet:
|
1
|
|
Type:
|
AktionVærdi (enumeration)
|
|
Max antal tegn:
|
16
|
|
Værdier:
|
Se listede værdier
| Værdinavn |
Foretrukken term |
Definition |
Kommentar |
Anvendelsesnote |
Juridisk kilde |
Kilde |
|
Ny
|
Ny
|
der skal registreres et nyt objekt
|
|
|
http://www.retsinformation.dk/eli/lta/2017/380
|
http://www.geodanmark.nu/Spec6/HTML5/DK/601/StartHer.htm
|
|
Slet
|
Slet
|
objektet skal slettes
|
|
|
http://www.retsinformation.dk/eli/lta/2017/380
|
http://www.geodanmark.nu/Spec6/HTML5/DK/601/StartHer.htm
|
|
Ændre geometri
|
Ændre geometri
|
geometrien for objektet skal ændres
|
|
|
http://www.retsinformation.dk/eli/lta/2017/380
|
http://www.geodanmark.nu/Spec6/HTML5/DK/601/StartHer.htm
|
|
Ikke tildelt
|
Ikke tildelt
|
defaultværdien. Der er ikke fastlagt, hvad der skal ske
|
|
|
http://www.retsinformation.dk/eli/lta/2017/380
|
http://www.geodanmark.nu/Spec6/HTML5/DK/601/StartHer.htm
|
|
|
|
tilbage til toppen
|
|
tilbage til toppen
|
Navn:
|
foretaget
|
|
URI:
|
https://data.gov.dk/model/profile/gdk/foretaget
|
|
Foretrukken term:
|
foretaget
|
|
Definition:
|
er der foretaget en ajourføring dette sted?
|
|
Juridisk kilde:
|
http://www.retsinformation.dk/eli/lta/2017/380
|
|
Kilde:
|
http://www.geodanmark.nu/Spec6/HTML5/DK/601/StartHer.htm
|
|
Multiplicitet:
|
1
|
|
Type:
|
ForetagetVærdi (enumeration)
|
|
Max antal tegn:
|
3
|
|
Værdier:
|
Se listede værdier
| Værdinavn |
Foretrukken term |
Definition |
Kommentar |
Anvendelsesnote |
Juridisk kilde |
Kilde |
|
NY
|
NY
|
udpegningen er ikke undersøgt. Alle nye udpegninger får denne værdi
|
|
|
http://www.retsinformation.dk/eli/lta/2017/380
|
http://www.geodanmark.nu/Spec6/HTML5/DK/601/StartHer.htm
|
|
OK
|
OK
|
udpegningen er ajourført
|
|
|
http://www.retsinformation.dk/eli/lta/2017/380
|
http://www.geodanmark.nu/Spec6/HTML5/DK/601/StartHer.htm
|
|
NEJ
|
NEJ
|
udpegningen er ikke ajourført, da der ingen ændring blev fundet
|
|
|
http://www.retsinformation.dk/eli/lta/2017/380
|
http://www.geodanmark.nu/Spec6/HTML5/DK/601/StartHer.htm
|
|
|
|
tilbage til toppen
|