JavaScript er deaktiveret i din browser.

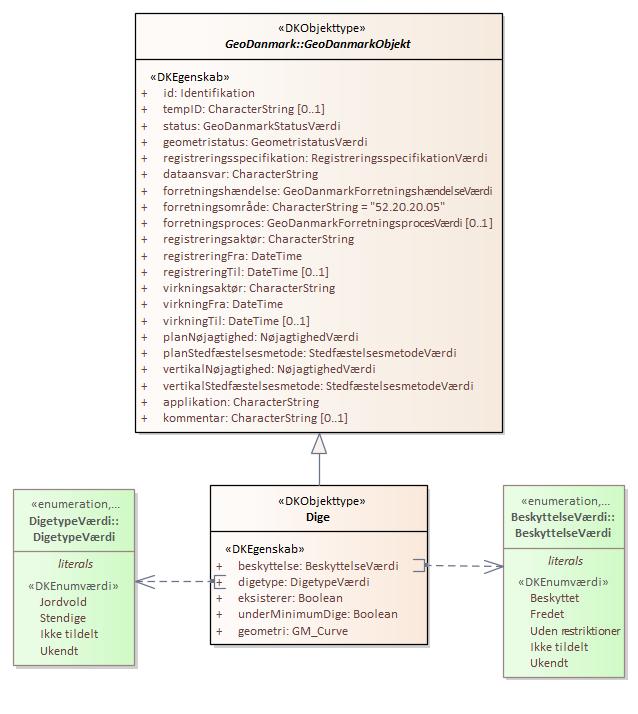
Objekttype: Dige

Domænemodel:

Natur

URI:

https://data.gov.dk/model/profile/gdk/Dige

Foretrukken term:

Dige

Definition:

jordvold eller stensætning i terræn

Juridisk kilde:

http://www.retsinformation.dk/eli/lta/2017/380

Kilde:

http://www.geodanmark.nu/Spec6/HTML5/DK/601/StartHer.htm

Historikmodel:

bitemporalitet

Subtype af:

GeoDanmarkObjekt

Dige er udstillet her:

Webservice:

GeoDanmark Vektor med Historik WFS

GeoDanmark Vektor WFS

GeoDanmark Vektor WMS

Filudtræk:

GeoDanmark Vektor Brugerdefineret Filudtræk

GeoDanmark Vektor Historik Kommuner Prædefineret GML

GeoDanmark Vektor Historik Prædefineret GML

GeoDanmark Vektor Historik Regioner Prædefineret GML

GeoDanmark Vektor Prædefineret GML

GeoDanmark Vektor Prædefineret SHAPE

GeoDanmark Vektor Prædefineret TAB

Hændelser:

GeoDanmark Vektor Hændelser

Diagram(mer):

Objekttypediagram Dige:

Objekttypediagram Dige

Oversigt over karakteristika:


Attributter og associationsroller
Navn Type Multiplicitet
beskyttelse BeskyttelseVærdi 1
digetype DigetypeVærdi 1
eksisterer Boolean 1
underMinimumDige Boolean 1
geometri GM_Curve 1

Attribut:

tilbage til toppen

Navn:

beskyttelse

URI:

https://data.gov.dk/model/profile/gdk/beskyttelse

Foretrukken term:

beskyttelse

Definition:

angivelse af digets beskyttelsesniveau

Juridisk kilde:

http://www.retsinformation.dk/eli/lta/2017/380

Kilde:

http://www.geodanmark.nu/Spec6/HTML5/DK/601/StartHer.htm

Multiplicitet:

1

Type:

BeskyttelseVærdi (enumeration)

Max antal tegn:

18

Værdier:

Se listede værdier

Attribut:

tilbage til toppen

Navn:

digetype

URI:

https://data.gov.dk/model/profile/gdk/digetype

Foretrukken term:

digetype

Definition:

angivelse af digeart

Juridisk kilde:

http://www.retsinformation.dk/eli/lta/2017/380

Kilde:

http://www.geodanmark.nu/Spec6/HTML5/DK/601/StartHer.htm

Multiplicitet:

1

Type:

DigetypeVærdi (enumeration)

Max antal tegn:

12

Værdier:

Se listede værdier

Attribut:

tilbage til toppen

Navn:

eksisterer

URI:

https://data.gov.dk/model/profile/gdk/eksisterer

Foretrukken term:

eksisterer

Definition:

diget eksisterer i naturen - true/false

Juridisk kilde:

http://www.retsinformation.dk/eli/lta/2017/380

Kilde:

http://www.geodanmark.nu/Spec6/HTML5/DK/601/StartHer.htm

Multiplicitet:

1

Type:

Boolean

Max antal tegn:

5

Attribut:

tilbage til toppen

Navn:

underMinimumDige

URI:

https://data.gov.dk/model/profile/gdk/underMinimumDige

Foretrukken term:

dige under minimum

Definition:

længde er mindre end minimumslængden, som er defineret i GeoDanmark-Specifikationen

Juridisk kilde:

http://www.retsinformation.dk/eli/lta/2017/380

Kilde:

http://www.geodanmark.nu/Spec6/HTML5/DK/601/StartHer.htm

Multiplicitet:

1

Type:

Boolean

Max antal tegn:

5

Attribut:

tilbage til toppen

Navn:

geometri

URI:

https://data.gov.dk/model/profile/gdk/geometri

Foretrukken term:

geometri

Definition:

objektets geografiske placering

Juridisk kilde:

http://www.retsinformation.dk/eli/lta/2017/380

Kilde:

http://www.geodanmark.nu/Spec6/HTML5/DK/601/StartHer.htm

Multiplicitet:

1

Type:

GM_Curve

Koordinatreferencesystem:

EPSG:25832

Indeholder Z-koordinater:

True