JavaScript er deaktiveret i din browser.

Objekttype: DHMHestesko

Domænemodel:

DHMTilpasningslag

URI:

https://data.gov.dk/model/profile/gdk/DHMHestesko

Foretrukken term:

DHM hestesko

Definition:

hestesko-formet figur, der åbner eller lukker for det frie løb af overfladevand gennem en forhindring

Juridisk kilde:

http://www.retsinformation.dk/eli/lta/2017/380

Kilde:

http://www.geodanmark.nu/Spec6/HTML5/DK/601/StartHer.htm

Historikmodel:

bitemporalitet

Subtype af:

GeoDanmarkObjekt

DHM hestesko er udstillet her:

Webservice:

GeoDanmark Vektor med Historik WFS

GeoDanmark Vektor WFS

GeoDanmark Vektor WMS

Filudtræk:

GeoDanmark Vektor Brugerdefineret Filudtræk

GeoDanmark Vektor Historik Kommuner Prædefineret GML

GeoDanmark Vektor Historik Prædefineret GML

GeoDanmark Vektor Historik Regioner Prædefineret GML

GeoDanmark Vektor Prædefineret GML

GeoDanmark Vektor Prædefineret SHAPE

GeoDanmark Vektor Prædefineret TAB

Hændelser:

GeoDanmark Vektor Hændelser

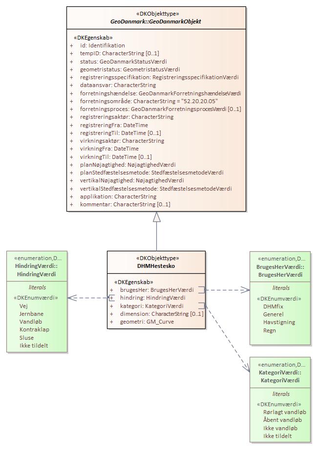
Diagram(mer):

Objekttypediagram DHMHestesko:

Objekttypediagram DHMHestesko

Oversigt over karakteristika:


Attributter og associationsroller
Navn Type Multiplicitet
brugesHer BrugesHerVærdi 1
hindring HindringVærdi 1
kategori KategoriVærdi 1
dimension CharacterString 0..1
geometri GM_Curve 1

Attribut:

tilbage til toppen

Navn:

brugesHer

URI:

https://data.gov.dk/model/profile/gdk/brugesHer

Foretrukken term:

bruges her

Definition:

angivelse af hvilken type hydrologisk højdemodel dette objekt medvirker til at beregne

Juridisk kilde:

http://www.retsinformation.dk/eli/lta/2017/380

Kilde:

http://www.geodanmark.nu/Spec6/HTML5/DK/601/StartHer.htm

Multiplicitet:

1

Type:

BrugesHerVærdi (enumeration)

Max antal tegn:

11

Værdier:

Se listede værdier

Attribut:

tilbage til toppen

Navn:

hindring

URI:

https://data.gov.dk/model/profile/gdk/hindring

Foretrukken term:

hindring

Definition:

den forhindring som tilpasningen korrigerer

Juridisk kilde:

http://www.retsinformation.dk/eli/lta/2017/380

Kilde:

http://www.geodanmark.nu/Spec6/HTML5/DK/601/StartHer.htm

Multiplicitet:

1

Type:

HindringVærdi (enumeration)

Max antal tegn:

12

Værdier:

Se listede værdier

Attribut:

tilbage til toppen

Navn:

kategori

URI:

https://data.gov.dk/model/profile/gdk/kategori

Foretrukken term:

kategori

Definition:

kategori af underføring

Juridisk kilde:

http://www.retsinformation.dk/eli/lta/2017/380

Kilde:

http://www.geodanmark.nu/Spec6/HTML5/DK/601/StartHer.htm

Multiplicitet:

1

Type:

KategoriVærdi (enumeration)

Max antal tegn:

19

Værdier:

Se listede værdier

Attribut:

tilbage til toppen

Navn:

dimension

URI:

https://data.gov.dk/model/profile/gdk/dimension

Foretrukken term:

dimension

Definition:

minimumstværsnitsarealet i kvm med 2 decimaler

Juridisk kilde:

http://www.retsinformation.dk/eli/lta/2017/380

Kilde:

http://www.geodanmark.nu/Spec6/HTML5/DK/601/StartHer.htm

Multiplicitet:

0..1

Type:

CharacterString

Attribut:

tilbage til toppen

Navn:

geometri

URI:

https://data.gov.dk/model/profile/gdk/geometri

Foretrukken term:

geometri

Definition:

objektets geografiske placering

Juridisk kilde:

http://www.retsinformation.dk/eli/lta/2017/380

Kilde:

http://www.geodanmark.nu/Spec6/HTML5/DK/601/StartHer.htm

Multiplicitet:

1

Type:

GM_Curve

Koordinatreferencesystem:

EPSG:25832

Indeholder Z-koordinater:

True