Domænemodel: Person
|
Modelnavn: |
Person |
|
Beskrivelse: |
Model for de personoplysninger, der registreres i CPR-systemet, som blandt andet omfatter navne, bopælsadresser, beskyttelser, familierelationer med mere. Modellen afspejler desuden en række andre data, såsom oplysninger om myndigheder samt veje, og understøtter endvidere Folkekirken og deres data, der inkluderer civilstandsinformationer, bryllupper, begravelser med mere. Modellen af CPR-systemet ejes og administreres af CPR-administrationen, som er organisatorisk placeret under Indenrigs- og Sundhedsministeriets departement. |
|
Modelsprog: |
da |
|
Modelomfang: |
application model |
|
Model identifikation: |
https://data.gov.dk/model/profile/person/ |
|
Namespacepræfiks: |
person |
|
Modelansvarlig: |
CPR-administrationen |
|
Emne: |
|
|
Seneste opdateringsdato: |
30-09-2025 |
|
Versionsnummer: |
2.1.1 |
|
Ændringshistorik: |
• Comment for DKObjekttype Foraelderoplysning rettes fra ”Personens eventuelle registrerede mor/far og far/medmor.” til ”Personens eventuelle registrerede mor/far/medfar og far/medmor.” • Beskrivelse samt definition for attribut foraelderrolle i DKObjekttype Foraelderoplysning rettes fra ”Angiver om forælder er mor/far eller far/medmor” til ”Angiver om forælder er mor/far/medfar eller far/medmor” • Beskrivelse samt definition for attribut MOR i Enum klassen Foraelderrolle rettes fra "Angiver foræl-derrolle Mor" til "Angiver forælderrolle mor, far eller medfar" • Beskrivelse samt definition for attribut FAR_MEDMOR i Enum klassen Foraelderrolle rettes fra "Angi-ver forælderrolle Far" til "Angiver forælderrolle far eller medmor" • Beskrivelse samt definition for rolle foraelder i association foraelderErGeneriskBasePerson rettes fra "Person der enten er mor/far eller far/medmor til barnet. Kan være en Person, IkkeValidRelationsPer-son eller PersonUdenCpr." til "Person der enten er mor/far/medfar eller far/medmor til barnet. Kan være en Person, IkkeValidRelationsPerson eller PersonUdenCpr." • Beskrivelse samt definition for attribut MOR i Enum klassen Foraeldremyndighedshaverrolle rettes fra "Angiver forældremyndighedsindehaver er moderen." til "Angiver forældremyndighedsindehaver er mor, far eller medfar." • Association udrejseIndrejseHarCprLandUdrejse: Multiplicity for udrejseIndrejse rettet fra ”*” til ”0..*” • Association udrejseIndrejseHarCprLandIndrejse: Multiplicity for udrejseIndrejse rettet fra ”*” til ”0..*” • Association personHarCprFoedselsregistreringssted: Multiplicity for person rettet fra ”*” til ”0..*” • Association simpelAdresseoplysningHarStartmyndighed: Multiplicity for simpelAdresseoplysning ret-tet fra ”*” til ”0..*” • Association adresseoplysningerHarFraflytningskommune: Multiplicity for adresseoplysninger rettet fra ”*” til ”0..*” • Association adresseHarKommune: Multiplicity for udrejseIndrejse rettet fra ”*” til ”1..*” • Association statsborgerskabHarCprLand: Multiplicity for statsborgerskab rettet fra ”*” til ”0..*” |
|
Godkendelsesstatus: |
approved |
|
Godkendt af: |
Grunddata Modelsekretariatet |
|
Modelstatus: |
stable |
|
Juridisk kilde: |
Læs mere dokumentation:
|
Registret på Datafordeleren: |
https://confluence.sdfi.dk/pages/viewpage.action?pageId=10616975 |
Objekt- og datatyper:
| Navn | Definition | Kommentar |
|---|---|---|
| AdministrativEnhed | en myndighed eller et land som det er registreret i CPR | En AdministrativEnhed er en myndighed. En udenlandsk myndighed registreres altid med det land, hvor den udenlandske myndighed er hjemmehørende, idet udenlandske myndigheder ikke registreres i CPR. Eksempler på administrative enheder: land, verdensdele, region, kommune og sogn. Bemærk at det kan forkomme at land er registreret som Udlandet eller som en verdensdel samt Statsløs. |
| AdministrativEnhedType | administrativEnhedType indeholder typekode og typenavn for den administrative enhed | - |
| Adresseoplysninger | oplysninger om personers adresser, Kommune, vej, husnummer, etage, side-dørnummer, bygningsnummer, c/o-navn, lokalitet, bynavn, postnummer og postdistrikt | Adresseoplysninger: Aktuel bopælsregistrering (adresse i dansk eller grønlandsk kommune): Kommune, vej, husnummer, etage, side-dørnummer, bygningsnummer, c/o-navn, bynavn, postnummer og postdistrikt. En aktuel adresse vil normalt indeholde en DAR reference id (adresseid). Indrejse og udrejser inkl. eventuel udenlandsadresse Tidligere bopælsregistreringer (adresse i dansk eller grønlandsk kommune), herunder også indrejse, udrejse, genfinding og forsvinding, samt tidligere udenlandsadresser bevares i CPR (historisk). Supplerende adresse, dvs. oplysning om udenlandsadresse ved udenlandsophold på 6 måneder eller derunder, for personer beordret til tjeneste i udlandet af den danske stat og disses husstand, eller oplysning om kasernen ved aftjening af værnepligt. Kontaktadresse, jf. § 26, stk. 3 og 4, dvs. en adresse, hvortil offentlige myndigheder og private kan sende vedkommendes post under et registreret udenlandsophold. Eventuel kontaktadresse i forbindelse med behandling af et dødsbo: I forbindelse med behandling af et dødsbo kan enten skifteretten, en udpeget bobestyrer eller en efter dødsboskiftelovens § 25, stk. 6, befuldmægtiget arving Flyttepåbud efter lov om planlægning (sommerhuse). Såkaldte administrative personnumre registreres i administrative (”fiktive”) kommuner med en kommunekode under 20, eksempelvis kommune 11, 12 og 19. Bekendtgørelse af lov om Det Centrale Personregister §1. |
| Beskyttelse | en persons beskyttelse mod videregivelse af adresse- og navneoplysninger | - |
| Civilstand | oplysninger om en persons civilstand og evt. ægteskabsoplysninger | Oplysninger om en persons civilstand og evt. ægteskabsoplysninger. Civilstandsoplysninger: Oplysning om ugift, gift, fraskilt, enke eller enkemand, registreret partner, opløsning af registreret partnerskab, længstlevende partner eller død samt oplysning om personnummer på ægtefælle eller registreret partner og om separation. Tidligere civilstandsoplysninger bevares i CPR (historisk). Bekendtgørelse af lov om Det Centrale Personregister §4, bilag 1, punkt 8. |
| CprAdresse | adresse som den er defineret i CPR registret, med reference til DAR adresse når denne reference kendes | - |
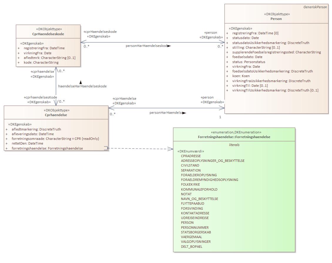
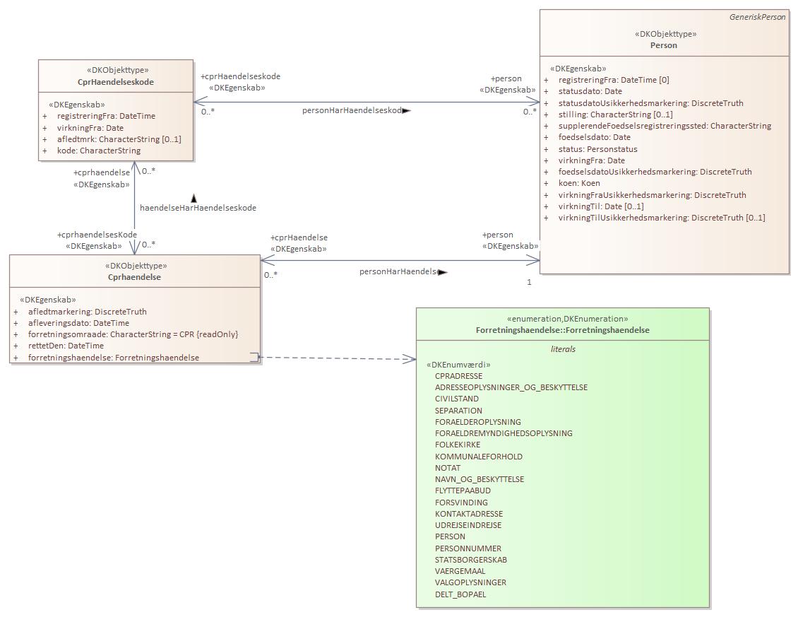
| CprHaendelseskode | oplysninger om de hændelseskoder, en person registreret i CPR er berørt af. Fx vielse eller navneændring. Leveres for hver hændelse personen er berørt af i dagens løb | - |
| Cprhaendelse | oplysninger om de hændelser, en person registreret i CPR er berørt af. Fx vielse eller navneændring. Leveres for hver hændelse personen er berørt af i dagens løb | - |
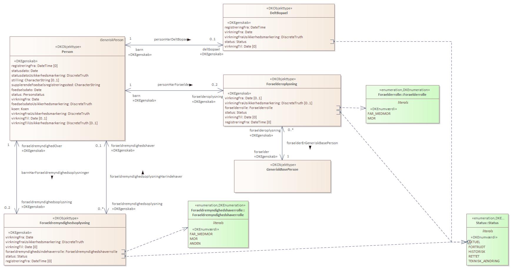
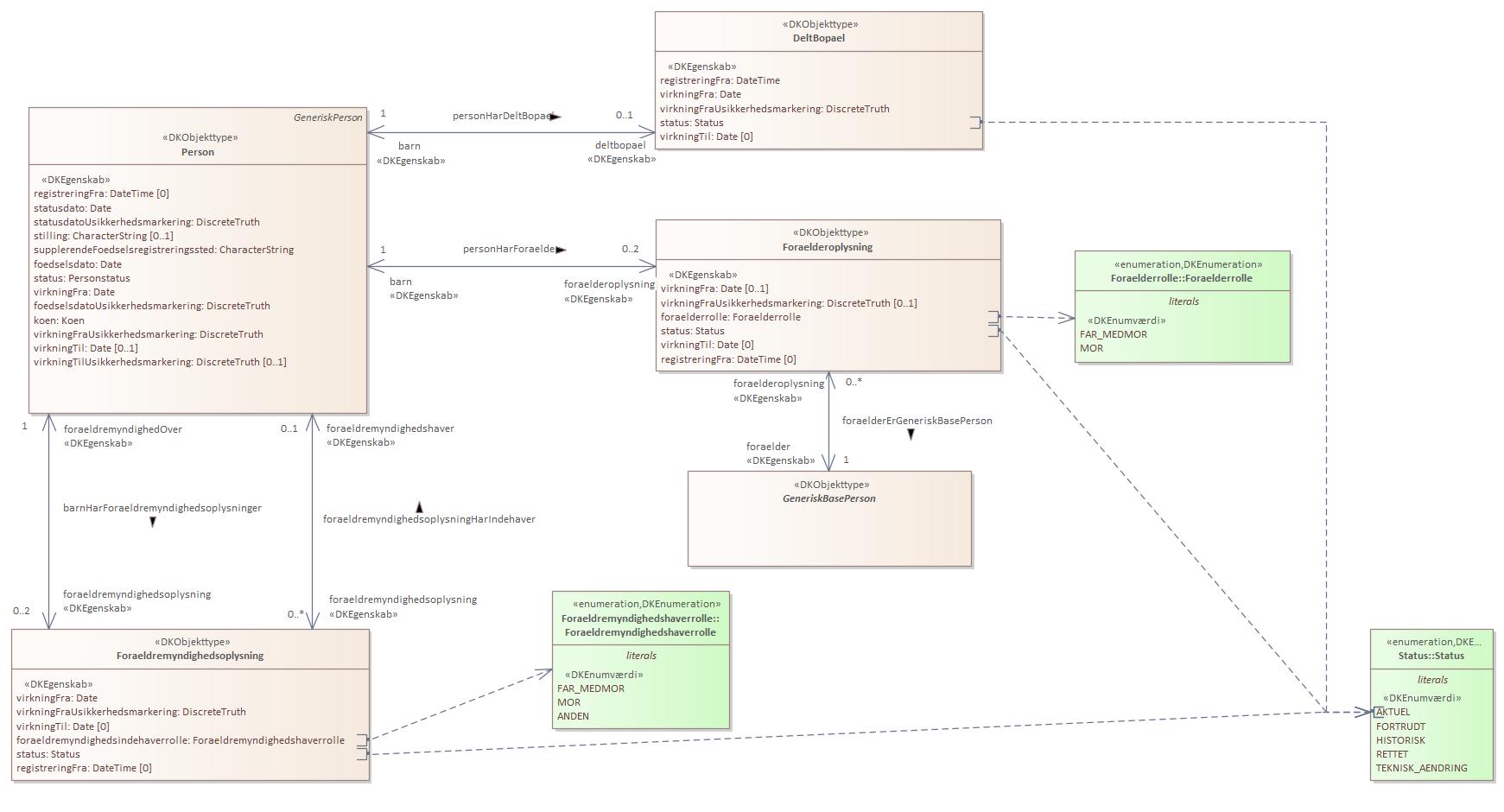
| DeltBopael | oplysning om barnet har delt bopæl | Delt bopæl registreres når forældre, der har fælles forældremyndighed, har aftalt, at barnet har delt bopæl. |
| Flyttepaabud | oplysninger, der angiver at der for personen er påbud om at fraflytte en ulovlig beboelse | Flyttepåbud efter lov om planlægning (sommerhuse). Bekendtgørelse af lov om Det Centrale Personregister bilag 1, afsnit 3. |
| Folkekirke | oplysning om medlemskab af folkekirken, valgmenighed og tillige folkekirken, men fritaget for kirkeskat under udenlandsophold, fordi der betales kirkeskat til Dansk Kirke i Udlandet eller Dansk Sømandskirke eller ikke er medlem af folkekirken | Folkekirkeoplysninger: Oplysning om medlemskab af folkekirken, valgmenighed og tillige folkekirken, men fritaget for kirkeskat under udenlandsophold, fordi der betales kirkeskat til Dansk Kirke i Udlandet eller Dansk Sømandskirke eller ikke er medlem af folkekirken. Tidligere folkekirkeoplysninger bevares i CPR (historisk). Bekendtgørelse af lov om Det Centrale Personregister bilag 1, punkt 6. |
| Foraelderoplysning | oplysninger om relationer mellem forældre og børn | Personens eventuelle registrerede mor/far/medfar og far/medmor. |
| Foraeldremyndighedsoplysning | oplysninger og hvem der har forældremyndighed over et barn | Oplysninger om eventuelle forældremyndighedsindehavere. |
| Forsvinding | oplysning om forsvindinger og genfindinger | Bekendtgørelse af lov om Det Centrale Personregister bilag 1, afsnit 3. |
| GeneriskBasePerson | generiskBasePerson anvendes i modellen når en person kan være en person med eller uden cprnummer | - |
| GeneriskPerson | generiskPerson anvendes i modellen når en person kan være en person med cprnummer | - |
| IkkeValidRelationsPerson | person der er registreret i CPR med personnummer. Anvendes som beholder for borgerdata informationer med utilstrækkelig data, som er tilknyttet Personer | En Person kan være registreret med en relation til en anden person. Det gælder eksempelvis Civilstande (gift, fraskilt mv), Foraeldreoplysning, Foraeldermyndighedsoplysning. I hovedsagen vil sådan relation pege på et andet validt Person-objekt eller PersonUdenCpr-objekt. I få tilfælde (under 1.000) ud af mange millioner (over 50 mio.) kan en relation imidlertid pege på en IkkeValidRelationsPerson. En IkkeValidRelationsPerson kan være tildelt et personnummer i CPR, men kvaliteten af de registrerede oplysninger (data) har medført, at der ikke kan dannes et validt Person-objekt, og som følge heraf er relationpersonens oplysninger ikke overført til Datafordeleren. |
| KommunaleForhold | oplysninger om kommunale forhold: Kommunernes eventuelle oplysning om, at vedkommende lever adskilt fra sin ægtefælle, er et plejebarn, pensionsforhold, tidligere opholdskommune mv | Eventuelle oplysninger om kommunale forhold: Kommunernes eventuelle oplysning om, at vedkommende lever adskilt fra sin ægtefælle, er et plejebarn, pensionsforhold, tidligere opholdskommune, når denne kommune har den generelle betalingsforpligtelse, medlemskab af valgmenighed, når valgmenigheden og kommunen har aftalt, at kommunen opkræver kirkelige bidrag for valgmenigheden, samt angivelse af fælleshusholdning eller familiekode. Bekendtgørelse af lov om Det Centrale Personregister bilag 1, punkt 12. |
| Navn | informationer om en persons navne - fornavne, mellemnavne, efternavn og slægtsnavn. Herudover adresseringsnavn, som kun registreres på den nuværende forekomst. Navn er null for nyfødte | Navneoplysninger: Fornavn, mellemnavn og efternavn, eget efternavn, dvs. personens seneste efternavn erhvervet på andet grundlag end ægteskab, markering af manglende mulighed for korrekt registrering af navn, jf. § 5, stk. 3, samt adresseringsnavn, jf. § 5, stk. 4-7. Tidligere navne opbevares i CPR (historisk). Navn er ”null” for unavngivne Personer. Et barn, der fødes i Danmark (nyfødte), registreres ved personnummertildelingen som unavngivet. Bekendtgørelse af lov om Det Centrale Personregister §5. |
| Notat | notater til brug for kommunens forvaltning | Eventuelle oplysninger om kommunale notater: Økonomi- og Indenrigsministeriets og kommunernes registrering af visse faktiske oplysninger af klar betydning for varetagelse af opgaverne efter folkeregistreringslovgivningen, f.eks. oplysning om, at personens opholdssted ikke kendes, eller om indsættelse eller anbringelse i en af kriminalforsorgens anstalter m.v. |
| Person | person der er registreret i CPR med personnummer | Person som er tildelt et personnummer i CPR. I hovedsagen fordi pågældende folkeregistreres her i landet på grund af fødsel eller tilflytning fra udlandet, pågældende inddrages under ATP eller ifølge skattemyndighederne skal have et personnummer i forbindelse med skattesagsbehandling her i landet. https://www.retsinformation.dk/forms/r0710.aspx?id=144955 |
| PersonUdenCpr | person som ikke har et CPR nummer. Anvendes som beholder for informationer om relationspersoner som er tilknyttet Personer med cprnummer men som ikke vides at have nogen anden tilknytning til Danmark. Dette kan fx. være ægtefæller der er udenlandske statsborger og som ikke bor i Danmark | - |
| Personnummer | entydig Identifikation af en person i CPR. Indeholder information om fødselsdato, køn og århunderede. Et personnummer kan ændres, hvis data i nummeret ændres, eller når der konstateres at en person har flere personnumre | Personnummer i CPR tildeles på baggrund af personens aktuelle fødselsdato og køn. Bekendtgørelse af lov om Det Centrale Personregister §1. |
| Separation | oplysninger om eventuelle separationer knyttet til ægteskab. Der kan både være aktuelle og historiske separationer | Oplysninger om eventuelle separationer knyttet til en specifik registrering om et giftemål. Der kan både være aktuelle og historiske separationer til en specifik aktuel eller historisk oplysning om giftemål. Bekendtgørelse af lov om Det Centrale Personregister §4, bilag 1, punkt 8. |
| SimpelAdresseoplysning | adresse i klartekst | Bekendtgørelse af lov om Det Centrale Personregister bilag 1, afsnit 3. |
| Statsborgerskab | personens statsborgerskab | Statsborgerskabsoplysninger: Statsborgerskab, dvs. angivelse af det aktuelle navn for det land, hvor vedkommende er statsborger, eventuel verdensdel. Er personen statsløs angives dette. Tidligere statsborgerskab bevares i CPR (historisk). Bekendtgørelse af lov om Det Centrale Personregister bilag 1 afsnit 5. |
| UdrejseIndrejse | oplysning om førstegangsindrejse, udrejse og eventuel genindrejse | Bekendtgørelse af lov om Det Centrale Personregister §24. |
| Vaergemaal | oplysninger om personer under værgemål efter værgemålslovens paragraf 6. Kan indeholde oplysning om relation til værge personnummer eller adressat | Oplysning om, at personen er under værgemål med fratagelse af den retlige handleevne, jf. værgemålslovens § 6, stk. 1, 1. eller 2. pkt. Kan indeholde oplysning om relation til værgens personnummer eller adressat. Bekendtgørelse af lov om Det Centrale Personregister bilag 1 afsnit 16. |
| Valgoplysninger | oplysninger om valgret til bl. a. folketinget for personer der er midlertidigt udrejst af landet eller er danske diplomater i udlandet. Desuden oplysninger om valg til EU | Valgoplysninger: Optagelse på valgliste til folketingsvalg, folkeafstemninger og valg til Europa-Parlamentet for personer, der er udrejst, samt visse særlige valgoplysninger til brug ved valg til Europa-Parlamentet. Bekendtgørelse af lov om Det Centrale Personregister bilag 1 afsnit 15. |




