JavaScript er deaktiveret i din browser.

Objekttype: Valgoplysninger

Domænemodel:

Person

URI:

https://data.gov.dk/model/profile/person/valgoplysninger/Valgoplysninger

Foretrukken term:

Valgoplysninger

Definition:

oplysninger om valgret til bl. a. folketinget for personer der er midlertidigt udrejst af landet eller er danske diplomater i udlandet. Desuden oplysninger om valg til EU

Kommentar:

Valgoplysninger: Optagelse på valgliste til folketingsvalg, folkeafstemninger og valg til Europa-Parlamentet for personer, der er udrejst, samt visse særlige valgoplysninger til brug ved valg til Europa-Parlamentet. Bekendtgørelse af lov om Det Centrale Personregister bilag 1 afsnit 15.

Juridisk kilde:

https://www.retsinformation.dk/eli/lta/2020/1297

Valgoplysninger er udstillet her:

Webservice:

CPR Webservice

Hændelser:

CPR Hændelser

Diagram(mer):

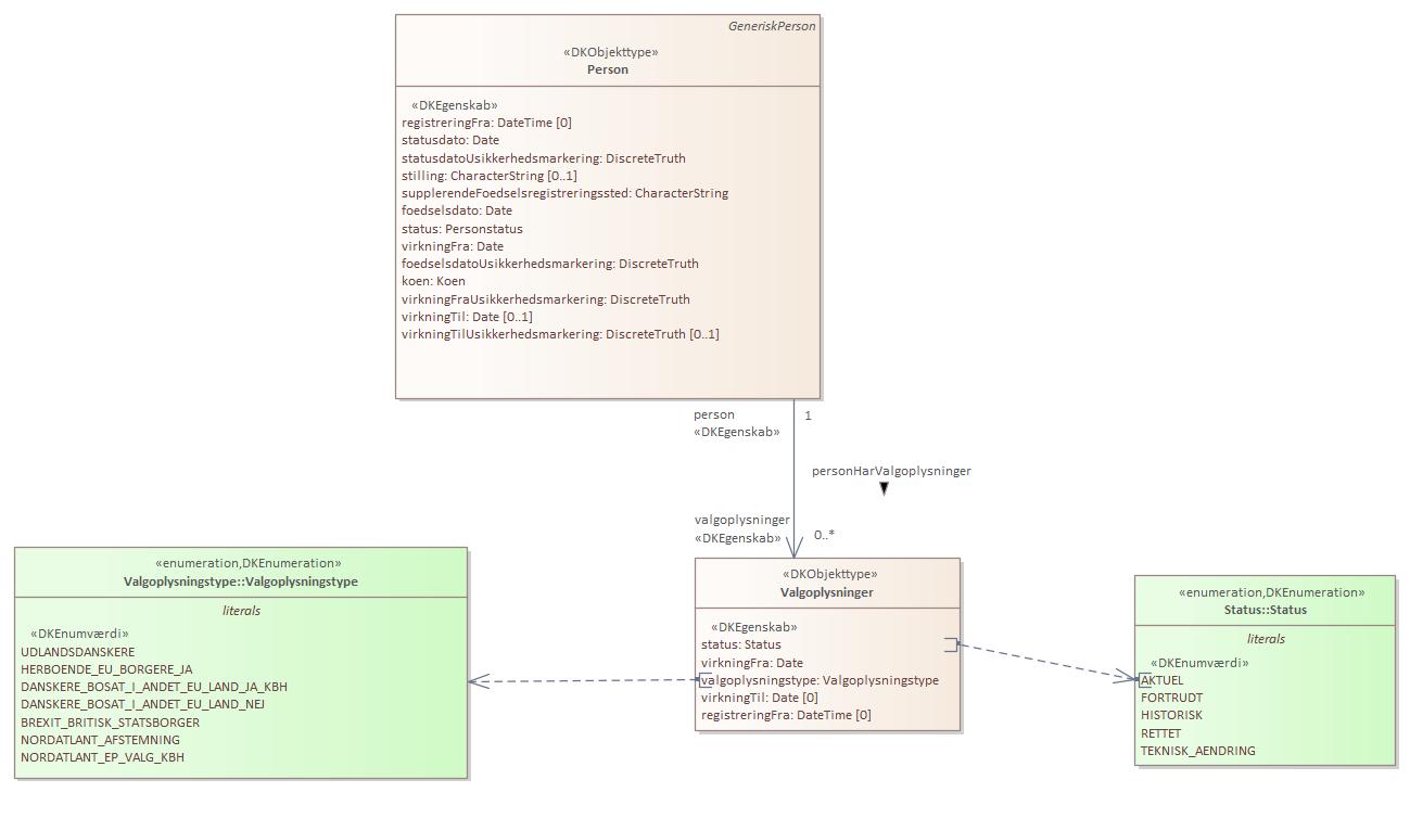
Objekttypediagram Valgoplysninger:

Objekttypediagram Valgoplysninger

Oversigt over karakteristika:


Attributter og associationsroller
Navn Type Multiplicitet
status Status 1
virkningFra Date 1
valgoplysningstype Valgoplysningstype 1
virkningTil Date 0
registreringFra DateTime 0

Attribut:

tilbage til toppen

Navn:

status

URI:

https://data.gov.dk/model/profile/person/valgoplysninger/Valgoplysninger/status

Foretrukken term:

status

Definition:

angiver om oplysningen er aktuel

Juridisk kilde:

https://www.retsinformation.dk/eli/lta/2020/1297

Multiplicitet:

1

Type:

Status (enumeration)

Værdier:

Se listede værdier

Attribut:

tilbage til toppen

Navn:

virkningFra

URI:

https://data.gov.dk/model/profile/person/valgoplysninger/Valgoplysninger/virkningFra

Foretrukken term:

virkning fra

Definition:

dato for valgoplysninger

Juridisk kilde:

https://www.retsinformation.dk/eli/lta/2020/1297

Multiplicitet:

1

Type:

Date

Attribut:

tilbage til toppen

Navn:

valgoplysningstype

URI:

https://data.gov.dk/model/profile/person/valgoplysninger/Valgoplysninger/valgoplysningstype

Foretrukken term:

valgoplysningstype

Definition:

angiver hvilken type valgret personen har

Juridisk kilde:

https://www.retsinformation.dk/eli/lta/2020/1297

Multiplicitet:

1

Type:

Valgoplysningstype (enumeration)

Værdier:

Se listede værdier

Attribut:

tilbage til toppen

Navn:

virkningTil

URI:

https://data.gov.dk/model/profile/person/valgoplysninger/Valgoplysninger/virkningTil

Foretrukken term:

virkning til

Definition:

slutdato for valgoplysninger

Juridisk kilde:

https://www.retsinformation.dk/eli/lta/2020/1297

Multiplicitet:

0

Type:

Date

Attribut:

tilbage til toppen

Navn:

registreringFra

URI:

https://data.gov.dk/model/profile/person/valgoplysninger/Valgoplysninger/registreringFra

Foretrukken term:

registrering fra

Definition:

dato for startoplysninger

Juridisk kilde:

https://www.retsinformation.dk/eli/lta/2020/1297

Multiplicitet:

0

Type:

DateTime