|
Domænemodel:
|
Person
|
|
URI:
|
https://data.gov.dk/model/profile/person/kommunaleForhold/KommunaleForhold
|
|
Foretrukken term:
|
Kommunale forhold
|
|
Definition:
|
oplysninger om kommunale forhold: Kommunernes eventuelle oplysning om, at vedkommende lever adskilt fra sin ægtefælle, er et plejebarn, pensionsforhold, tidligere opholdskommune mv
|
|
Kommentar:
|
Eventuelle oplysninger om kommunale forhold: Kommunernes eventuelle oplysning om, at vedkommende lever adskilt fra sin ægtefælle, er et plejebarn, pensionsforhold, tidligere opholdskommune, når denne kommune har den generelle betalingsforpligtelse, medlemskab af valgmenighed, når valgmenigheden og kommunen har aftalt, at kommunen opkræver kirkelige bidrag for valgmenigheden, samt angivelse af fælleshusholdning eller familiekode.
Bekendtgørelse af lov om Det Centrale Personregister bilag 1, punkt 12.
|
|
Juridisk kilde:
|
https://www.retsinformation.dk/eli/lta/2020/1297
|
|
|
|
|
Kommunale forhold er udstillet her:
|
Diagram(mer):
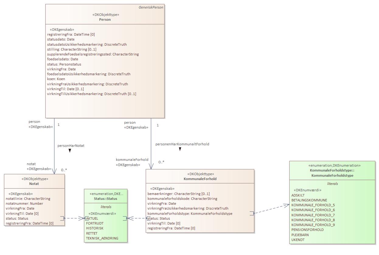
Objekttypediagram KommunaleForhold:

|
|
Oversigt over karakteristika:
|
|
tilbage til toppen
|
Navn:
|
bemaerkninger
|
|
URI:
|
https://data.gov.dk/model/profile/person/kommunaleForhold/KommunaleForhold/bemaerkninger
|
|
Foretrukken term:
|
bemærkninger
|
|
Definition:
|
fritekstfelt til bemærkninger i tilknytning til kommunale forhold
|
|
Juridisk kilde:
|
https://www.retsinformation.dk/eli/lta/2020/1297
|
|
Multiplicitet:
|
0..1
|
|
Type:
|
CharacterString
|
|
|
tilbage til toppen
|
Navn:
|
kommunaleforholdskode
|
|
URI:
|
https://data.gov.dk/model/profile/person/kommunaleForhold/KommunaleForhold/kommunaleforholdskode
|
|
Foretrukken term:
|
kommunaleforholdskode
|
|
Definition:
|
oplysningen indrapporteres af kommunerne, og værdimængden er ikke fastlagt på forhånd. Koder er forskellige fra kommune til kommune. Dog er nogle kendte og fælles
|
|
Kommentar:
|
Værdimængde: Der er følgende sammenhænge mellem kommunaleforholdstype og kommunaleforholdskode:
type 1 adskilt kode = A
type 2 plejebarn kode = P
type 3 pensionsforhold kode =
F - folkepension
I - førtidspension
N - deltidspension
type 4 betalingskommune kode = valid kommunekode
type 5 trossamfund kode = 1 eller 2
type 6 familiekode kode = fri værdimængde
type 7 ikke dedikeret til specielt formål - fri værdimængde
type 8 ikke dedikeret til specielt formål - fri værdimængde
type 9 ikke dedikeret til specielt formål - fri værdimængde
Kun nuværende forekomster registreres. Ved inaktivering af personen slettes type 1 og 4.
Hvis ægtefæller flytter samme igen tillige type 1.
|
|
Juridisk kilde:
|
https://www.retsinformation.dk/eli/lta/2020/1297
|
|
Multiplicitet:
|
1
|
|
Type:
|
CharacterString
|
|
|
tilbage til toppen
|
Navn:
|
virkningFra
|
|
URI:
|
https://data.gov.dk/model/profile/person/kommunaleForhold/KommunaleForhold/virkningFra
|
|
Foretrukken term:
|
virkning fra
|
|
Definition:
|
oplysningens gyldighedsstartdato
|
|
Juridisk kilde:
|
https://www.retsinformation.dk/eli/lta/2020/1297
|
|
Multiplicitet:
|
1
|
|
Type:
|
Date
|
|
|
tilbage til toppen
|
Navn:
|
virkningFraUsikkerhedsmarkering
|
|
URI:
|
https://data.gov.dk/model/profile/person/kommunaleForhold/KommunaleForhold/virkningFraUsikkerhedsmarkering
|
|
Foretrukken term:
|
virkning fra usikkerhedsmarkering
|
|
Definition:
|
om gyldighedsstartdato er usikker
|
|
Juridisk kilde:
|
https://www.retsinformation.dk/eli/lta/2020/1297
|
|
Multiplicitet:
|
1
|
|
Type:
|
DiscreteTruth
|
|
|
tilbage til toppen
|
Navn:
|
kommunaleForholdstype
|
|
URI:
|
https://data.gov.dk/model/profile/person/kommunaleForhold/KommunaleForhold/kommunaleForholdstype
|
|
Foretrukken term:
|
kommunale forholdstype
|
|
Definition:
|
angiver typen af kommunale forhold
|
|
Juridisk kilde:
|
https://www.retsinformation.dk/eli/lta/2020/1297
|
|
Multiplicitet:
|
1
|
|
Type:
|
KommunaleForholdstype (enumeration)
|
|
Værdier:
|
Se listede værdier
| Værdinavn |
Foretrukken term |
Definition |
Kommentar |
Anvendelsesnote |
Juridisk kilde |
Kilde |
|
ADSKILT
|
ADSKILT
|
angår adskillelse
|
|
|
https://www.retsinformation.dk/eli/lta/2020/1297
|
|
|
BETALINGSKOMMUNE
|
BETALINGSKOMMUNE
|
angår betalingskommune
|
|
|
https://www.retsinformation.dk/eli/lta/2020/1297
|
|
|
KOMMUNALE_FORHOLD_5
|
KOMMUNALE_FORHOLD_5
|
specifikt for hver kommune
|
|
|
https://www.retsinformation.dk/eli/lta/2020/1297
|
|
|
KOMMUNALE_FORHOLD_6
|
KOMMUNALE_FORHOLD_6
|
specifikt for hver kommune
|
|
|
https://www.retsinformation.dk/eli/lta/2020/1297
|
|
|
KOMMUNALE_FORHOLD_7
|
KOMMUNALE_FORHOLD_7
|
specifikt for hver kommune
|
|
|
https://www.retsinformation.dk/eli/lta/2020/1297
|
|
|
KOMMUNALE_FORHOLD_8
|
KOMMUNALE_FORHOLD_8
|
specifikt for hver kommune
|
|
|
https://www.retsinformation.dk/eli/lta/2020/1297
|
|
|
KOMMUNALE_FORHOLD_9
|
KOMMUNALE_FORHOLD_9
|
specifikt for hver kommune
|
|
|
https://www.retsinformation.dk/eli/lta/2020/1297
|
|
|
PENSIONSFORHOLD
|
PENSIONSFORHOLD
|
angår pensionsforhold
|
|
|
https://www.retsinformation.dk/eli/lta/2020/1297
|
|
|
PLEJEBARN
|
PLEJEBARN
|
angår plejebarn
|
|
|
https://www.retsinformation.dk/eli/lta/2020/1297
|
|
|
UKENDT
|
|
ukendt, det kommunale forhold kendes kun af kommunen
|
|
|
https://www.retsinformation.dk/eli/lta/2020/1297
|
|
|
|
|
tilbage til toppen
|
Navn:
|
status
|
|
URI:
|
https://data.gov.dk/model/profile/person/kommunaleForhold/KommunaleForhold/status
|
|
Foretrukken term:
|
status
|
|
Definition:
|
status for oplysningen
|
|
Juridisk kilde:
|
https://www.retsinformation.dk/eli/lta/2020/1297
|
|
Multiplicitet:
|
1
|
|
Type:
|
Status (enumeration)
|
|
Værdier:
|
Se listede værdier
| Værdinavn |
Foretrukken term |
Definition |
Kommentar |
Anvendelsesnote |
Juridisk kilde |
Kilde |
|
AKTUEL
|
AKTUEL
|
angiver at en given oplysning er aktuel (gældende)
|
|
|
https://www.retsinformation.dk/eli/lta/2020/1297
|
|
|
FORTRUDT
|
FORTRUDT
|
angiver at oplysningen er blevet annulleret (fortrudt) og er historisk
|
|
|
https://www.retsinformation.dk/eli/lta/2020/1297
|
|
|
HISTORISK
|
HISTORISK
|
angiver at oplysningen er historisk, og således var gældende i virkningsperioden
|
|
|
https://www.retsinformation.dk/eli/lta/2020/1297
|
|
|
RETTET
|
RETTET
|
angiver at en oplysning er rettet og er historisk
|
|
|
https://www.retsinformation.dk/eli/lta/2020/1297
|
|
|
TEKNISK_AENDRING
|
TEKNISK_AENDRING
|
angiver at oplysningen er ændret af tekniske årsager og er historisk
|
|
|
https://www.retsinformation.dk/eli/lta/2020/1297
|
|
|
|
|
tilbage til toppen
|
Navn:
|
virkningTil
|
|
URI:
|
https://data.gov.dk/model/profile/person/kommunaleForhold/KommunaleForhold/virkningTil
|
|
Foretrukken term:
|
virkning til
|
|
Definition:
|
oplysningens gyldighedsslutdato
|
|
Juridisk kilde:
|
https://www.retsinformation.dk/eli/lta/2020/1297
|
|
Multiplicitet:
|
0
|
|
Type:
|
Date
|
|
|
tilbage til toppen
|
Navn:
|
registreringFra
|
|
URI:
|
https://data.gov.dk/model/profile/person/kommunaleForhold/KommunaleForhold/registreringFra
|
|
Foretrukken term:
|
registrering fra
|
|
Definition:
|
dato for startoplysninger
|
|
Juridisk kilde:
|
https://www.retsinformation.dk/eli/lta/2020/1297
|
|
Multiplicitet:
|
0
|
|
Type:
|
DateTime
|
|