|
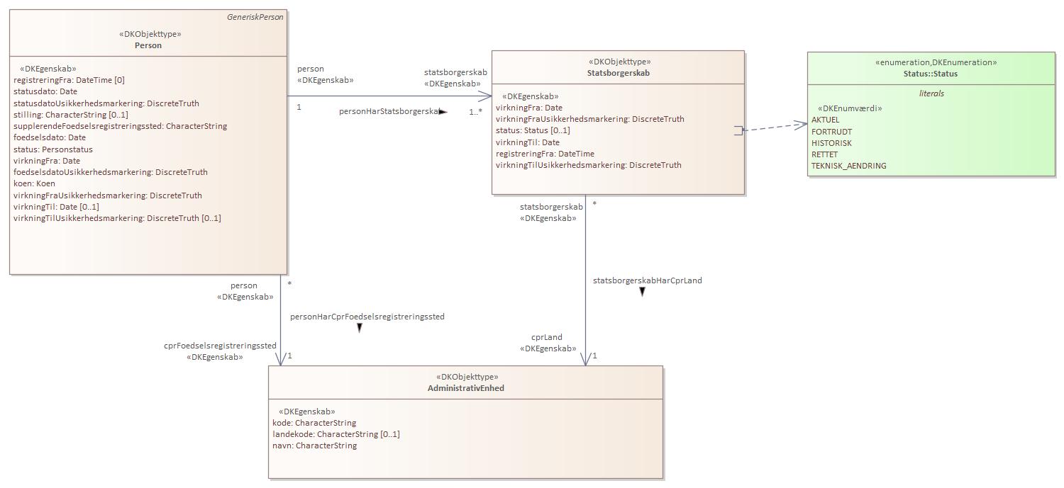
Domænemodel:
|
Person
|
|
URI:
|
https://data.gov.dk/model/profile/person/statsborgerskab/Statsborgerskab
|
|
Foretrukken term:
|
Statsborgerskab
|
|
Definition:
|
personens statsborgerskab
|
|
Kommentar:
|
Statsborgerskabsoplysninger: Statsborgerskab, dvs. angivelse af det aktuelle navn for det land, hvor vedkommende er statsborger, eventuel verdensdel. Er personen statsløs angives dette. Tidligere statsborgerskab bevares i CPR (historisk).
Bekendtgørelse af lov om Det Centrale Personregister bilag 1 afsnit 5.
|
|
Juridisk kilde:
|
https://www.retsinformation.dk/eli/lta/2020/1297
|
|
|
|
|
Statsborgerskab er udstillet her:
|
Diagram(mer):
Objekttypediagram Statsborgerskab:

|
|
Oversigt over karakteristika:
|
|
tilbage til toppen
|
Navn:
|
virkningFra
|
|
URI:
|
https://data.gov.dk/model/profile/person/statsborgerskab/Statsborgerskab/virkningFra
|
|
Foretrukken term:
|
virkning fra
|
|
Definition:
|
startdato for statsborgerskab
|
|
Juridisk kilde:
|
https://www.retsinformation.dk/eli/lta/2020/1297
|
|
Multiplicitet:
|
1
|
|
Type:
|
Date
|
|
|
tilbage til toppen
|
Navn:
|
virkningFraUsikkerhedsmarkering
|
|
URI:
|
https://data.gov.dk/model/profile/person/statsborgerskab/Statsborgerskab/virkningFraUsikkerhedsmarkering
|
|
Foretrukken term:
|
virkning fra usikkerhedsmarkering
|
|
Definition:
|
angiver at virkningFra er usikker
|
|
Juridisk kilde:
|
https://www.retsinformation.dk/eli/lta/2020/1297
|
|
Multiplicitet:
|
1
|
|
Type:
|
DiscreteTruth
|
|
|
tilbage til toppen
|
Navn:
|
status
|
|
URI:
|
https://data.gov.dk/model/profile/person/statsborgerskab/Statsborgerskab/status
|
|
Foretrukken term:
|
status
|
|
Definition:
|
angiver status for statsborgerskabet
|
|
Juridisk kilde:
|
https://www.retsinformation.dk/eli/lta/2020/1297
|
|
Multiplicitet:
|
0..1
|
|
Type:
|
Status (enumeration)
|
|
Værdier:
|
Se listede værdier
| Værdinavn |
Foretrukken term |
Definition |
Kommentar |
Anvendelsesnote |
Juridisk kilde |
Kilde |
|
AKTUEL
|
AKTUEL
|
angiver at en given oplysning er aktuel (gældende)
|
|
|
https://www.retsinformation.dk/eli/lta/2020/1297
|
|
|
FORTRUDT
|
FORTRUDT
|
angiver at oplysningen er blevet annulleret (fortrudt) og er historisk
|
|
|
https://www.retsinformation.dk/eli/lta/2020/1297
|
|
|
HISTORISK
|
HISTORISK
|
angiver at oplysningen er historisk, og således var gældende i virkningsperioden
|
|
|
https://www.retsinformation.dk/eli/lta/2020/1297
|
|
|
RETTET
|
RETTET
|
angiver at en oplysning er rettet og er historisk
|
|
|
https://www.retsinformation.dk/eli/lta/2020/1297
|
|
|
TEKNISK_AENDRING
|
TEKNISK_AENDRING
|
angiver at oplysningen er ændret af tekniske årsager og er historisk
|
|
|
https://www.retsinformation.dk/eli/lta/2020/1297
|
|
|
|
|
tilbage til toppen
|
Navn:
|
virkningTil
|
|
URI:
|
https://data.gov.dk/model/profile/person/statsborgerskab/Statsborgerskab/virkningTil
|
|
Foretrukken term:
|
virkning til
|
|
Definition:
|
slutdato for statsborgerskab
|
|
Juridisk kilde:
|
https://www.retsinformation.dk/eli/lta/2020/1297
|
|
Multiplicitet:
|
1
|
|
Type:
|
Date
|
|
|
tilbage til toppen
|
Navn:
|
registreringFra
|
|
URI:
|
https://data.gov.dk/model/profile/person/statsborgerskab/Statsborgerskab/registreringFra
|
|
Foretrukken term:
|
registrering fra
|
|
Definition:
|
dato for startoplysninger
|
|
Juridisk kilde:
|
https://www.retsinformation.dk/eli/lta/2020/1297
|
|
Multiplicitet:
|
1
|
|
Type:
|
DateTime
|
|
|
tilbage til toppen
|
Navn:
|
virkningTilUsikkerhedsmarkering
|
|
URI:
|
https://data.gov.dk/model/profile/person/statsborgerskab/Statsborgerskab/virkningTilUsikkerhedsmarkering
|
|
Foretrukken term:
|
virkning til usikkerhedsmarkering
|
|
Definition:
|
angiver at virkningTil er usikker
|
|
Juridisk kilde:
|
https://www.retsinformation.dk/eli/lta/2020/1297
|
|
Multiplicitet:
|
1
|
|
Type:
|
DiscreteTruth
|
|
|
tilbage til toppen
|