|
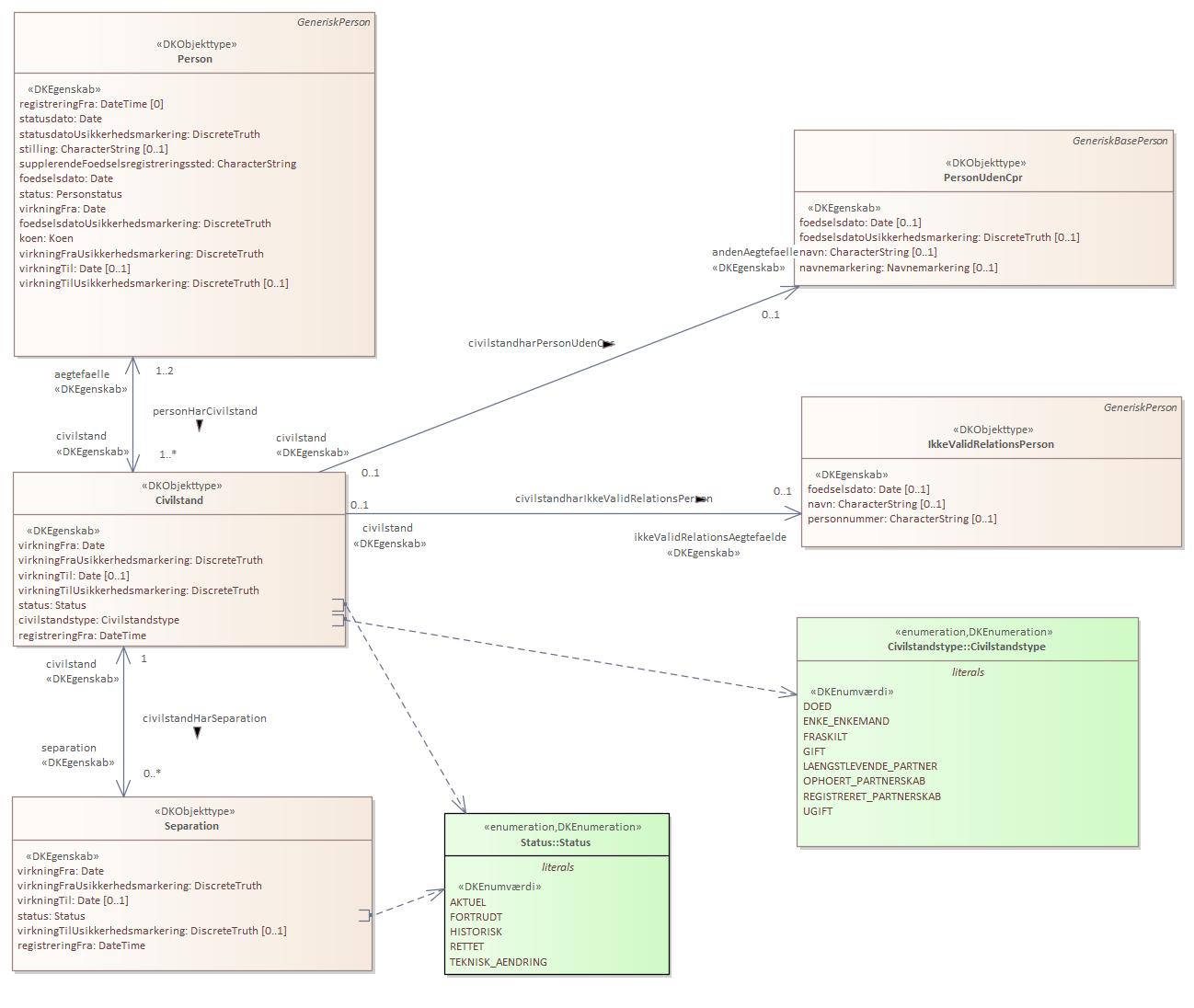
Domænemodel:
|
Person
|
|
URI:
|
https://data.gov.dk/model/profile/person/civilstand/Separation
|
|
Foretrukken term:
|
Separation
|
|
Definition:
|
oplysninger om eventuelle separationer knyttet til ægteskab. Der kan både være aktuelle og historiske separationer
|
|
Kommentar:
|
Oplysninger om eventuelle separationer knyttet til en specifik registrering om et giftemål. Der kan både være aktuelle og historiske separationer til en specifik aktuel eller historisk oplysning om giftemål.
Bekendtgørelse af lov om Det Centrale Personregister §4, bilag 1, punkt 8.
|
|
Juridisk kilde:
|
https://www.retsinformation.dk/eli/lta/2020/1297
|
|
|
|
|
Separation er udstillet her:
|
Diagram(mer):
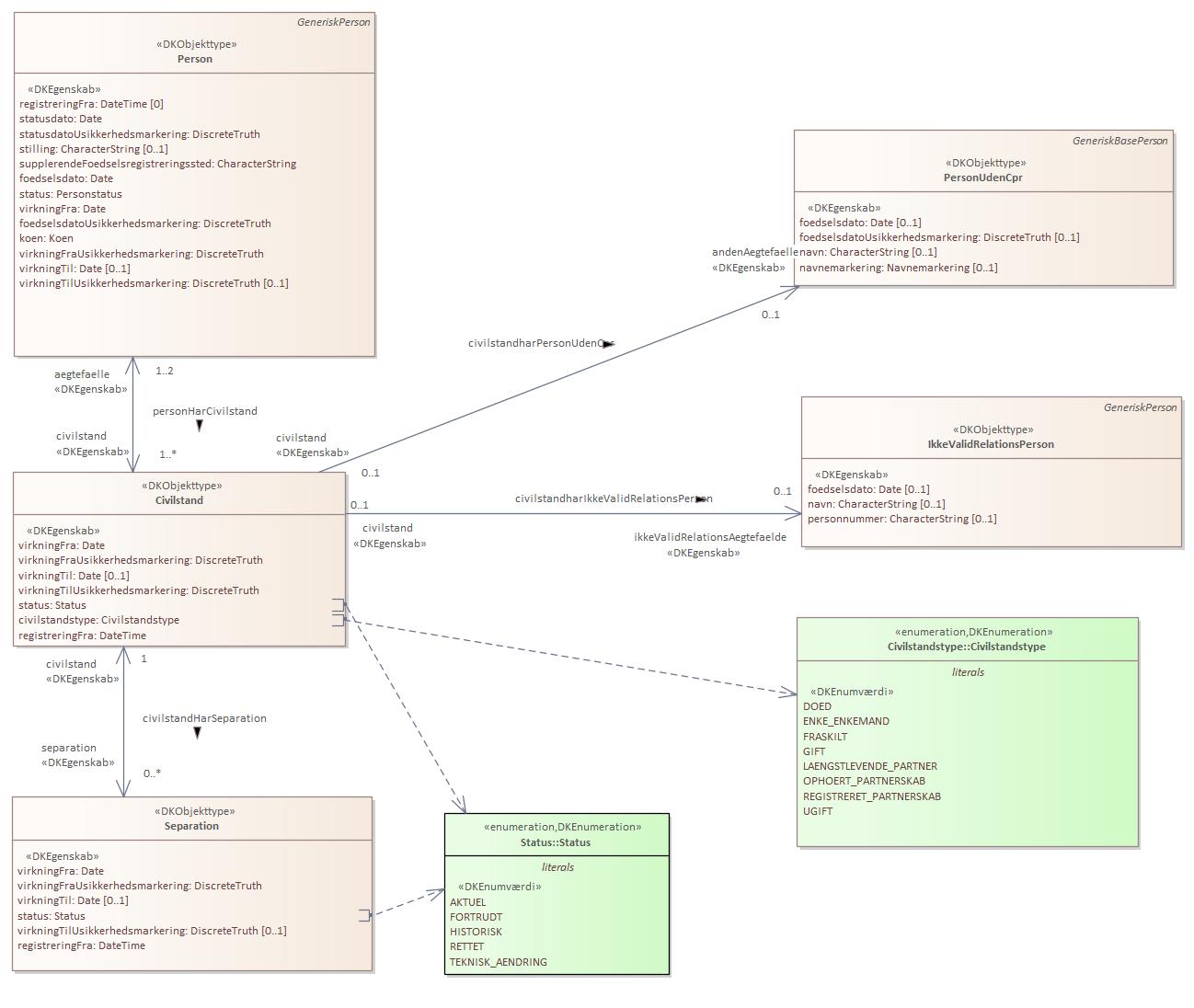
Objekttypediagram Separation:

|
|
Oversigt over karakteristika:
|
|
tilbage til toppen
|
Navn:
|
virkningFra
|
|
URI:
|
https://data.gov.dk/model/profile/person/civilstand/Separation/virkningFra
|
|
Foretrukken term:
|
virkning fra
|
|
Definition:
|
separation startdato
|
|
Juridisk kilde:
|
https://www.retsinformation.dk/eli/lta/2020/1297
|
|
Multiplicitet:
|
1
|
|
Type:
|
Date
|
|
|
tilbage til toppen
|
Navn:
|
virkningFraUsikkerhedsmarkering
|
|
URI:
|
https://data.gov.dk/model/profile/person/civilstand/Separation/virkningFraUsikkerhedsmarkering
|
|
Foretrukken term:
|
virkning fra usikkerhedsmarkering
|
|
Definition:
|
angiver at separation startdato er usikker
|
|
Juridisk kilde:
|
https://www.retsinformation.dk/eli/lta/2020/1297
|
|
Multiplicitet:
|
1
|
|
Type:
|
DiscreteTruth
|
|
|
tilbage til toppen
|
Navn:
|
virkningTil
|
|
URI:
|
https://data.gov.dk/model/profile/person/civilstand/Separation/virkningTil
|
|
Foretrukken term:
|
virkning til
|
|
Definition:
|
separation slutdato
|
|
Juridisk kilde:
|
https://www.retsinformation.dk/eli/lta/2020/1297
|
|
Multiplicitet:
|
0..1
|
|
Type:
|
Date
|
|
|
tilbage til toppen
|
Navn:
|
status
|
|
URI:
|
https://data.gov.dk/model/profile/person/civilstand/Separation/status
|
|
Foretrukken term:
|
status
|
|
Definition:
|
separation status
|
|
Juridisk kilde:
|
https://www.retsinformation.dk/eli/lta/2020/1297
|
|
Multiplicitet:
|
1
|
|
Type:
|
Status (enumeration)
|
|
Værdier:
|
Se listede værdier
| Værdinavn |
Foretrukken term |
Definition |
Kommentar |
Anvendelsesnote |
Juridisk kilde |
Kilde |
|
AKTUEL
|
AKTUEL
|
angiver at en given oplysning er aktuel (gældende)
|
|
|
https://www.retsinformation.dk/eli/lta/2020/1297
|
|
|
FORTRUDT
|
FORTRUDT
|
angiver at oplysningen er blevet annulleret (fortrudt) og er historisk
|
|
|
https://www.retsinformation.dk/eli/lta/2020/1297
|
|
|
HISTORISK
|
HISTORISK
|
angiver at oplysningen er historisk, og således var gældende i virkningsperioden
|
|
|
https://www.retsinformation.dk/eli/lta/2020/1297
|
|
|
RETTET
|
RETTET
|
angiver at en oplysning er rettet og er historisk
|
|
|
https://www.retsinformation.dk/eli/lta/2020/1297
|
|
|
TEKNISK_AENDRING
|
TEKNISK_AENDRING
|
angiver at oplysningen er ændret af tekniske årsager og er historisk
|
|
|
https://www.retsinformation.dk/eli/lta/2020/1297
|
|
|
|
|
tilbage til toppen
|
Navn:
|
virkningTilUsikkerhedsmarkering
|
|
URI:
|
https://data.gov.dk/model/profile/person/civilstand/Separation/virkningTilUsikkerhedsmarkering
|
|
Foretrukken term:
|
virkning til usikkerhedsmarkering
|
|
Definition:
|
angiver at separation slutdato er usikker
|
|
Juridisk kilde:
|
https://www.retsinformation.dk/eli/lta/2020/1297
|
|
Multiplicitet:
|
0..1
|
|
Type:
|
DiscreteTruth
|
|
|
tilbage til toppen
|
Navn:
|
registreringFra
|
|
URI:
|
https://data.gov.dk/model/profile/person/civilstand/Separation/registreringFra
|
|
Foretrukken term:
|
registrering fra
|
|
Definition:
|
dato for startoplysninger
|
|
Juridisk kilde:
|
https://www.retsinformation.dk/eli/lta/2020/1297
|
|
Multiplicitet:
|
1
|
|
Type:
|
DateTime
|
|
|
tilbage til toppen
|
Navn:
|
civilstand
|
|
URI:
|
https://data.gov.dk/model/profile/person/civilstandHarSeparationcivilstand
|
|
Foretrukken term:
|
civilstand
|
|
Definition:
|
civilstanden som Seperationen høre til
|
|
Juridisk kilde:
|
https://www.retsinformation.dk/eli/lta/2020/1297
|
|
Multiplicitet:
|
1
|
|
Type:
|
Civilstand (feature type)
|
|