| Værdinavn |
Foretrukken term |
Definition |
Kommentar |
Anvendelsesnote |
Juridisk kilde |
Kilde |
|
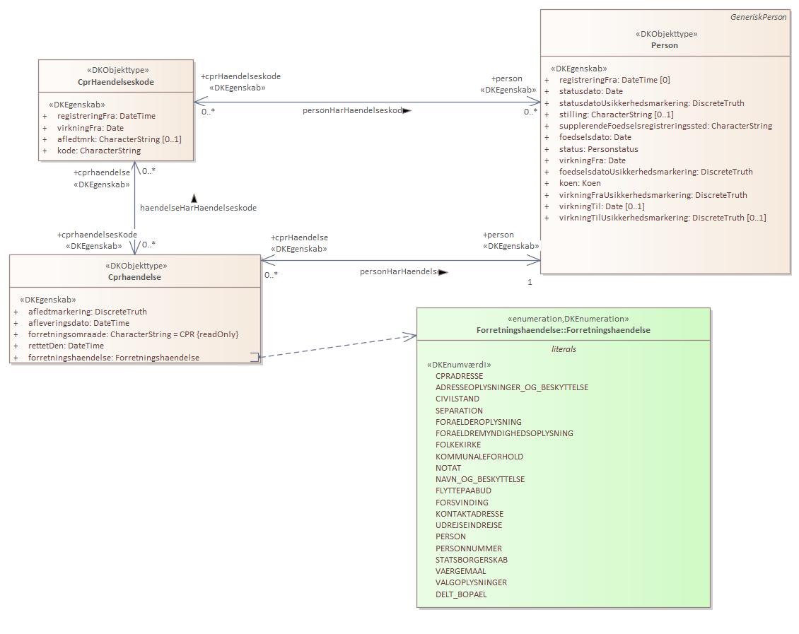
CPRADRESSE
|
CPRADRESSE
|
CPR forretningshændelse i Datafordeler: CPRADRESSE
|
Se mere information under: https://datafordeler.dk/dataoversigt/det-centrale-personregister-cpr/cpr-haendelser/
|
|
https://www.retsinformation.dk/eli/lta/2020/1297
|
|
|
ADRESSEOPLYSNINGER_OG_BESKYTTELSE
|
ADRESSEOPLYSNINGER_OG_BESKYTTELSE
|
CPR forretningshændelse i Datafordeler: ADRESSEOPLYSNINGER_OG_BESKYTTELSE
|
Se mere information under: https://datafordeler.dk/dataoversigt/det-centrale-personregister-cpr/cpr-haendelser/
|
|
https://www.retsinformation.dk/eli/lta/2020/1297
|
|
|
CIVILSTAND
|
CIVILSTAND
|
CPR forretningshændelse i Datafordeler: CIVILSTAND
|
Se mere information under: https://datafordeler.dk/dataoversigt/det-centrale-personregister-cpr/cpr-haendelser/
|
|
https://www.retsinformation.dk/eli/lta/2020/1297
|
|
|
SEPARATION
|
SEPARATION
|
CPR forretningshændelse i Datafordeler: SEPARATION
|
Se mere information under: https://datafordeler.dk/dataoversigt/det-centrale-personregister-cpr/cpr-haendelser/
|
|
https://www.retsinformation.dk/eli/lta/2020/1297
|
|
|
FORAELDEROPLYSNING
|
FORAELDEROPLYSNING
|
CPR forretningshændelse i Datafordeler: FORAELDEROPLYSNING
|
Se mere information under: https://datafordeler.dk/dataoversigt/det-centrale-personregister-cpr/cpr-haendelser/
|
|
https://www.retsinformation.dk/eli/lta/2020/1297
|
|
|
FORAELDREMYNDIGHEDSOPLYSNING
|
FORAELDREMYNDIGHEDSOPLYSNING
|
CPR forretningshændelse i Datafordeler: FORAELDREMYNDIGHEDSOPLYSNING
|
Se mere information under: https://datafordeler.dk/dataoversigt/det-centrale-personregister-cpr/cpr-haendelser/
|
|
https://www.retsinformation.dk/eli/lta/2020/1297
|
|
|
FOLKEKIRKE
|
FOLKEKIRKE
|
CPR forretningshændelse i Datafordeler: FOLKEKIRKE
|
Se mere information under: https://datafordeler.dk/dataoversigt/det-centrale-personregister-cpr/cpr-haendelser/
|
|
https://www.retsinformation.dk/eli/lta/2020/1297
|
|
|
KOMMUNALEFORHOLD
|
KOMMUNALEFORHOLD
|
CPR forretningshændelse i Datafordeler: KOMMUNALEFORHOLD
|
Se mere information under: https://datafordeler.dk/dataoversigt/det-centrale-personregister-cpr/cpr-haendelser/
|
|
https://www.retsinformation.dk/eli/lta/2020/1297
|
|
|
NOTAT
|
NOTAT
|
CPR forretningshændelse i Datafordeler: NOTAT
|
Se mere information under: https://datafordeler.dk/dataoversigt/det-centrale-personregister-cpr/cpr-haendelser/
|
|
https://www.retsinformation.dk/eli/lta/2020/1297
|
|
|
NAVN_OG_BESKYTTELSE
|
NAVN_OG_BESKYTTELSE
|
CPR forretningshændelse i Datafordeler: NAVN_OG_BESKYTTELSE
|
Se mere information under: https://datafordeler.dk/dataoversigt/det-centrale-personregister-cpr/cpr-haendelser/
|
|
https://www.retsinformation.dk/eli/lta/2020/1297
|
|
|
FLYTTEPAABUD
|
FLYTTEPAABUD
|
CPR forretningshændelse i Datafordeler: FLYTTEPAABUD
|
Se mere information under: https://datafordeler.dk/dataoversigt/det-centrale-personregister-cpr/cpr-haendelser/
|
|
https://www.retsinformation.dk/eli/lta/2020/1297
|
|
|
FORSVINDING
|
FORSVINDING
|
CPR forretningshændelse i Datafordeler: FORSVINDING
|
Se mere information under: https://datafordeler.dk/dataoversigt/det-centrale-personregister-cpr/cpr-haendelser/
|
|
https://www.retsinformation.dk/eli/lta/2020/1297
|
|
|
KONTAKTADRESSE
|
KONTAKTADRESSE
|
CPR forretningshændelse i Datafordeler: KONTAKTADRESSE
|
Se mere information under: https://datafordeler.dk/dataoversigt/det-centrale-personregister-cpr/cpr-haendelser/
|
|
https://www.retsinformation.dk/eli/lta/2020/1297
|
|
|
UDREJSEINDREJSE
|
UDREJSEINDREJSE
|
CPR forretningshændelse i Datafordeler: UDREJSEINDREJSE
|
Se mere information under: https://datafordeler.dk/dataoversigt/det-centrale-personregister-cpr/cpr-haendelser/
|
|
https://www.retsinformation.dk/eli/lta/2020/1297
|
|
|
PERSON
|
PERSON
|
CPR forretningshændelse i Datafordeler: PERSON
|
Se mere information under: https://datafordeler.dk/dataoversigt/det-centrale-personregister-cpr/cpr-haendelser/
|
|
https://www.retsinformation.dk/eli/lta/2020/1297
|
|
|
PERSONNUMMER
|
PERSONNUMMER
|
CPR forretningshændelse i Datafordeler: PERSONNUMMER
|
Se mere information under: https://datafordeler.dk/dataoversigt/det-centrale-personregister-cpr/cpr-haendelser/
|
|
https://www.retsinformation.dk/eli/lta/2020/1297
|
|
|
STATSBORGERSKAB
|
STATSBORGERSKAB
|
CPR forretningshændelse i Datafordeler: STATSBORGERSKAB
|
Se mere information under: https://datafordeler.dk/dataoversigt/det-centrale-personregister-cpr/cpr-haendelser/
|
|
https://www.retsinformation.dk/eli/lta/2020/1297
|
|
|
VAERGEMAAL
|
VAERGEMAAL
|
CPR forretningshændelse i Datafordeler: VAERGEMAAL
|
Se mere information under: https://datafordeler.dk/dataoversigt/det-centrale-personregister-cpr/cpr-haendelser/
|
|
https://www.retsinformation.dk/eli/lta/2020/1297
|
|
|
VALGOPLYSNINGER
|
VALGOPLYSNINGER
|
CPR forretningshændelse i Datafordeler: VALGOPLYSNINGER
|
Se mere information under: https://datafordeler.dk/dataoversigt/det-centrale-personregister-cpr/cpr-haendelser/
|
|
https://www.retsinformation.dk/eli/lta/2020/1297
|
|
|
DELT_BOPAEL
|
DELT_BOPAEL
|
CPR forretningshændelse i Datafordeler: DELT_BOPAEL
|
Se mere information under: https://datafordeler.dk/dataoversigt/det-centrale-personregister-cpr/cpr-haendelser/
|
|
https://www.retsinformation.dk/eli/lta/2020/1297
|
|