|
Domænemodel:
|
Person
|
|
URI:
|
https://data.gov.dk/model/profile/person/haendelse/CprHaendelseskode
|
|
Foretrukken term:
|
Cpr hændelseskode
|
|
Definition:
|
oplysninger om de hændelseskoder, en person registreret i CPR er berørt af. Fx vielse eller navneændring. Leveres for hver hændelse personen er berørt af i dagens løb
|
|
Juridisk kilde:
|
https://www.retsinformation.dk/eli/lta/2020/1297
|
|
|
|
|
Cpr hændelseskode er udstillet her:
|
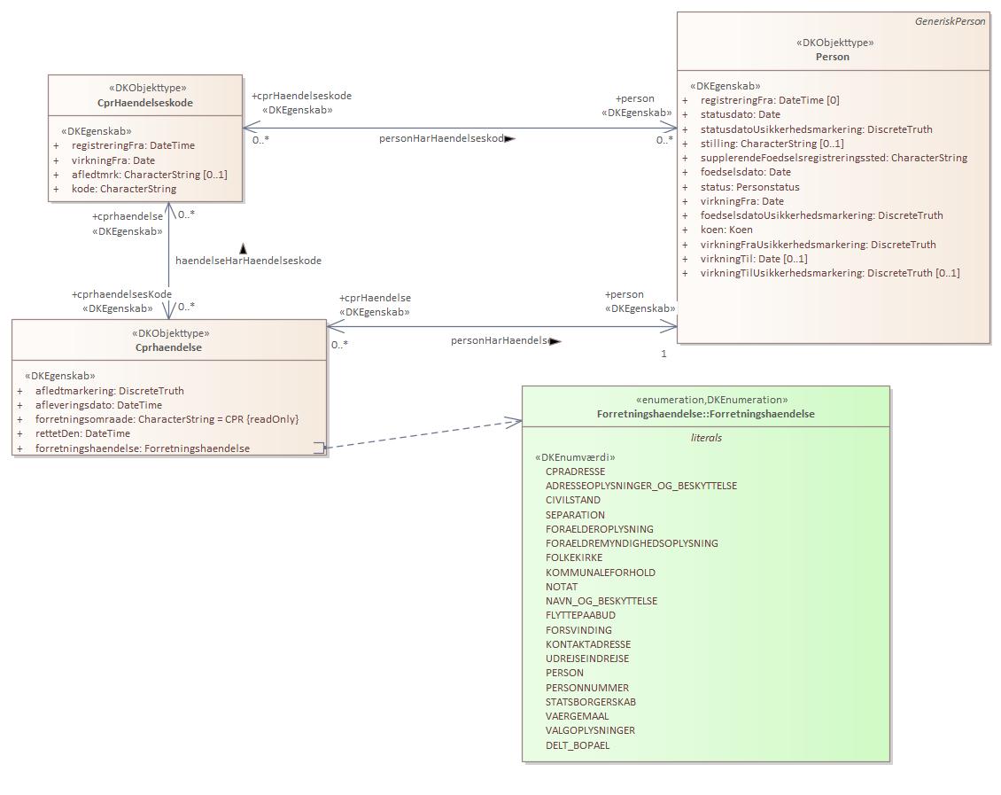
Diagram(mer):
Objekttypediagram CprHaendelseskode:

|
|
Oversigt over karakteristika:
|
|
tilbage til toppen
|
Navn:
|
registreringFra
|
|
URI:
|
https://data.gov.dk/model/profile/person/haendelse/CprHaendelseskode/registreringFra
|
|
Foretrukken term:
|
registreringFra
|
|
Definition:
|
tidspunkt for hvornår personen er blevet berørt af hændelsen
|
|
Juridisk kilde:
|
https://www.retsinformation.dk/eli/lta/2020/1297
|
|
Multiplicitet:
|
1
|
|
Type:
|
DateTime
|
|
|
tilbage til toppen
|
Navn:
|
virkningFra
|
|
URI:
|
https://data.gov.dk/model/profile/person/haendelse/CprHaendelseskode/virkningFra
|
|
Foretrukken term:
|
virkning fra
|
|
Definition:
|
startdato for hændelsen
|
|
Juridisk kilde:
|
https://www.retsinformation.dk/eli/lta/2020/1297
|
|
Multiplicitet:
|
1
|
|
Type:
|
Date
|
|
|
tilbage til toppen
|
Navn:
|
afledtmrk
|
|
URI:
|
https://data.gov.dk/model/profile/person/haendelse/CprHaendelseskode/afledtmrk
|
|
Foretrukken term:
|
afledtmrk
|
|
Definition:
|
angiver en værdimængde, der beskriver at hændelsen er sket afledt som følge af en hændelse indrapporteret på en anden person. fx: ved en vielse er hændelsen på kvinden den primære hændelse mens hændelsen på manden er en afledt hændelse
|
|
Juridisk kilde:
|
https://www.retsinformation.dk/eli/lta/2020/1297
|
|
Multiplicitet:
|
0..1
|
|
Type:
|
CharacterString
|
|
|
tilbage til toppen
|
Navn:
|
kode
|
|
URI:
|
https://data.gov.dk/model/profile/person/haendelse/CprHaendelseskode/kode
|
|
Foretrukken term:
|
kode
|
|
Definition:
|
angiver en kode der definerer hændelsen
|
|
Juridisk kilde:
|
https://www.retsinformation.dk/eli/lta/2020/1297
|
|
Multiplicitet:
|
1
|
|
Type:
|
CharacterString
|
|
|
tilbage til toppen
|
Navn:
|
cprhaendelsesKode
|
|
URI:
|
https://data.gov.dk/model/profile/person/haendelseHarHaendelseskodecprhaendelsesKode
|
|
Foretrukken term:
|
cprhaendelses kode
|
|
Definition:
|
cprHaendelseskode der definerer Cprhaendelse
|
|
Juridisk kilde:
|
https://www.retsinformation.dk/eli/lta/2020/1297
|
|
Multiplicitet:
|
0..*
|
|
Type:
|
Cprhaendelse (feature type)
|
|
|
tilbage til toppen
|
Navn:
|
person
|
|
URI:
|
https://data.gov.dk/model/profile/person/personHarHaendelseskodeperson
|
|
Foretrukken term:
|
person
|
|
Definition:
|
personen for hvem CprHaendelseskoden omhandler
|
|
Juridisk kilde:
|
https://www.retsinformation.dk/eli/lta/2020/1297
|
|
Multiplicitet:
|
0..*
|
|
Type:
|
Person (feature type)
|
|