|
Domænemodel:
|
Person
|
|
URI:
|
https://data.gov.dk/model/profile/person/kommunaleForhold/Notat
|
|
Foretrukken term:
|
Notat
|
|
Definition:
|
notater til brug for kommunens forvaltning
|
|
Kommentar:
|
Eventuelle oplysninger om kommunale notater: Økonomi- og Indenrigsministeriets og kommunernes registrering af visse faktiske oplysninger af klar betydning for varetagelse af opgaverne efter folkeregistreringslovgivningen, f.eks. oplysning om, at personens opholdssted ikke kendes, eller om indsættelse eller anbringelse i en af kriminalforsorgens anstalter m.v.
|
|
Juridisk kilde:
|
https://www.retsinformation.dk/eli/lta/2020/1297
|
|
|
|
|
Notat er udstillet her:
|
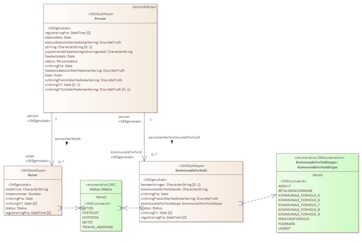
Diagram(mer):
Objekttypediagram Notat:

|
|
Oversigt over karakteristika:
|
|
tilbage til toppen
|
Navn:
|
notatlinie
|
|
URI:
|
https://data.gov.dk/model/profile/person/kommunaleForhold/Notat/notatlinie
|
|
Foretrukken term:
|
notatlinie
|
|
Definition:
|
tekstfelt, der kan benyttes til fritekst i forbindelse med folkeregisternotater
|
|
Juridisk kilde:
|
https://www.retsinformation.dk/eli/lta/2020/1297
|
|
Multiplicitet:
|
1
|
|
Type:
|
CharacterString
|
|
|
tilbage til toppen
|
Navn:
|
notatnummer
|
|
URI:
|
https://data.gov.dk/model/profile/person/kommunaleForhold/Notat/notatnummer
|
|
Foretrukken term:
|
notatnummer
|
|
Definition:
|
angiver en notatlinies nummer, idet en person kan have flere notatlinier
|
|
Juridisk kilde:
|
https://www.retsinformation.dk/eli/lta/2020/1297
|
|
Multiplicitet:
|
1
|
|
Type:
|
Number
|
|
|
tilbage til toppen
|
Navn:
|
virkningFra
|
|
URI:
|
https://data.gov.dk/model/profile/person/kommunaleForhold/Notat/virkningFra
|
|
Foretrukken term:
|
virkning fra
|
|
Definition:
|
dato for indsættelse af notat
|
|
Juridisk kilde:
|
https://www.retsinformation.dk/eli/lta/2020/1297
|
|
Multiplicitet:
|
1
|
|
Type:
|
Date
|
|
|
tilbage til toppen
|
Navn:
|
virkningTil
|
|
URI:
|
https://data.gov.dk/model/profile/person/kommunaleForhold/Notat/virkningTil
|
|
Foretrukken term:
|
virkning til
|
|
Definition:
|
angiver slutdato for notatet CPR
|
|
Juridisk kilde:
|
https://www.retsinformation.dk/eli/lta/2020/1297
|
|
Multiplicitet:
|
0
|
|
Type:
|
Date
|
|
|
tilbage til toppen
|
Navn:
|
status
|
|
URI:
|
https://data.gov.dk/model/profile/person/kommunaleForhold/Notat/status
|
|
Foretrukken term:
|
status
|
|
Definition:
|
status for notat
|
|
Juridisk kilde:
|
https://www.retsinformation.dk/eli/lta/2020/1297
|
|
Multiplicitet:
|
1
|
|
Type:
|
Status (enumeration)
|
|
Værdier:
|
Se listede værdier
| Værdinavn |
Foretrukken term |
Definition |
Kommentar |
Anvendelsesnote |
Juridisk kilde |
Kilde |
|
AKTUEL
|
AKTUEL
|
angiver at en given oplysning er aktuel (gældende)
|
|
|
https://www.retsinformation.dk/eli/lta/2020/1297
|
|
|
FORTRUDT
|
FORTRUDT
|
angiver at oplysningen er blevet annulleret (fortrudt) og er historisk
|
|
|
https://www.retsinformation.dk/eli/lta/2020/1297
|
|
|
HISTORISK
|
HISTORISK
|
angiver at oplysningen er historisk, og således var gældende i virkningsperioden
|
|
|
https://www.retsinformation.dk/eli/lta/2020/1297
|
|
|
RETTET
|
RETTET
|
angiver at en oplysning er rettet og er historisk
|
|
|
https://www.retsinformation.dk/eli/lta/2020/1297
|
|
|
TEKNISK_AENDRING
|
TEKNISK_AENDRING
|
angiver at oplysningen er ændret af tekniske årsager og er historisk
|
|
|
https://www.retsinformation.dk/eli/lta/2020/1297
|
|
|
|
|
tilbage til toppen
|
Navn:
|
registreringFra
|
|
URI:
|
https://data.gov.dk/model/profile/person/kommunaleForhold/Notat/registreringFra
|
|
Foretrukken term:
|
registrering fra
|
|
Definition:
|
dato for startoplysninger
|
|
Juridisk kilde:
|
https://www.retsinformation.dk/eli/lta/2020/1297
|
|
Multiplicitet:
|
0
|
|
Type:
|
DateTime
|
|