JavaScript er deaktiveret i din browser.

Objekttype: MatrikulærtElement

Domænemodel:

Matrikel

URI:

https://data.gov.dk/model/profile/mu/matrikulaertelement

Foretrukken term:

Matrikulært element

Definition:

abstrakt objekt der indeholder de fælles egenskaber for de matrikulære objekttyper

Kommentar:

matrikulært element beskriver fælles egenskaber for følgende forretningsobjekttyper: Bestemt fast ejendom Ejerlejlighedslod Jordstykke Lodflade Centroide Matrikelskel Skelpunkt Temalinje Anden grænse

Historikmodel:

bitemporalitet

Supertype til:

BestemtFastEjendom

Centroide

Ejerlejlighedslod

Jordstykke

JordstykkeTemaflade

Lodflade

Matrikelskel

Nullinje

OptagetVej

Skelpunkt

Temalinje

Diagram(mer):

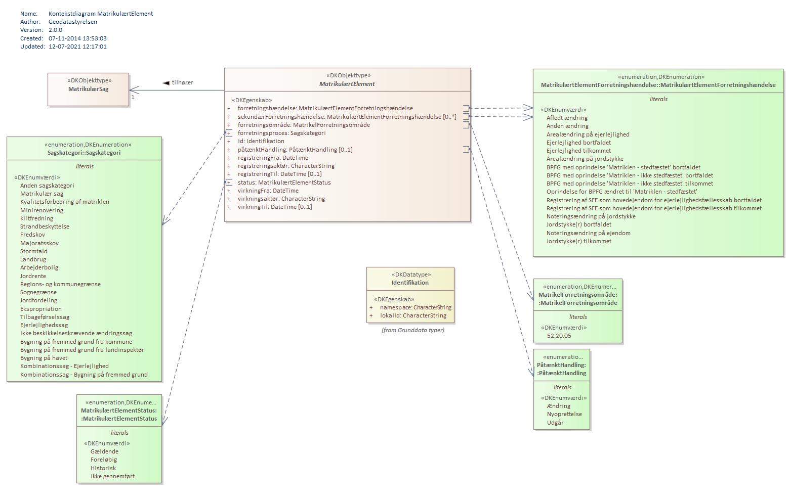
Kontekstdiagram MatrikulærtElement:

Kontekstdiagram MatrikulærtElement

Oversigt over karakteristika:


Attributter og associationsroller
Navn Type Multiplicitet
forretningshændelse MatrikulærtElementForretningshændelse 1
sekundærForretningshændelse MatrikulærtElementForretningshændelse 0..*
forretningsområde MatrikelForretningsområde 1
forretningsproces Sagskategori 1
id Identifikation 1
påtænktHandling PåtænktHandling 0..1
registreringFra DateTime 1
registreringsaktør CharacterString 1
registreringTil DateTime 0..1
status MatrikulærtElementStatus 1
virkningFra DateTime 1
virkningsaktør CharacterString 1
virkningTil DateTime 0..1
senesteSag MatrikulærSag 1

Attribut:

tilbage til toppen

Navn:

forretningshændelse

URI:

https://data.gov.dk/model/profile/mu/matrikulaertelementforretningshaendelse

Foretrukken term:

forretningshændelse

Definition:

den primære begivenhed i virkeligheden som udløste ændringen i data

Juridisk kilde:

https://www.retsinformation.dk/eli/lta/2018/769

Multiplicitet:

1

Type:

MatrikulærtElementForretningshændelse (enumeration)

Max antal tegn:

76

Værdier:

Se listede værdier

Attribut:

tilbage til toppen

Navn:

sekundærForretningshændelse

URI:

https://data.gov.dk/model/profile/mu/matrikulaertelementsekundaerforretningshaendelse

Foretrukken term:

sekundær forretningshændelse

Definition:

de begivenheder i virkeligheden som udløste ændringen i data

Juridisk kilde:

https://www.retsinformation.dk/eli/lta/2018/769

Multiplicitet:

0..*

Type:

MatrikulærtElementForretningshændelse (enumeration)

Max antal tegn:

76

Værdier:

Se listede værdier

Attribut:

tilbage til toppen

Navn:

forretningsområde

URI:

https://data.gov.dk/model/profile/mu/matrikulaertelementforretningsomraade

Foretrukken term:

forretningsområde

Definition:

den del af den offentlige forretning der håndterer hændelsen og derved udvirker ændringen i data

Juridisk kilde:

https://www.retsinformation.dk/eli/lta/2018/769

Multiplicitet:

1

Type:

MatrikelForretningsområde (enumeration)

Max antal tegn:

8

Værdier:

Se listede værdier

Attribut:

tilbage til toppen

Navn:

forretningsproces

URI:

https://data.gov.dk/model/profile/mu/matrikulaertelementforretningsproces

Foretrukken term:

forretningsproces

Definition:

den manuelle eller IT-understøttede proces hvori forretningsområdet håndterer hændelsen

Juridisk kilde:

https://www.retsinformation.dk/eli/lta/2018/769

Multiplicitet:

1

Type:

Sagskategori (enumeration)

Max antal tegn:

42

Værdier:

Se listede værdier

Attribut:

tilbage til toppen

Navn:

id

URI:

https://data.gov.dk/model/profile/mu/matrikulaertelementid

Foretrukken term:

id

Definition:

unik identifikation af objektet

Juridisk kilde:

https://www.retsinformation.dk/eli/lta/2018/769

Multiplicitet:

1

Type:

Identifikation (data type)

Attribut:

tilbage til toppen

Navn:

påtænktHandling

URI:

https://data.gov.dk/model/profile/mu/matrikulaertelementpåtaenkthandling

Foretrukken term:

påtænkt handling

Definition:

den påtænkte handling for objekter med status 'Foreløbig'

Juridisk kilde:

https://www.retsinformation.dk/eli/lta/2018/769

Multiplicitet:

0..1

Type:

PåtænktHandling (enumeration)

Max antal tegn:

12

Værdier:

Se listede værdier

Attribut:

tilbage til toppen

Navn:

registreringFra

URI:

https://data.gov.dk/model/profile/mu/matrikulaertelementregistreringfra

Foretrukken term:

registrering fra

Definition:

tidspunktet hvor registreringen af versionen af forretningsobjektet er foretaget

Juridisk kilde:

https://www.retsinformation.dk/eli/lta/2018/769

Multiplicitet:

1

Type:

DateTime

Attribut:

tilbage til toppen

Navn:

registreringsaktør

URI:

https://data.gov.dk/model/profile/mu/matrikulaertelementregistreringsaktoer

Foretrukken term:

registreringsaktør

Definition:

den aktør der har foretaget registreringen

Juridisk kilde:

https://www.retsinformation.dk/eli/lta/2018/769

Multiplicitet:

1

Type:

CharacterString

Max antal tegn:

100

Attribut:

tilbage til toppen

Navn:

registreringTil

URI:

https://data.gov.dk/model/profile/mu/matrikulaertelementregistreringtil

Foretrukken term:

registrering til

Definition:

tidspunktet hvor versionen af et forretningsobjekt enten er blevet erstattet af en nyere version eller er logisk slettet.

Kommentar:

hvis feltet ikke er udfyldt med en tid, er versionen stadig gældende, men kan repræsentere virkningshistorik, se virkningFra/virkningTil

Juridisk kilde:

https://www.retsinformation.dk/eli/lta/2018/769

Multiplicitet:

0..1

Type:

DateTime

Attribut:

tilbage til toppen

Navn:

status

URI:

https://data.gov.dk/model/profile/mu/matrikulaertelementstatus

Foretrukken term:

status

Definition:

angivelse af hvor et forretningsobjekt er i sin livscyklus

Juridisk kilde:

https://www.retsinformation.dk/eli/lta/2018/769

Multiplicitet:

1

Type:

MatrikulærtElementStatus (enumeration)

Max antal tegn:

15

Værdier:

Se listede værdier

Attribut:

tilbage til toppen

Navn:

virkningFra

URI:

https://data.gov.dk/model/profile/mu/matrikulaertelementvirkningfra

Foretrukken term:

virkning fra

Definition:

tidspunktet hvorfra forretningsobjektet har virkning

Kommentar:

anvendes til at angive starten på en forretningsmæssig gyldighedsperiode for en given version af et forretningsobjekt

Juridisk kilde:

https://www.retsinformation.dk/eli/lta/2018/769

Multiplicitet:

1

Type:

DateTime

Attribut:

tilbage til toppen

Navn:

virkningsaktør

URI:

https://data.gov.dk/model/profile/mu/matrikulaertelementvirkningsaktoer

Foretrukken term:

virkningsaktør

Definition:

den aktør der har afstedkommet forretningsobjektets virkning

Juridisk kilde:

https://www.retsinformation.dk/eli/lta/2018/769

Multiplicitet:

1

Type:

CharacterString

Max antal tegn:

100

Attribut:

tilbage til toppen

Navn:

virkningTil

URI:

https://data.gov.dk/model/profile/mu/matrikulaertelementvirkningtil

Foretrukken term:

virkning til

Definition:

tidspunktet hvor forretningsobjektets virkning ophører

Kommentar:

anvendes til at angive slutningen på en gyldighedsperiode for en given version af et forretningsobjekt.

Juridisk kilde:

https://www.retsinformation.dk/eli/lta/2018/769

Multiplicitet:

0..1

Type:

DateTime

Associationsrolle:

tilbage til toppen

Navn:

senesteSag

URI:

https://data.gov.dk/model/profile/mu/matrikulaertelementtilhoerermatrikulaersag/senestesag

Foretrukken term:

seneste sag

Definition:

angiver den matrikelsag hvor et matrikulært element indgår

Juridisk kilde:

https://www.retsinformation.dk/eli/lta/2018/769

Multiplicitet:

1

Type:

MatrikulærSag (feature type)