JavaScript er deaktiveret i din browser.

Objekttype: OptagetVej

Domænemodel:

Matrikel

URI:

https://data.gov.dk/model/profile/mu/optagetVej

Foretrukken term:

Optaget vej

Definition:

registrering af vej og sti, som tjener som adgang til anden ejendom, og som ikke er udskilt med eget vejlitra eller matrikelnummer

Historikmodel:

bitemporalitet

Subtype af:

MatrikulærtElement

Optaget vej er udstillet her:

Webservice:

Matriklen2 Gældende og Foreløbig WFS

Matriklen2 Gældende og Foreløbig WMS

Matriklen2 med historik WFS

Matriklen2 (MAT)

Filudtræk:

Filudtræk MAT2

Matriklen2 - Brugerdefineret Totaludtræk

Matriklen2 Geometri kommuner Prædefineret Geopackage

Matriklen2 Geometri Kommuner Prædefineret GML

Matriklen2 Geometri Komplet Daily Prædefineret Geopackage

Matriklen2 Geometri Komplet Daily Prædefineret GML

Matriklen2 Geometri Prædefineret Geopackage

Matriklen2 Geometri Prædefineret GML

Matriklen2 Totaludtræk Delta Daily Prædefineret JSON

Matriklen2 Totaludtræk Delta Daily Prædefineret XML

Matriklen2 Totaludtræk Historik Delta Daily Prædefineret JSON

Matriklen2 Totaludtræk Historik Delta Daily Prædefineret XML

Matriklen2 Totaludtræk Historik Prædefineret JSON

Matriklen2 Totaludtræk Historik Prædefineret XML

Matriklen2 Totaludtræk Prædefineret JSON

Matriklen2 Totaludtræk Prædefineret XML

Diagram(mer):

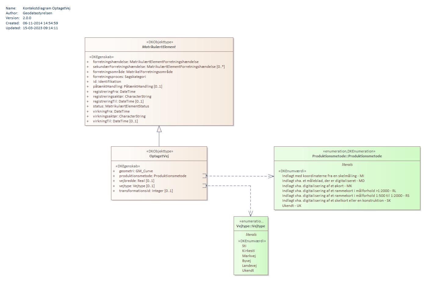
Kontekstdiagram OptagetVej:

Kontekstdiagram OptagetVej

Oversigt over karakteristika:


Attributter og associationsroller
Navn Type Multiplicitet
geometri GM_Curve 1
produktionsmetode Produktionsmetode 1
vejbredde Real 0..1
vejtype Vejtype 0..1
transformationsId Integer 0..1

Attribut:

tilbage til toppen

Navn:

geometri

URI:

https://data.gov.dk/model/profile/mu/optagetvejgeometri

Foretrukken term:

geometri

Definition:

objektets geografiske placering

Kommentar:

geometritype Linestring

Juridisk kilde:

https://www.retsinformation.dk/eli/lta/2018/769

Multiplicitet:

1

Type:

GM_Curve

Koordinatreferencesystem:

EPSG:25832

Indeholder Z-koordinater:

False

Attribut:

tilbage til toppen

Navn:

produktionsmetode

URI:

https://data.gov.dk/model/profile/mu/optagetvejproduktionsmetode

Foretrukken term:

produktionsmetode

Definition:

angivelse af hvilken metode og baggrundsmateriale, som vejen er produceret ved hjælp af

Kommentar:

benævnes også som ’Grundmateriale’

Juridisk kilde:

https://www.retsinformation.dk/eli/lta/2018/769

Multiplicitet:

1

Type:

Produktionsmetode (enumeration)

Max antal tegn:

78

Værdier:

Se listede værdier

Attribut:

tilbage til toppen

Navn:

vejbredde

URI:

https://data.gov.dk/model/profile/mu/optagetvejvejbredde

Foretrukken term:

vejbredde

Definition:

vejens bredde

Kommentar:

angivet i meter med to decimaler

Juridisk kilde:

https://www.retsinformation.dk/eli/lta/2018/769

Multiplicitet:

0..1

Type:

Real

Attribut:

tilbage til toppen

Navn:

vejtype

URI:

https://data.gov.dk/model/profile/mu/optagetvejvejtype

Foretrukken term:

vejtype

Definition:

angiver typen af vej ud fra dens oprindelse

Juridisk kilde:

https://www.retsinformation.dk/eli/lta/2018/769

Multiplicitet:

0..1

Type:

Vejtype (enumeration)

Max antal tegn:

8

Værdier:

Se listede værdier

Attribut:

tilbage til toppen

Navn:

transformationsId

URI:

https://data.gov.dk/model/profile/mu/optagetvejtransformationsid

Foretrukken term:

transformationsId

Definition:

transformationsID er en fortløbende nummerering af transformationerne inden for det enkelte ejerlav

Kommentar:

transformationsID skal anvendes i forbindelse med den efterfølgende vedligeholdelse (ajourføring) af matrikelkortet, hvor det er vigtigt at kunne udskille elementer fra den enkelte transformation

Juridisk kilde:

https://www.retsinformation.dk/eli/lta/2018/769

Multiplicitet:

0..1

Type:

Integer