|
Domænemodel:
|
Ejerfortegnelsen
|
|
URI:
|
https://data.gov.dk/model/profile/ejf/ejerskabsskifte
|
|
Foretrukken term:
|
Ejerskabsskifte
|
|
Definition:
|
overdragelse af et Ejerskab til eller fra en ejer
|
|
Kommentar:
|
et Ejerskifte kan omfatte overdragelse af en eller flere ejendomme mellem en eller flere ejere. Ejerskabsskifte beskriver hvilken andel af en Bestemt fast ejendom der er overdraget fra én ejer, eller hvilken andel af en Bestemt fast ejendom der er overdraget til én ejer, i forbindelse med Ejerskiftet
|
|
Juridisk kilde:
|
https://www.retsinformation.dk/eli/retsinfo/2019/9484
|
|
Historikmodel:
|
bitemporalitet
|
|
|
|
|
Ejerskabsskifte er udstillet her:
|
Diagram(mer):
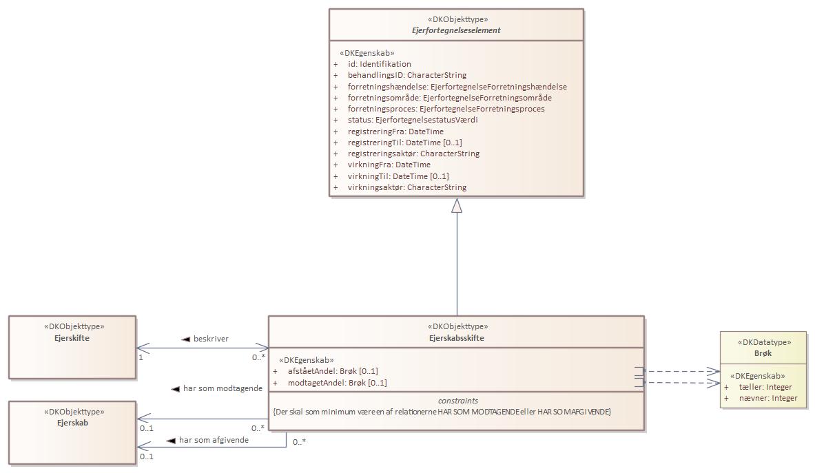
Objekttypediagram Ejerskabsskifte:

|
|
Oversigt over karakteristika:
|
|
tilbage til toppen
|
Navn:
|
afståetAndel
|
|
URI:
|
https://data.gov.dk/model/profile/ejf/ejerskabsskifteafstaaetandel
|
|
Foretrukken term:
|
afstået andel
|
|
Definition:
|
den andel af tidligere ejers andel af ejendommen, som en ejer har afstået ved dette ejerskifte
|
|
Juridisk kilde:
|
https://www.retsinformation.dk/eli/retsinfo/2019/9484
|
|
Multiplicitet:
|
0..1
|
|
Type:
|
Brøk (data type)
|
|
|
tilbage til toppen
|
Navn:
|
modtagetAndel
|
|
URI:
|
https://data.gov.dk/model/profile/ejf/ejerskabsskiftemodtagetaandel
|
|
Foretrukken term:
|
modtaget andel
|
|
Definition:
|
den andel af ejendommen som en ejer har modtaget ved dette ejerskifte
|
|
Juridisk kilde:
|
https://www.retsinformation.dk/eli/retsinfo/2019/9484
|
|
Multiplicitet:
|
0..1
|
|
Type:
|
Brøk (data type)
|
|
|
tilbage til toppen
|
Navn:
|
modtagendeEjerobjekt
|
|
URI:
|
https://data.gov.dk/model/profile/ejf/ejerskabsskifteharsommodtagendeejerskab/modtagendeejerobjekt
|
|
Foretrukken term:
|
modtagende ejerobjekt
|
|
Definition:
|
udpegelse af et Ejerskab, som opnår en ny eller forøget ejerandel i en Bestemt fast ejendom ved Ejerskabsskiftet
|
|
Juridisk kilde:
|
https://www.retsinformation.dk/eli/retsinfo/2019/9484
|
|
Multiplicitet:
|
0..1
|
|
Type:
|
Ejerskab (feature type)
|
|
|
tilbage til toppen
|
Navn:
|
ejerskifte
|
|
URI:
|
https://data.gov.dk/model/profile/ejf/ejerskabsskiftebeskriverejerskifte/ejerskifte
|
|
Foretrukken term:
|
ejerskifte
|
|
Definition:
|
udpegelse af det ejerskifte, som ejerskabsskifte er en del af
|
|
Juridisk kilde:
|
https://www.retsinformation.dk/eli/retsinfo/2019/9484
|
|
Multiplicitet:
|
1
|
|
Type:
|
Ejerskifte (feature type)
|
|
|
tilbage til toppen
|
Navn:
|
afgivendeEjerobjekt
|
|
URI:
|
https://data.gov.dk/model/profile/ejf/ejerskabsskifteharsomafgivendeejerskab/afgivendeejerobjekt
|
|
Foretrukken term:
|
afgivende ejerobjekt
|
|
Definition:
|
udpegelse af et Ejerskab, som afgiver sin ejerandel i en Bestemt fast ejendom helt eller delvist ved Ejerskabsskiftet
|
|
Juridisk kilde:
|
https://www.retsinformation.dk/eli/retsinfo/2019/9484
|
|
Multiplicitet:
|
0..1
|
|
Type:
|
Ejerskab (feature type)
|
|