|
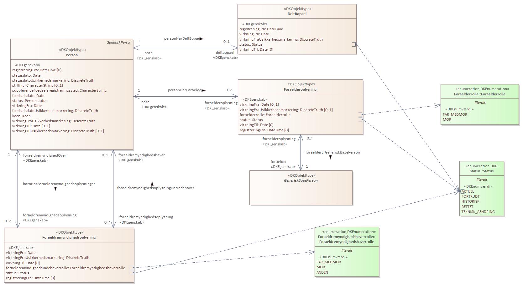
Domænemodel:
|
Person
|
|
URI:
|
https://data.gov.dk/model/profile/person/familie/Foraelderoplysning
|
|
Foretrukken term:
|
Forælderoplysning
|
|
Definition:
|
oplysninger om relationer mellem forældre og børn
|
|
Kommentar:
|
Personens eventuelle registrerede mor/far/medfar og far/medmor.
|
|
Juridisk kilde:
|
https://www.retsinformation.dk/eli/lta/2020/1297
|
|
|
|
|
Forælderoplysning er udstillet her:
|
Diagram(mer):
Objekttypediagram Foraelderoplysning:

|
|
Oversigt over karakteristika:
|
|
tilbage til toppen
|
Navn:
|
virkningFra
|
|
URI:
|
https://data.gov.dk/model/profile/person/familie/Foraelderoplysning/virkningFra
|
|
Foretrukken term:
|
virkning fra
|
|
Definition:
|
slægtskabets gyldighedsstartdato
|
|
Juridisk kilde:
|
https://www.retsinformation.dk/eli/lta/2020/1297
|
|
Multiplicitet:
|
0..1
|
|
Type:
|
Date
|
|
|
tilbage til toppen
|
Navn:
|
virkningFraUsikkerhedsmarkering
|
|
URI:
|
https://data.gov.dk/model/profile/person/familie/Foraelderoplysning/virkningFraUsikkerhedsmarkering
|
|
Foretrukken term:
|
virkning fra usikkerhedsmarkering
|
|
Definition:
|
om gyldighedsstartdatoen er usikker
|
|
Juridisk kilde:
|
https://www.retsinformation.dk/eli/lta/2020/1297
|
|
Multiplicitet:
|
0..1
|
|
Type:
|
DiscreteTruth
|
|
|
tilbage til toppen
|
Navn:
|
foraelderrolle
|
|
URI:
|
https://data.gov.dk/model/profile/person/familie/Foraelderoplysning/foraelderrolle
|
|
Foretrukken term:
|
forælderrolle
|
|
Definition:
|
angiver om forælder er mor/far/medfar eller far/medmor
|
|
Juridisk kilde:
|
https://www.retsinformation.dk/eli/lta/2020/1297
|
|
Multiplicitet:
|
1
|
|
Type:
|
Foraelderrolle (enumeration)
|
|
Værdier:
|
Se listede værdier
| Værdinavn |
Foretrukken term |
Definition |
Kommentar |
Anvendelsesnote |
Juridisk kilde |
Kilde |
|
FAR_MEDMOR
|
FAR_MEDMOR
|
angiver forælderrolle far eller medmor
|
|
|
https://www.retsinformation.dk/eli/lta/2020/1297
|
|
|
MOR
|
MOR
|
angiver forælderrolle mor, far eller medfar
|
|
|
https://www.retsinformation.dk/eli/lta/2020/1297
|
|
|
|
|
tilbage til toppen
|
Navn:
|
status
|
|
URI:
|
https://data.gov.dk/model/profile/person/familie/Foraelderoplysning/status
|
|
Foretrukken term:
|
status
|
|
Definition:
|
status for Foraelderoplysning
|
|
Juridisk kilde:
|
https://www.retsinformation.dk/eli/lta/2020/1297
|
|
Multiplicitet:
|
1
|
|
Type:
|
Status (enumeration)
|
|
Værdier:
|
Se listede værdier
| Værdinavn |
Foretrukken term |
Definition |
Kommentar |
Anvendelsesnote |
Juridisk kilde |
Kilde |
|
AKTUEL
|
AKTUEL
|
angiver at en given oplysning er aktuel (gældende)
|
|
|
https://www.retsinformation.dk/eli/lta/2020/1297
|
|
|
FORTRUDT
|
FORTRUDT
|
angiver at oplysningen er blevet annulleret (fortrudt) og er historisk
|
|
|
https://www.retsinformation.dk/eli/lta/2020/1297
|
|
|
HISTORISK
|
HISTORISK
|
angiver at oplysningen er historisk, og således var gældende i virkningsperioden
|
|
|
https://www.retsinformation.dk/eli/lta/2020/1297
|
|
|
RETTET
|
RETTET
|
angiver at en oplysning er rettet og er historisk
|
|
|
https://www.retsinformation.dk/eli/lta/2020/1297
|
|
|
TEKNISK_AENDRING
|
TEKNISK_AENDRING
|
angiver at oplysningen er ændret af tekniske årsager og er historisk
|
|
|
https://www.retsinformation.dk/eli/lta/2020/1297
|
|
|
|
|
tilbage til toppen
|
Navn:
|
virkningTil
|
|
URI:
|
https://data.gov.dk/model/profile/person/familie/Foraelderoplysning/virkningTil
|
|
Foretrukken term:
|
virkning til
|
|
Definition:
|
slægtskabets gyldighedsslutdato
|
|
Juridisk kilde:
|
https://www.retsinformation.dk/eli/lta/2020/1297
|
|
Multiplicitet:
|
0
|
|
Type:
|
Date
|
|
|
tilbage til toppen
|
Navn:
|
registreringFra
|
|
URI:
|
https://data.gov.dk/model/profile/person/familie/Foraelderoplysning/registreringFra
|
|
Foretrukken term:
|
registrering fra
|
|
Definition:
|
foraelderoplysning er blevet registreret i systemet denne dato
|
|
Juridisk kilde:
|
https://www.retsinformation.dk/eli/lta/2020/1297
|
|
Multiplicitet:
|
0
|
|
Type:
|
DateTime
|
|
|
tilbage til toppen
|
Navn:
|
foraelder
|
|
URI:
|
https://data.gov.dk/model/profile/person/foraelderErGeneriskBasePersonforaelder
|
|
Foretrukken term:
|
foraelder
|
|
Definition:
|
person der enten er mor/far/medfar eller far/medmor til barnet. Kan være en Person, IkkeValidRelationsPerson eller PersonUdenCpr
|
|
Juridisk kilde:
|
https://www.retsinformation.dk/eli/lta/2020/1297
|
|
Multiplicitet:
|
1
|
|
Type:
|
GeneriskBasePerson (feature type)
|
|
|
tilbage til toppen
|