|
|
|
|
|
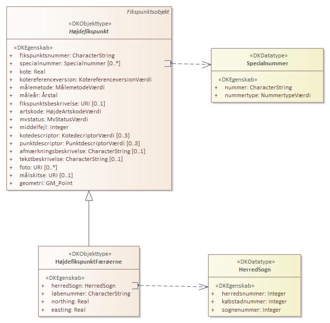
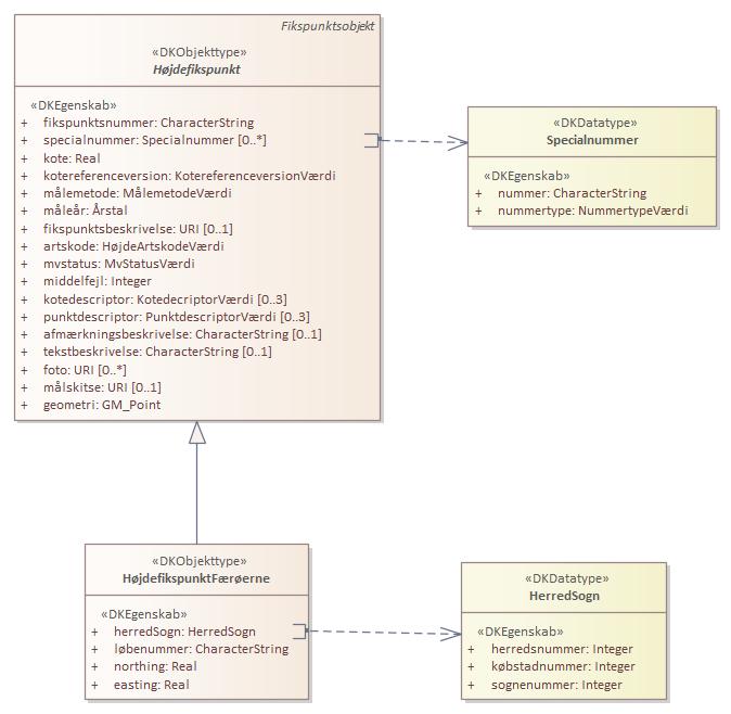
Højdefikspunkt Færøerne er udstillet her:
|
Diagram(mer):
Objekttypediagram HøjdefikspunktFærøerne:

|
|
Oversigt over karakteristika:
|
|
tilbage til toppen
|
Navn:
|
herredSogn
|
|
URI:
|
https://data.gov.dk/model/profile/fikspkt/herredSognHøjdefikspunktFærøerne
|
|
Foretrukken term:
|
herred Sogn
|
|
Definition:
|
angivelse af hvilket herred, sogn og købstad et fikspunkt tilhører
|
|
Juridisk kilde:
|
https://www.retsinformation.dk/eli/lta/2017/380
|
|
Multiplicitet:
|
1
|
|
Type:
|
HerredSogn (data type)
|
|
|
tilbage til toppen
|
Navn:
|
løbenummer
|
|
URI:
|
https://data.gov.dk/model/profile/fikspkt/løbenummerHøjdefikspunktFærøerne
|
|
Foretrukken term:
|
løbenummer
|
|
Definition:
|
er sidste del af fikspunktsnummer uden opmålingsdistriktet
|
|
Kommentar:
|
Nummeret er skrevet med med cifre, og fortegn. dvs. der kan være foranstillede nuller. Eks. -09001
|
|
Juridisk kilde:
|
https://www.retsinformation.dk/eli/lta/2017/380
|
|
Multiplicitet:
|
1
|
|
Type:
|
CharacterString
|
|
|
tilbage til toppen
|
Navn:
|
northing
|
|
URI:
|
https://data.gov.dk/model/profile/fikspkt/northingHøjdefikspunktFærøerne
|
|
Foretrukken term:
|
northing
|
|
Definition:
|
northingkoordinat på den anvendte ellipsoide
|
|
Kommentar:
|
Den anvendte koordinatsystem og ellipsoide for Færøerne er UTM29 og ETRS89 (EPSG25829).
|
|
Juridisk kilde:
|
https://www.retsinformation.dk/eli/lta/2017/380
|
|
Multiplicitet:
|
1
|
|
Type:
|
Real
|
|
|
tilbage til toppen
|
Navn:
|
easting
|
|
URI:
|
https://data.gov.dk/model/profile/fikspkt/eastingHøjdefikspunktFærøerne
|
|
Foretrukken term:
|
easting
|
|
Definition:
|
eastingkoordinat på den anvendte ellipsoide
|
|
Kommentar:
|
Den anvendte koordinatsystem og ellipsoide for Færøerne er UTM29 og ETRS89 (EPSG25829).
|
|
Juridisk kilde:
|
https://www.retsinformation.dk/eli/lta/2017/380
|
|
Multiplicitet:
|
1
|
|
Type:
|
Real
|
|