|
|
|
|
|
Højdefikspunkt Danmark er udstillet her:
|
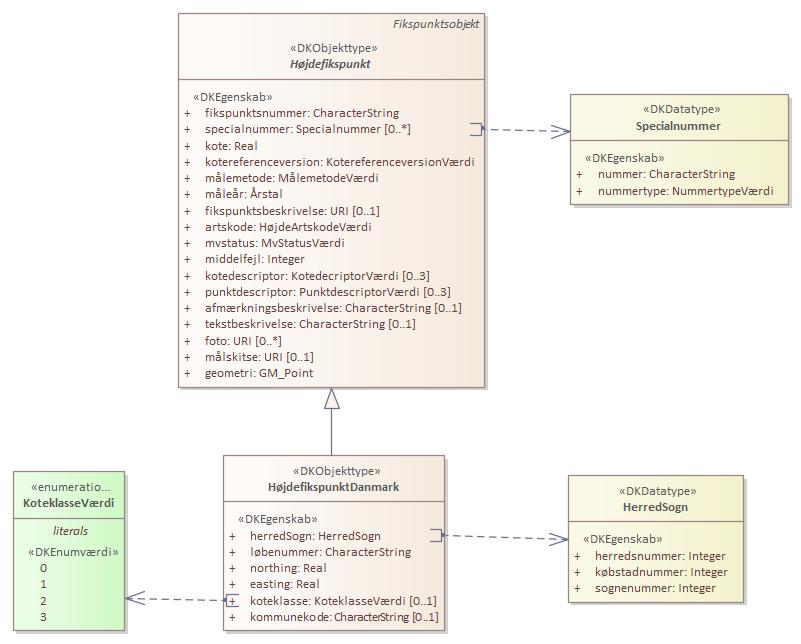
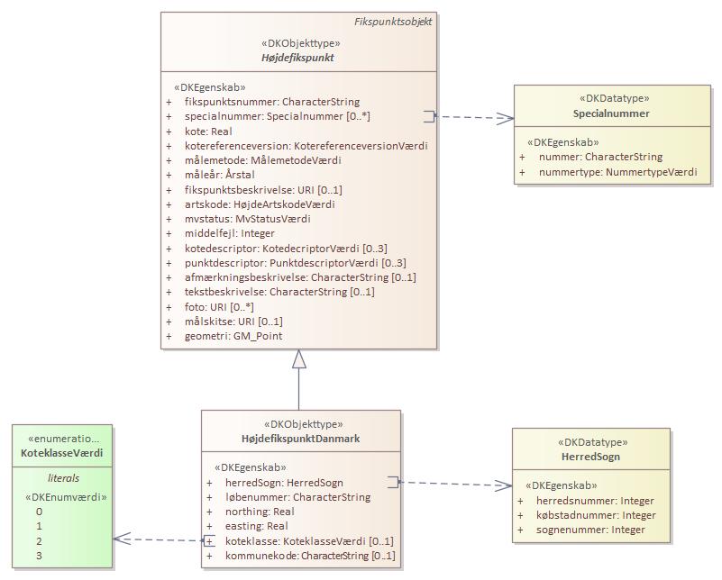
Diagram(mer):
Objekttypediagram HøjdefikspunktDanmark:

|
|
Oversigt over karakteristika:
|
|
tilbage til toppen
|
Navn:
|
herredSogn
|
|
URI:
|
https://data.gov.dk/model/profile/fikspkt/herredSognHøjdefikspunktDanmark
|
|
Foretrukken term:
|
herred Sogn
|
|
Definition:
|
angivelse af hvilket herred, sogn og købstad et fikspunkt tilhører
|
|
Juridisk kilde:
|
https://www.retsinformation.dk/eli/lta/2017/380
|
|
Multiplicitet:
|
1
|
|
Type:
|
HerredSogn (data type)
|
|
|
tilbage til toppen
|
Navn:
|
løbenummer
|
|
URI:
|
https://data.gov.dk/model/profile/fikspkt/løbenummerHøjdefikspunktDanmark
|
|
Foretrukken term:
|
løbenummer
|
|
Definition:
|
er sidste del af fikspunktsnummer uden opmålingsdistriktet
|
|
Kommentar:
|
Nummeret er skrevet med med cifre, og fortegn. dvs. der kan være foranstillede nuller. Eks. -09001
|
|
Juridisk kilde:
|
https://www.retsinformation.dk/eli/lta/2017/380
|
|
Multiplicitet:
|
1
|
|
Type:
|
CharacterString
|
|
|
tilbage til toppen
|
Navn:
|
northing
|
|
URI:
|
https://data.gov.dk/model/profile/fikspkt/northingHøjdefikspunktDanmark
|
|
Foretrukken term:
|
northing
|
|
Definition:
|
northingkoordinat på den anvendte ellipsoide
|
|
Kommentar:
|
Den anvendte koordinatsystem og ellipsoide for Danmark er UTM32 og ETRS89 (EPSG25832).
|
|
Juridisk kilde:
|
https://www.retsinformation.dk/eli/lta/2017/380
|
|
Multiplicitet:
|
1
|
|
Type:
|
Real
|
|
|
tilbage til toppen
|
Navn:
|
easting
|
|
URI:
|
https://data.gov.dk/model/profile/fikspkt/eastingHøjdefikspunktDanmark
|
|
Foretrukken term:
|
easting
|
|
Definition:
|
eastingkoordinat på den anvendte ellipsoide
|
|
Kommentar:
|
Den anvendte koordinatsystem og ellipsoide for Danmark er UTM32 og ETRS89 (EPSG25832).
|
|
Juridisk kilde:
|
https://www.retsinformation.dk/eli/lta/2017/380
|
|
Multiplicitet:
|
1
|
|
Type:
|
Real
|
|
|
tilbage til toppen
|
Navn:
|
koteklasse
|
|
URI:
|
https://data.gov.dk/model/profile/fikspkt/koteklasseHøjdefikspunktDanmark
|
|
Foretrukken term:
|
kote klasse
|
|
Definition:
|
angivelse af kvalitet af koten
|
|
Juridisk kilde:
|
https://www.retsinformation.dk/eli/lta/2017/380
|
|
Multiplicitet:
|
0..1
|
|
Type:
|
KoteklasseVærdi (enumeration)
|
|
Værdier:
|
Se listede værdier
| Værdinavn |
Foretrukken term |
Definition |
Kommentar |
Anvendelsesnote |
Juridisk kilde |
Kilde |
|
0
|
0
|
Punkter med artskode 1 og mvstatus mindre end 3
|
|
|
https://www.retsinformation.dk/eli/lta/2017/380
|
|
|
1
|
1
|
Punkter med artskode mellem 1 og 6 og mvstatus mindre end 3 samt middelfejl mindre end 50 mm
|
|
|
https://www.retsinformation.dk/eli/lta/2017/380
|
|
|
2
|
2
|
Enten punkter med artskode 6 og middelfejl mindre end 150 mm eller punkter med artskode mellem 1 og 6 og middelfejl større end 49 mm, og for begge med mvstatus mindre end 3
|
|
|
https://www.retsinformation.dk/eli/lta/2017/380
|
|
|
3
|
3
|
Punkter med artskode 6 og mvstatus større end 2 eller middelfejl større end 149 mm
|
|
|
https://www.retsinformation.dk/eli/lta/2017/380
|
|
|
|
|
tilbage til toppen
|
Navn:
|
kommunekode
|
|
URI:
|
https://data.gov.dk/model/profile/fikspkt/kommunekodeHøjdefikspunktDanmark
|
|
Foretrukken term:
|
kommunekode
|
|
Definition:
|
den 4-cifrede CPR-kode der entydigt angiver en kommune
|
|
Juridisk kilde:
|
https://www.retsinformation.dk/eli/lta/2017/380
|
|
Multiplicitet:
|
0..1
|
|
Type:
|
CharacterString
|
|
Max antal tegn:
|
4
|
|