|
|
|
|
|
Diagram(mer):
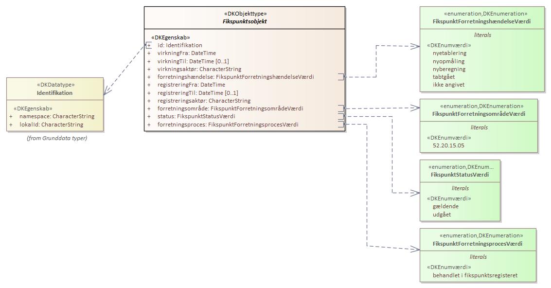
Objekttypediagram Fikspunktsobjekt:

|
|
Oversigt over karakteristika:
|
|
tilbage til toppen
|
Navn:
|
id
|
|
URI:
|
https://data.gov.dk/model/profile/fikspkt/idFikspunktsobjekt
|
|
Foretrukken term:
|
id
|
|
Definition:
|
persistent unik nøgle
|
|
Kommentar:
|
Globalt unikt ID som ikke ændres i objektets levetid
|
|
Juridisk kilde:
|
https://www.retsinformation.dk/eli/lta/2017/380
|
|
Multiplicitet:
|
1
|
|
Type:
|
Identifikation (data type)
|
|
|
tilbage til toppen
|
Navn:
|
virkningFra
|
|
URI:
|
https://data.gov.dk/model/profile/fikspkt/virkningFraFikspunktsobjekt
|
|
Foretrukken term:
|
virkning Fra
|
|
Definition:
|
tidspunktet hvorfra objektet har virkning
|
|
Juridisk kilde:
|
https://www.retsinformation.dk/eli/lta/2017/380
|
|
Multiplicitet:
|
1
|
|
Type:
|
DateTime
|
|
|
tilbage til toppen
|
Navn:
|
virkningTil
|
|
URI:
|
https://data.gov.dk/model/profile/fikspkt/virkningTilFikspunktsobjekt
|
|
Foretrukken term:
|
virkning Til
|
|
Definition:
|
tidspunktet hvor objektets virkning ophører
|
|
Juridisk kilde:
|
https://www.retsinformation.dk/eli/lta/2017/380
|
|
Multiplicitet:
|
0..1
|
|
Type:
|
DateTime
|
|
|
tilbage til toppen
|
Navn:
|
virkningsaktør
|
|
URI:
|
https://data.gov.dk/model/profile/fikspkt/virkningsaktørFikspunktsobjekt
|
|
Foretrukken term:
|
virkningsaktør
|
|
Definition:
|
den aktør der har afstedkommet objektets virkning
|
|
Juridisk kilde:
|
https://www.retsinformation.dk/eli/lta/2017/380
|
|
Multiplicitet:
|
1
|
|
Type:
|
CharacterString
|
|
|
tilbage til toppen
|
Navn:
|
forretningshændelse
|
|
URI:
|
https://data.gov.dk/model/profile/fikspkt/forretningshændelseFikspunktsobjekt
|
|
Foretrukken term:
|
forretningshændelse
|
|
Definition:
|
den begivenhed i virkeligheden som udløste ændringen i data
|
|
Juridisk kilde:
|
https://www.retsinformation.dk/eli/lta/2017/380
|
|
Multiplicitet:
|
1
|
|
Type:
|
FikspunktForretningshændelseVærdi (enumeration)
|
|
Værdier:
|
Se listede værdier
| Værdinavn |
Foretrukken term |
Definition |
Kommentar |
Anvendelsesnote |
Juridisk kilde |
Kilde |
|
nyetablering
|
nyetablering
|
Der er etableret et nyt fikspunkt.
|
|
|
https://www.retsinformation.dk/eli/lta/2017/380
|
|
|
nyopmåling
|
nyopmåling
|
Der er foretaget en ny opmåling til fikspunktet.
|
|
|
https://www.retsinformation.dk/eli/lta/2017/380
|
|
|
nyberegning
|
nyberegning
|
Koordinater er nyberegnet.
|
|
|
https://www.retsinformation.dk/eli/lta/2017/380
|
|
|
tabtgået
|
tabtgået
|
Det fysiske fikspunkt findes ikke længere.
|
|
|
https://www.retsinformation.dk/eli/lta/2017/380
|
|
|
ikke angivet
|
ikke angivet
|
Årsag til hændelse kendes ikke.
|
|
|
https://www.retsinformation.dk/eli/lta/2017/380
|
|
|
|
|
tilbage til toppen
|
Navn:
|
registreringFra
|
|
URI:
|
https://data.gov.dk/model/profile/fikspkt/registreringFraFikspunktsobjekt
|
|
Foretrukken term:
|
registrering Fra
|
|
Definition:
|
tidspunktet hvor registreringen er foretaget
|
|
Juridisk kilde:
|
https://www.retsinformation.dk/eli/lta/2017/380
|
|
Multiplicitet:
|
1
|
|
Type:
|
DateTime
|
|
|
tilbage til toppen
|
Navn:
|
registreringTil
|
|
URI:
|
https://data.gov.dk/model/profile/fikspkt/registreringTilFikspunktsobjekt
|
|
Foretrukken term:
|
registrering Til
|
|
Definition:
|
tidspunktet hvor en ny registrering er foretaget på objektet, og hvor denne version således ikke længere er den seneste
|
|
Juridisk kilde:
|
https://www.retsinformation.dk/eli/lta/2017/380
|
|
Multiplicitet:
|
0..1
|
|
Type:
|
DateTime
|
|
|
tilbage til toppen
|
Navn:
|
registreringsaktør
|
|
URI:
|
https://data.gov.dk/model/profile/fikspkt/registreringsaktørFikspunktsobjekt
|
|
Foretrukken term:
|
registreringsaktør
|
|
Definition:
|
den aktør der har foretaget registreringen
|
|
Juridisk kilde:
|
https://www.retsinformation.dk/eli/lta/2017/380
|
|
Multiplicitet:
|
1
|
|
Type:
|
CharacterString
|
|
|
tilbage til toppen
|
Navn:
|
forretningsområde
|
|
URI:
|
https://data.gov.dk/model/profile/fikspkt/forretningsområdeFikspunktsobjekt
|
|
Foretrukken term:
|
forretningsområde
|
|
Definition:
|
den del af den offentlige forretning der håndterer hændelsen og derved udvirker ændringen i data
|
|
Juridisk kilde:
|
https://www.retsinformation.dk/eli/lta/2017/380
|
|
Multiplicitet:
|
1
|
|
Type:
|
FikspunktForretningsområdeVærdi (enumeration)
|
|
Værdier:
|
Se listede værdier
| Værdinavn |
Foretrukken term |
Definition |
Kommentar |
Anvendelsesnote |
Juridisk kilde |
Kilde |
|
52.20.15.05
|
52.20.15.05
|
FORM nøgle der høre til referencenettet
|
|
|
https://www.retsinformation.dk/eli/lta/2017/380
|
|
|
|
|
tilbage til toppen
|
Navn:
|
status
|
|
URI:
|
https://data.gov.dk/model/profile/fikspkt/statusFikspunktsobjekt
|
|
Foretrukken term:
|
status
|
|
Definition:
|
angivelse af hvor et forvaltningsobjekt er i sin livscyklus
|
|
Juridisk kilde:
|
https://www.retsinformation.dk/eli/lta/2017/380
|
|
Multiplicitet:
|
1
|
|
Type:
|
FikspunktStatusVærdi (enumeration)
|
|
Værdier:
|
Se listede værdier
| Værdinavn |
Foretrukken term |
Definition |
Kommentar |
Anvendelsesnote |
Juridisk kilde |
Kilde |
|
gældende
|
gældende
|
Fikspunkt kan anvendes.
|
|
|
https://www.retsinformation.dk/eli/lta/2017/380
|
|
|
udgået
|
udgået
|
Fikspunkt er ikke længere i brug.
|
|
|
https://www.retsinformation.dk/eli/lta/2017/380
|
|
|
|
|
tilbage til toppen
|
Navn:
|
forretningsproces
|
|
URI:
|
https://data.gov.dk/model/profile/fikspkt/forretningsprocesFikspunktsobjekt
|
|
Foretrukken term:
|
forretningsproces
|
|
Definition:
|
den manuelle eller IT-understøttede proces hvori forretningsområdet håndterer hændelsen
|
|
Juridisk kilde:
|
https://www.retsinformation.dk/eli/lta/2017/380
|
|
Multiplicitet:
|
1
|
|
Type:
|
FikspunktForretningsprocesVærdi (enumeration)
|
|
Værdier:
|
Se listede værdier
| Værdinavn |
Foretrukken term |
Definition |
Kommentar |
Anvendelsesnote |
Juridisk kilde |
Kilde |
|
behandlet i fikspunktsregisteret
|
behandlet i fikspunktsregisteret
|
Et fikspunkt er blevet behandlet i fikspunktsregisteret.
|
|
|
https://www.retsinformation.dk/eli/lta/2017/380
|
|
|
|