|
Domænemodel:
|
Ejerfortegnelsen
|
|
URI:
|
https://data.gov.dk/model/profile/ejf/alternativadresse
|
|
Foretrukken term:
|
Alternativ adresse
|
|
Definition:
|
adresse som, hvis den er angivet, skal anvendes ved kommunikation med person eller virksomhed via post
|
|
Kommentar:
|
CPR- og CVR-registrene indeholder oplysninger om den danske adresse som skal anvendes for Personer og virksomheder.
CPR- og CVR-registrene indeholder ikke altid de nødvendige adresseoplysninger, for Personer og Virksomheder som skal kontaktes på en udenlandsk adresse.
Der er behov for at registrere adresser for personer og virksomheder, som er registreret som Person/virksomhedsoplysninger i Ejerfortegnelsen, fordi de ikke har et CPR-/CVR nummer.
I de tilfælde, hvor personen eller virksomheden er bosiddende i Danmark, gøres dette ved at udpege en Adresse i Adresseregistret.
Udenlandske adresser for personer og virksomheder, som ikke har CPR-/CVR nummer, registreres i Ejerfortegnelsen som en Alternativ adresse.
|
|
Juridisk kilde:
|
https://www.retsinformation.dk/eli/retsinfo/2019/9484
|
|
Historikmodel:
|
bitemporalitet
|
|
|
|
|
Diagram(mer):
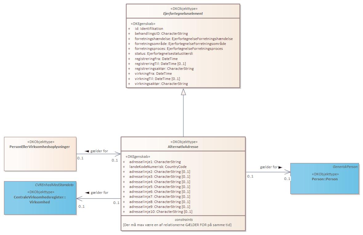
Objekttypediagram AlternativAdresse:

|
|
Oversigt over karakteristika:
|
|
tilbage til toppen
|
Navn:
|
adresselinje1
|
|
URI:
|
https://data.gov.dk/model/profile/ejf/alternativadresseadresselinje1
|
|
Foretrukken term:
|
adresselinje 1
|
|
Definition:
|
formatet for udenlandske adresser er forskelligt, hvorfor adresser angives i op til 10 adresselinjer, hvis indhold varierer afhængig af landets standard
|
|
Juridisk kilde:
|
https://www.retsinformation.dk/eli/retsinfo/2019/9484
|
|
Multiplicitet:
|
1
|
|
Type:
|
CharacterString
|
|
|
tilbage til toppen
|
Navn:
|
landeKodeNumerisk
|
|
URI:
|
https://data.gov.dk/model/profile/ejf/alternativadresselandekodenumerisk
|
|
Foretrukken term:
|
landekode numerisk
|
|
Definition:
|
entydig numerisk kode for det land, hvor adressen er beliggende
|
|
Juridisk kilde:
|
https://www.retsinformation.dk/eli/retsinfo/2019/9484
|
|
Multiplicitet:
|
1
|
|
Type:
|
CountryCode (code list)
|
|
|
tilbage til toppen
|
Navn:
|
adresselinje2
|
|
URI:
|
https://data.gov.dk/model/profile/ejf/alternativadresseadresselinje2
|
|
Foretrukken term:
|
adresselinje 2
|
|
Definition:
|
formatet for udenlandske adresser er forskelligt, hvorfor adresser angives i op til 10 adresselinjer, hvis indhold varierer afhængig af landets standard
|
|
Juridisk kilde:
|
https://www.retsinformation.dk/eli/retsinfo/2019/9484
|
|
Multiplicitet:
|
0..1
|
|
Type:
|
CharacterString
|
|
|
tilbage til toppen
|
Navn:
|
adresselinje3
|
|
URI:
|
https://data.gov.dk/model/profile/ejf/alternativadresseadresselinje3
|
|
Foretrukken term:
|
adresselinje 3
|
|
Definition:
|
formatet for udenlandske adresser er forskelligt, hvorfor adresser angives i op til 10 adresselinjer, hvis indhold varierer afhængig af landets standard
|
|
Juridisk kilde:
|
https://www.retsinformation.dk/eli/retsinfo/2019/9484
|
|
Multiplicitet:
|
0..1
|
|
Type:
|
CharacterString
|
|
|
tilbage til toppen
|
Navn:
|
adresselinje4
|
|
URI:
|
https://data.gov.dk/model/profile/ejf/alternativadresseadresselinje4
|
|
Foretrukken term:
|
adresselinje 4
|
|
Definition:
|
formatet for udenlandske adresser er forskelligt, hvorfor adresser angives i op til 10 adresselinjer, hvis indhold varierer afhængig af landets standard
|
|
Juridisk kilde:
|
https://www.retsinformation.dk/eli/retsinfo/2019/9484
|
|
Multiplicitet:
|
0..1
|
|
Type:
|
CharacterString
|
|
|
tilbage til toppen
|
Navn:
|
adresselinje5
|
|
URI:
|
https://data.gov.dk/model/profile/ejf/alternativadresseadresselinje5
|
|
Foretrukken term:
|
adresselinje 5
|
|
Definition:
|
formatet for udenlandske adresser er forskelligt, hvorfor adresser angives i op til 10 adresselinjer, hvis indhold varierer afhængig af landets standard
|
|
Juridisk kilde:
|
https://www.retsinformation.dk/eli/retsinfo/2019/9484
|
|
Multiplicitet:
|
0..1
|
|
Type:
|
CharacterString
|
|
|
tilbage til toppen
|
Navn:
|
adresselinje6
|
|
URI:
|
https://data.gov.dk/model/profile/ejf/alternativadresseadresselinje6
|
|
Foretrukken term:
|
adresselinje 6
|
|
Definition:
|
formatet for udenlandske adresser er forskelligt, hvorfor adresser angives i op til 10 adresselinjer, hvis indhold varierer afhængig af landets standard
|
|
Juridisk kilde:
|
https://www.retsinformation.dk/eli/retsinfo/2019/9484
|
|
Multiplicitet:
|
0..1
|
|
Type:
|
CharacterString
|
|
|
tilbage til toppen
|
Navn:
|
adresselinje7
|
|
URI:
|
https://data.gov.dk/model/profile/ejf/alternativadresseadresselinje7
|
|
Foretrukken term:
|
adresselinje 7
|
|
Definition:
|
formatet for udenlandske adresser er forskelligt, hvorfor adresser angives i op til 10 adresselinjer, hvis indhold varierer afhængig af landets standard
|
|
Juridisk kilde:
|
https://www.retsinformation.dk/eli/retsinfo/2019/9484
|
|
Multiplicitet:
|
0..1
|
|
Type:
|
CharacterString
|
|
|
tilbage til toppen
|
Navn:
|
adresselinje8
|
|
URI:
|
https://data.gov.dk/model/profile/ejf/alternativadresseadresselinje8
|
|
Foretrukken term:
|
adresselinje 8
|
|
Definition:
|
formatet for udenlandske adresser er forskelligt, hvorfor adresser angives i op til 10 adresselinjer, hvis indhold varierer afhængig af landets standard
|
|
Juridisk kilde:
|
https://www.retsinformation.dk/eli/retsinfo/2019/9484
|
|
Multiplicitet:
|
0..1
|
|
Type:
|
CharacterString
|
|
|
tilbage til toppen
|
Navn:
|
adresselinje9
|
|
URI:
|
https://data.gov.dk/model/profile/ejf/alternativadresseadresselinje9
|
|
Foretrukken term:
|
adresselinje 9
|
|
Definition:
|
formatet for udenlandske adresser er forskelligt, hvorfor adresser angives i op til 10 adresselinjer, hvis indhold varierer afhængig af landets standard
|
|
Juridisk kilde:
|
https://www.retsinformation.dk/eli/retsinfo/2019/9484
|
|
Multiplicitet:
|
0..1
|
|
Type:
|
CharacterString
|
|
|
tilbage til toppen
|
Navn:
|
adresselinje10
|
|
URI:
|
https://data.gov.dk/model/profile/ejf/alternativadresseadresselinje10
|
|
Foretrukken term:
|
adresselinje 10
|
|
Definition:
|
formatet for udenlandske adresser er forskelligt, hvorfor adresser angives i op til 10 adresselinjer, hvis indhold varierer afhængig af landets standard
|
|
Juridisk kilde:
|
https://www.retsinformation.dk/eli/retsinfo/2019/9484
|
|
Multiplicitet:
|
0..1
|
|
Type:
|
CharacterString
|
|
|
tilbage til toppen
|
Navn:
|
altAdrVirksomhed
|
|
URI:
|
https://data.gov.dk/model/profile/ejf/alternativadressegaelderforvirksomhed/altadrvirksomhed
|
|
Foretrukken term:
|
alt adr virksomhed
|
|
Definition:
|
virksomhed som har alternativ adresse
|
|
Juridisk kilde:
|
https://www.retsinformation.dk/eli/retsinfo/2019/9484
|
|
Multiplicitet:
|
0..1
|
|
Type:
|
Virksomhed (feature type)
|
|
|
tilbage til toppen
|
Navn:
|
altAdrPerson
|
|
URI:
|
https://data.gov.dk/model/profile/ejf/alternativAdresseGælderForPerson/altAdrPerson
|
|
Foretrukken term:
|
alternativ adresse person
|
|
Definition:
|
Person som er registreret i CPR og som har en alternativ adresse.
|
|
Juridisk kilde:
|
https://www.retsinformation.dk/eli/retsinfo/2019/9484
|
|
Multiplicitet:
|
0..1
|
|
Type:
|
Person (feature type)
|
|