|
Domænemodel:
|
Centrale Virksomhedsregister
|
|
URI:
|
https://data.gov.dk/model/profile/CentraleVirksomhedsregister/virksomhed/kapitalforhold/Class/Kapitalforhold
|
|
Foretrukken term:
|
Kapitalforhold
|
|
Definition:
|
kapitalforhold
|
|
Anvendelsesnote:
|
Samling af fagområde-data under fagdomæne af hensyn til anvender, ie. "samle-objekt" hvor historik og ID er afledt pba. fagdomæne datagrundlag.
|
|
Juridisk kilde:
|
https://www.retsinformation.dk/eli/lta/2022/1243
|
|
Kilde:
|
Erhvervsstyrelsen
|
|
Historikmodel:
|
bitemporalitet
|
|
|
|
|
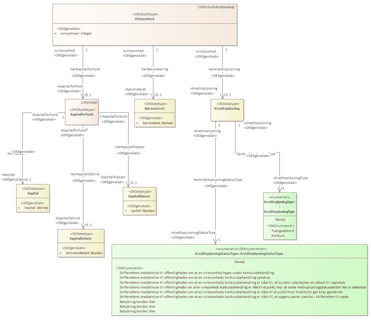
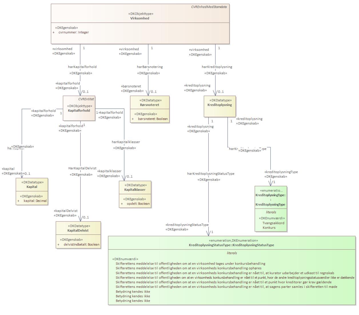
Diagram(mer):
Objekttypediagram Kapitalforhold:

|
|
Oversigt over karakteristika:
|
|
tilbage til toppen
|
Navn:
|
kapitalklasser
|
|
URI:
|
https://data.gov.dk/model/profile/CentraleVirksomhedsregister/harKapitalklasserkapitalklasser
|
|
Foretrukken term:
|
Kapitalklasser
|
|
Definition:
|
kapitalklasser
|
|
Juridisk kilde:
|
https://www.retsinformation.dk/eli/lta/2022/1438
|
|
Kilde:
|
Erhvervsstyrelsen
|
|
Multiplicitet:
|
0..1
|
|
Type:
|
Kapitalklasser (feature type)
|
|
|
tilbage til toppen
|
Navn:
|
kapital
|
|
URI:
|
https://data.gov.dk/model/profile/CentraleVirksomhedsregister/harKapitalkapital
|
|
Foretrukken term:
|
Kapital
|
|
Definition:
|
kapital
|
|
Juridisk kilde:
|
https://www.retsinformation.dk/eli/lta/2022/1472
|
|
Kilde:
|
Erhvervsstyrelsen
|
|
Multiplicitet:
|
0..1
|
|
Type:
|
Kapital (feature type)
|
|
|
tilbage til toppen
|
Navn:
|
kapitalDelvist
|
|
URI:
|
https://data.gov.dk/model/profile/CentraleVirksomhedsregister/HarKapitalDelvistkapitalDelvist
|
|
Foretrukken term:
|
Kapital delvist
|
|
Definition:
|
delvist indbetalt kapital
|
|
Juridisk kilde:
|
https://www.retsinformation.dk/eli/lta/2022/1432
|
|
Kilde:
|
Erhvervsstyrelsen
|
|
Multiplicitet:
|
0..1
|
|
Type:
|
KapitalDelvist (feature type)
|
|