|
Domænemodel:
|
Danske Stednavne
|
|
URI:
|
https://data.gov.dk/model/profile/sn/Lufthavn
|
|
Foretrukken term:
|
Lufthavn
|
|
Definition:
|
område hvor fly kan starte og lande, og hvor der er bygninger og faciliteter til afvikling af flytrafik
|
|
Kommentar:
|
objektets geometri bygger på GeoDanmark objekter
|
|
Juridisk kilde:
|
http://www.retsinformation.dk/eli/lta/2017/380
|
|
Historikmodel:
|
bitemporalitet
|
|
|
|
|
Lufthavn er udstillet her:
|
Diagram(mer):
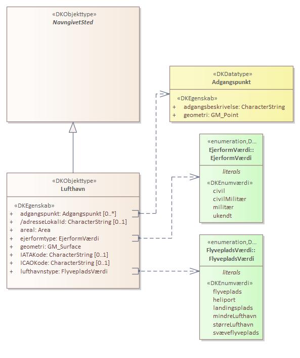
Objekttypediagram Lufthavn:

|
|
Oversigt over karakteristika:
|
|
tilbage til toppen
|
|
tilbage til toppen
|
Navn:
|
adresseLokalId
|
|
URI:
|
https://data.gov.dk/model/profile/sn/adresseLokalId
|
|
Foretrukken term:
|
adresse lokal id
|
|
Definition:
|
lokalId tilhørende en adresse lufthavnen er relateret til
|
|
Kommentar:
|
LokalId er en del af den persistente, unikke identifikation af adressen.
|
|
Juridisk kilde:
|
http://www.retsinformation.dk/eli/lta/2017/380
|
|
Multiplicitet:
|
0..1
|
|
Type:
|
CharacterString
|
|
|
tilbage til toppen
|
Navn:
|
areal
|
|
URI:
|
https://data.gov.dk/model/profile/sn/areal
|
|
Foretrukken term:
|
areal
|
|
Definition:
|
geografisk horisontal udstrækning af en Lufthavn som flade
|
|
Kommentar:
|
angivet i kvadratmeter
|
|
Juridisk kilde:
|
http://www.retsinformation.dk/eli/lta/2017/380
|
|
Multiplicitet:
|
1
|
|
Type:
|
Area
|
|
|
tilbage til toppen
|
Navn:
|
ejerformtype
|
|
URI:
|
https://data.gov.dk/model/profile/sn/ejerformtype
|
|
Foretrukken term:
|
ejerformtype
|
|
Definition:
|
organisationstype der har ejendomsretten til lufthavnen, og som benytter den i daglig drift
|
|
Juridisk kilde:
|
http://www.retsinformation.dk/eli/lta/2017/380
|
|
Multiplicitet:
|
1
|
|
Type:
|
EjerformVærdi (enumeration)
|
|
Max antal tegn:
|
14
|
|
Værdier:
|
Se listede værdier
| Værdinavn |
Foretrukken term |
Definition |
Kommentar |
Anvendelsesnote |
Juridisk kilde |
Kilde |
|
civil
|
civil
|
Lufthavnen er ejet og drevet af civile firmaer.
|
|
|
http://www.retsinformation.dk/eli/lta/2017/380
|
|
|
civilMilitær
|
civil militær
|
Lufthavnen er ejet og drevet af civile firmaer og det danske forsvar i fællesskab.
|
|
|
http://www.retsinformation.dk/eli/lta/2017/380
|
|
|
militær
|
militær
|
Lufthavnen er ejet og drevet af det danske forsvar.
|
|
|
http://www.retsinformation.dk/eli/lta/2017/380
|
|
|
ukendt
|
ukendt
|
Lufthavnens ejerforhold er ukendte.
|
|
|
http://www.retsinformation.dk/eli/lta/2017/380
|
|
|
|
|
tilbage til toppen
|
Navn:
|
geometri
|
|
URI:
|
https://data.gov.dk/model/profile/sn/geometri
|
|
Foretrukken term:
|
geometri
|
|
Definition:
|
opbygning af punkter og/eller linjer og/eller flader der tilsammen udgør en geografisk udstrækning
|
|
Juridisk kilde:
|
http://www.retsinformation.dk/eli/lta/2017/380
|
|
Multiplicitet:
|
1
|
|
Type:
|
GM_Surface
|
|
Koordinatreferencesystem:
|
EPSG:25832
|
|
Indeholder Z-koordinater:
|
False
|
|
|
tilbage til toppen
|
Navn:
|
IATAKode
|
|
URI:
|
https://data.gov.dk/model/profile/sn/IATAKode
|
|
Foretrukken term:
|
IATA kode
|
|
Definition:
|
unik kode på tre bogstaver der identificerer en lufthavn hos International Air Transport Association (IATA)
|
|
Juridisk kilde:
|
http://www.retsinformation.dk/eli/lta/2017/380
|
|
Multiplicitet:
|
0..1
|
|
Type:
|
CharacterString
|
|
Max antal tegn:
|
3
|
|
|
tilbage til toppen
|
Navn:
|
ICAOKode
|
|
URI:
|
https://data.gov.dk/model/profile/sn/ICAOKode
|
|
Foretrukken term:
|
ICAO kode
|
|
Definition:
|
unik kode på fire bogstaver der identificerer en lufthavn hos International Civil Aviation Organisation (ICAO) under de Forenede Nationer (FN)
|
|
Juridisk kilde:
|
http://www.retsinformation.dk/eli/lta/2017/380
|
|
Multiplicitet:
|
0..1
|
|
Type:
|
CharacterString
|
|
Max antal tegn:
|
4
|
|
|
tilbage til toppen
|
Navn:
|
lufthavnstype
|
|
URI:
|
https://data.gov.dk/model/profile/sn/lufthavnstype
|
|
Foretrukken term:
|
lufthavnstype
|
|
Definition:
|
underinddeling af Lufthavn på baggrund af de fly der kan benytte området
|
|
Juridisk kilde:
|
http://www.retsinformation.dk/eli/lta/2017/380
|
|
Multiplicitet:
|
1
|
|
Type:
|
FlyvepladsVærdi (enumeration)
|
|
Max antal tegn:
|
17
|
|
Værdier:
|
Se listede værdier
| Værdinavn |
Foretrukken term |
Definition |
Kommentar |
Anvendelsesnote |
Juridisk kilde |
Kilde |
|
flyveplads
|
flyveplads
|
Område hvor mindre fly kan starte, lande osv., og hvor der evt. afvikles flytrafik.
|
|
|
http://www.retsinformation.dk/eli/lta/2017/380
|
|
|
heliport
|
heliport
|
Område hvor helikoptere kan starte, lande osv.
|
kan være en del af en lufthavn, eller ligge separat
|
|
http://www.retsinformation.dk/eli/lta/2017/380
|
|
|
landingsplads
|
landingsplads
|
Plant, frit område hvor mindre fly kan starte, lande osv, f.eks. en græsmark.
|
|
|
http://www.retsinformation.dk/eli/lta/2017/380
|
|
|
mindreLufthavn
|
mindre lufthavn
|
Område hvor især større fly kan starte, lande osv., og hvor der er bygninger og faciliteter til afvikling af national flytrafik i større omfang.
|
|
|
http://www.retsinformation.dk/eli/lta/2017/380
|
|
|
størreLufthavn
|
større lufthavn
|
Område hvor især større fly kan starte, lande osv., og hvor der er bygninger og faciliteter til afvikling af international flytrafik i større omfang.
|
|
|
http://www.retsinformation.dk/eli/lta/2017/380
|
|
|
svæveflyveplads
|
svæveflyveplads
|
Område hvor svævefly kan trækkes op, lande osv.
|
|
|
http://www.retsinformation.dk/eli/lta/2017/380
|
|
|
|
|
tilbage til toppen
|
Navn:
|
adresseKobling
|
|
URI:
|
https://data.gov.dk/model/profile/sn/lufthavnStedfæstesAfAdresseadresseKobling
|
|
Foretrukken term:
|
adresse kobling
|
|
Definition:
|
beskriver hvilken adresse der er relateret til lufthavnen
|
|
Juridisk kilde:
|
https://www.retsinformation.dk/eli/lta/2017/380
|
|
Multiplicitet:
|
0..1
|
|
Type:
|
Adresse (feature type)
|
|