| Værdinavn |
Foretrukken term |
Definition |
Kommentar |
Anvendelsesnote |
Juridisk kilde |
Kilde |
|
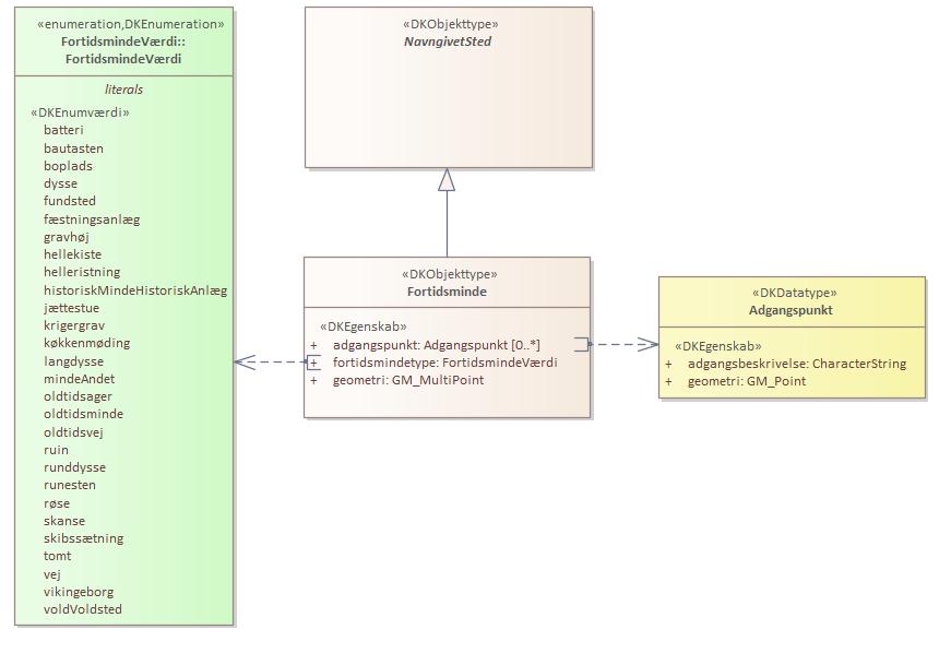
batteri
|
batteri
|
Sted, fx på skanse eller vold, hvor artilleri er opstillet.
|
|
|
http://www.retsinformation.dk/eli/lta/2017/380
|
|
|
bautasten
|
bautasten
|
Aflang sten der, stillet på højkant og delvis nedgravet, står som grav- eller mindesten.
|
|
|
http://www.retsinformation.dk/eli/lta/2017/380
|
|
|
boplads
|
boplads
|
Rester af en forhistorisk beboelse.
|
|
|
http://www.retsinformation.dk/eli/lta/2017/380
|
|
|
dysse
|
dysse
|
Gravkammer fra stenalderen bygget af store sten og (oprindelig) dækket af jord udformet som langdysse eller runddysse.
|
|
|
http://www.retsinformation.dk/eli/lta/2017/380
|
|
|
fundsted
|
fundsted
|
Sted hvor noget (eller nogen) er blevet fundet typisk oldsager.
|
|
|
http://www.retsinformation.dk/eli/lta/2017/380
|
|
|
fæstningsanlæg
|
fæstningsanlæg
|
Rester af et forhistorisk bygningsanlæg eller by opført med voldgrave, høje mure eller andre foranstaltninger for at sikre mod militære angreb.
|
|
|
http://www.retsinformation.dk/eli/lta/2017/380
|
|
|
gravhøj
|
gravhøj
|
Kunstig høj af jord eller sten på en gravplads.
|
|
|
http://www.retsinformation.dk/eli/lta/2017/380
|
|
|
hellekiste
|
hellekiste
|
Stenbygget grav, bygget af flade sten og dækket af en gravhøj. Ofte brugt til fællesgrav.
|
|
|
http://www.retsinformation.dk/eli/lta/2017/380
|
|
|
helleristning
|
helleristning
|
Forhistorisk tegn eller billede af især et menneske eller et skib der er hugget ind i overfladen på en flad sten eller et fladt klippestykke (helle).
|
|
|
http://www.retsinformation.dk/eli/lta/2017/380
|
|
|
historiskMindeHistoriskAnlæg
|
historisk minde historisk anlæg
|
Forhistorisk bygningsværk med kulturhistorisk værdi.
|
|
|
http://www.retsinformation.dk/eli/lta/2017/380
|
|
|
jættestue
|
jættestue
|
Firkantet eller ovalt, overdækket gravkammer fra yngre stenalder, bygget af store stenblokke og med adgang ad en lang, smal, overdækket gang.
|
|
|
http://www.retsinformation.dk/eli/lta/2017/380
|
|
|
krigergrav
|
krigergrav
|
Begravelsesplads for faldne krigere eller soldater.
|
|
|
http://www.retsinformation.dk/eli/lta/2017/380
|
|
|
køkkenmøding
|
køkkenmøding
|
Stor dynge af køkkenaffald og madrester fra en stenalderboplads.
|
|
|
http://www.retsinformation.dk/eli/lta/2017/380
|
|
|
langdysse
|
langdysse
|
Aflang stendysse, evt. med flere gravkamre i forlængelse af hinanden og med en samlet længde på op til over 100 m.
|
|
|
http://www.retsinformation.dk/eli/lta/2017/380
|
|
|
mindeAndet
|
minde andet
|
Fortidsminde der ikke falder ind i en af attributtens øvrige domæneværdier.
|
|
|
http://www.retsinformation.dk/eli/lta/2017/380
|
|
|
oldtidsager
|
oldtidsager
|
Jordstykke der i oldtiden har været brugt til dyrkning af afgrøder.
|
|
|
http://www.retsinformation.dk/eli/lta/2017/380
|
|
|
oldtidsminde
|
oldtidsminde
|
Bygningsværk eller genstand der stammer fra Danmarks oldtid eller tidlige middelalder fx en gravhøj eller en runesten.
|
|
|
http://www.retsinformation.dk/eli/lta/2017/380
|
|
|
oldtidsvej
|
oldtidsvej
|
Anlagt eller med tiden dannet bane fra oldtiden gennem et område.
|
|
|
http://www.retsinformation.dk/eli/lta/2017/380
|
|
|
ruin
|
ruin
|
Resterne af en bygning der er ødelagt pga. forfald, brand, eksplosion el.lign.
|
|
|
http://www.retsinformation.dk/eli/lta/2017/380
|
|
|
runddysse
|
runddysse
|
Rund eller mangekantet stendysse.
|
|
|
http://www.retsinformation.dk/eli/lta/2017/380
|
|
|
runesten
|
runesten
|
Stor, opretstående flad sten med en runeindskrift, fx til minde om en afdød.
|
|
|
http://www.retsinformation.dk/eli/lta/2017/380
|
|
|
røse
|
røse
|
Dynge eller ophobning af sten der markerer en lokalitet.
|
|
|
http://www.retsinformation.dk/eli/lta/2017/380
|
|
|
skanse
|
skanse
|
(jord)vold der er indrettet til militært forsvar til alle sider.
|
|
|
http://www.retsinformation.dk/eli/lta/2017/380
|
|
|
skibssætning
|
skibssætning
|
Mindesmærke, som regel gravmæle, bestående af to lange, svagt buede stenrækker der mødes i enderne og således har form som et skib.
|
|
|
http://www.retsinformation.dk/eli/lta/2017/380
|
|
|
tomt
|
tomt
|
Jordstykke hvor der har ligget en bygning.
|
|
|
http://www.retsinformation.dk/eli/lta/2017/380
|
|
|
vej
|
vej
|
Anlagt eller med tiden dannet bane fra fortiden gennem et område.
|
|
|
http://www.retsinformation.dk/eli/lta/2017/380
|
|
|
vikingeborg
|
vikingeborg
|
Fæstningsanlæg anlagt af vikinger, ofte som ringborg.
|
|
|
http://www.retsinformation.dk/eli/lta/2017/380
|
|
|
voldVoldsted
|
vold voldsted
|
Kunstigt jordanlæg til indhegning eller militært forsvar.
|
|
|
http://www.retsinformation.dk/eli/lta/2017/380
|
|