|
Domænemodel:
|
Danske Stednavne
|
|
URI:
|
https://data.gov.dk/model/profile/sn/Begravelsesplads
|
|
Foretrukken term:
|
Begravelsesplads
|
|
Definition:
|
område hvor de døde ligger begravet
|
|
Kommentar:
|
ofte i forbindelse med en religiøs bygning
|
|
Eksempel:
|
objektets geometri bygger på GeoDanmark objekter
|
|
Juridisk kilde:
|
http://www.retsinformation.dk/eli/lta/2017/380
|
|
Historikmodel:
|
bitemporalitet
|
|
|
|
|
Begravelsesplads er udstillet her:
|
Diagram(mer):
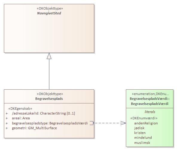
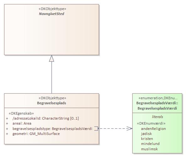
Objekttypediagram Begravelsesplads:

|
|
Oversigt over karakteristika:
|
|
tilbage til toppen
|
Navn:
|
adresseLokalId
|
|
URI:
|
https://data.gov.dk/model/profile/sn/adresseLokalId
|
|
Foretrukken term:
|
adresse lokal id
|
|
Definition:
|
lokalId tilhørende en adresse begravelsespladsen er relateret til
|
|
Kommentar:
|
LokalId er en del af den persistente, unikke identifikation af adressen.
|
|
Juridisk kilde:
|
http://www.retsinformation.dk/eli/lta/2017/380
|
|
Multiplicitet:
|
0..1
|
|
Type:
|
CharacterString
|
|
|
tilbage til toppen
|
Navn:
|
areal
|
|
URI:
|
https://data.gov.dk/model/profile/sn/areal
|
|
Foretrukken term:
|
areal
|
|
Definition:
|
geografisk horisontal udstrækning af en Begravelsesplads som flade
|
|
Kommentar:
|
angivet i kvadratmeter
|
|
Juridisk kilde:
|
http://www.retsinformation.dk/eli/lta/2017/380
|
|
Multiplicitet:
|
1
|
|
Type:
|
Area
|
|
|
tilbage til toppen
|
Navn:
|
begravelsespladstype
|
|
URI:
|
https://data.gov.dk/model/profile/sn/begravelsespladstype
|
|
Foretrukken term:
|
begravelsespladstype
|
|
Definition:
|
underinddeling af Begravelsplads på baggrund af religion
|
|
Juridisk kilde:
|
http://www.retsinformation.dk/eli/lta/2017/380
|
|
Multiplicitet:
|
1
|
|
Type:
|
BegravelsespladsVærdi (enumeration)
|
|
Max antal tegn:
|
13
|
|
Værdier:
|
Se listede værdier
| Værdinavn |
Foretrukken term |
Definition |
Kommentar |
Anvendelsesnote |
Juridisk kilde |
Kilde |
|
andenReligion
|
anden religion
|
Tilhørende andet end kristen, jødisk eller muslimsk religion.
|
|
|
http://www.retsinformation.dk/eli/lta/2017/380
|
|
|
jødisk
|
jødisk
|
Tilhørende den jødiske religion.
|
|
|
http://www.retsinformation.dk/eli/lta/2017/380
|
|
|
kristen
|
kristen
|
Tilhørende den kristne religion.
|
|
|
http://www.retsinformation.dk/eli/lta/2017/380
|
|
|
mindelund
|
mindelund
|
Lille samling træer eller mindre, beplantet anlæg med ét eller flere mindesmærker for betydelige afdøde mænd eller kvinder, faldne soldater, omkomne civile el.lign.
|
|
|
http://www.retsinformation.dk/eli/lta/2017/380
|
|
|
muslimsk
|
muslimsk
|
Tilhørende den muslimske religion.
|
|
|
http://www.retsinformation.dk/eli/lta/2017/380
|
|
|
|
|
tilbage til toppen
|
Navn:
|
geometri
|
|
URI:
|
https://data.gov.dk/model/profile/sn/geometri
|
|
Foretrukken term:
|
geometri
|
|
Definition:
|
opbygning af punkter og/eller linjer og/eller flader der tilsammen udgør en geografisk udstrækning
|
|
Juridisk kilde:
|
http://www.retsinformation.dk/eli/lta/2017/380
|
|
Multiplicitet:
|
1
|
|
Type:
|
GM_MultiSurface
|
|
Koordinatreferencesystem:
|
EPSG:25832
|
|
Indeholder Z-koordinater:
|
False
|
|
|
tilbage til toppen
|
Navn:
|
adresseKobling
|
|
URI:
|
https://data.gov.dk/model/profile/sn/begravelsespladsStedfæstesAfAdresseadresseKobling
|
|
Foretrukken term:
|
adresse kobling
|
|
Definition:
|
beskriver hvilken adresse der er relateret til begravelsespladsen
|
|
Juridisk kilde:
|
https://www.retsinformation.dk/eli/lta/2017/380
|
|
Multiplicitet:
|
0..1
|
|
Type:
|
Adresse (feature type)
|
|