|
Domænemodel:
|
DHM Danmarks Højdekurver
|
|
URI:
|
https://data.gov.dk/model/profile/højdekurv/HøjdekurveObjekt
|
|
Foretrukken term:
|
Højdekurve objekt
|
|
Definition:
|
linjer på et landkort, der forbinder punkter med samme kote (højde over havniveau) og således er et geografisk udtryk for et terræns højdeforhold
|
|
Juridisk kilde:
|
http://www.retsinformation.dk/eli/lta/2017/380
|
|
Historikmodel:
|
bitemporalitet
|
|
|
|
|
Diagram(mer):
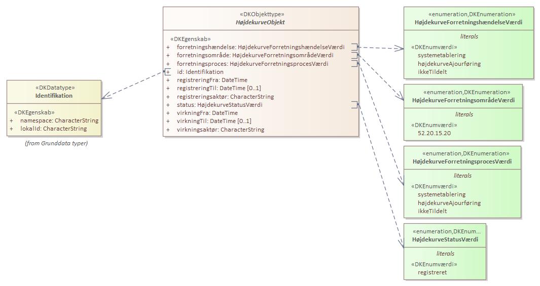
Objekttypediagram HøjdekurveObjekt:

|
|
Oversigt over karakteristika:
|
|
tilbage til toppen
|
Navn:
|
forretningshændelse
|
|
URI:
|
https://data.gov.dk/model/profile/højdekurv/HøjdekurveObjektforretningshændelse
|
|
Foretrukken term:
|
forretningshændelse
|
|
Definition:
|
den begivenhed i virkeligheden som udløste ændringen i data
|
|
Juridisk kilde:
|
http://www.retsinformation.dk/eli/lta/2017/380
|
|
Multiplicitet:
|
1
|
|
Type:
|
HøjdekurveForretningshændelseVærdi (enumeration)
|
|
Værdier:
|
Se listede værdier
| Værdinavn |
Foretrukken term |
Definition |
Kommentar |
Anvendelsesnote |
Juridisk kilde |
Kilde |
|
systemetablering
|
system etablering
|
Etableret ved systemets oprettelse.
|
|
|
http://www.retsinformation.dk/eli/lta/2017/380
|
|
|
højdekurveAjourføring
|
højdekurve ajourføring
|
Kurven er opstået eller editeret som en del af en ajourføring.
|
|
|
http://www.retsinformation.dk/eli/lta/2017/380
|
|
|
ikkeTildelt
|
ikke tildelt
|
Der er ikke tildelt en værdi.
|
|
|
http://www.retsinformation.dk/eli/lta/2017/380
|
|
|
|
|
tilbage til toppen
|
Navn:
|
forretningsområde
|
|
URI:
|
https://data.gov.dk/model/profile/højdekurv/HøjdekurveObjektforretningsområde
|
|
Foretrukken term:
|
forretningsområde
|
|
Definition:
|
den del af den offentlige forretning, som håndterer hændelsen og derved udvirker ændringen i data
|
|
Juridisk kilde:
|
http://www.retsinformation.dk/eli/lta/2017/380
|
|
Multiplicitet:
|
1
|
|
Type:
|
HøjdekurveForretningsområdeVærdi (enumeration)
|
|
Værdier:
|
Se listede værdier
| Værdinavn |
Foretrukken term |
Definition |
Kommentar |
Anvendelsesnote |
Juridisk kilde |
Kilde |
|
52.20.15.20
|
52.20.15.20
|
FORM nøgle der høre til højdekurver
|
|
|
http://www.retsinformation.dk/eli/lta/2017/380
|
|
|
|
|
tilbage til toppen
|
Navn:
|
forretningsproces
|
|
URI:
|
https://data.gov.dk/model/profile/højdekurv/HøjdekurveObjektforretningsproces
|
|
Foretrukken term:
|
forretningsproces
|
|
Definition:
|
den manuelle eller IT-understøttede proces hvori forretningsområdet håndterer hændelsen
|
|
Juridisk kilde:
|
http://www.retsinformation.dk/eli/lta/2017/380
|
|
Multiplicitet:
|
1
|
|
Type:
|
HøjdekurveForretningsprocesVærdi (enumeration)
|
|
Værdier:
|
Se listede værdier
| Værdinavn |
Foretrukken term |
Definition |
Kommentar |
Anvendelsesnote |
Juridisk kilde |
Kilde |
|
systemetablering
|
system etablering
|
Etableret ved systemets oprettelse.
|
|
|
http://www.retsinformation.dk/eli/lta/2017/380
|
|
|
højdekurveAjourføring
|
højdekurve ajourføring
|
Kurven er opstået eller editeret som en del af en ajourføring.
|
|
|
http://www.retsinformation.dk/eli/lta/2017/380
|
|
|
ikkeTildelt
|
ikke tildelt
|
Der er ikke tildelt en værdi.
|
|
|
http://www.retsinformation.dk/eli/lta/2017/380
|
|
|
|
|
tilbage til toppen
|
|
tilbage til toppen
|
Navn:
|
registreringFra
|
|
URI:
|
https://data.gov.dk/model/profile/højdekurv/HøjdekurveObjektregistreringFra
|
|
Foretrukken term:
|
registrering Fra
|
|
Definition:
|
tidspunktet hvor registreringen er foretaget
|
|
Juridisk kilde:
|
http://www.retsinformation.dk/eli/lta/2017/380
|
|
Multiplicitet:
|
1
|
|
Type:
|
DateTime
|
|
|
tilbage til toppen
|
Navn:
|
registreringTil
|
|
URI:
|
https://data.gov.dk/model/profile/højdekurv/HøjdekurveObjektregistreringTil
|
|
Foretrukken term:
|
registrering Til
|
|
Definition:
|
tidspunktet hvor en ny registrering er foretaget på objektet, og hvor denne version således ikke længere er den seneste
|
|
Juridisk kilde:
|
http://www.retsinformation.dk/eli/lta/2017/380
|
|
Multiplicitet:
|
0..1
|
|
Type:
|
DateTime
|
|
|
tilbage til toppen
|
Navn:
|
registreringsaktør
|
|
URI:
|
https://data.gov.dk/model/profile/højdekurv/HøjdekurveObjektregistreringsaktør
|
|
Foretrukken term:
|
registreringsaktør
|
|
Definition:
|
den aktør der har foretaget registreringen
|
|
Juridisk kilde:
|
http://www.retsinformation.dk/eli/lta/2017/380
|
|
Multiplicitet:
|
1
|
|
Type:
|
CharacterString
|
|
|
tilbage til toppen
|
Navn:
|
status
|
|
URI:
|
https://data.gov.dk/model/profile/højdekurv/HøjdekurveObjektstatus
|
|
Foretrukken term:
|
status
|
|
Definition:
|
angivelse af hvor et forvaltningsobjekt er i sin livscyklus
|
|
Juridisk kilde:
|
http://www.retsinformation.dk/eli/lta/2017/380
|
|
Multiplicitet:
|
1
|
|
Type:
|
HøjdekurveStatusVærdi (enumeration)
|
|
Værdier:
|
Se listede værdier
| Værdinavn |
Foretrukken term |
Definition |
Kommentar |
Anvendelsesnote |
Juridisk kilde |
Kilde |
|
registreret
|
registreret
|
Objektet er lagt i højdekurvedatabasen.
|
|
|
http://www.retsinformation.dk/eli/lta/2017/380
|
|
|
|
|
tilbage til toppen
|
Navn:
|
virkningFra
|
|
URI:
|
https://data.gov.dk/model/profile/højdekurv/HøjdekurveObjektvirkningFra
|
|
Foretrukken term:
|
virkning Fra
|
|
Definition:
|
tidspunktet hvorfra objektet har virkning
|
|
Juridisk kilde:
|
http://www.retsinformation.dk/eli/lta/2017/380
|
|
Multiplicitet:
|
1
|
|
Type:
|
DateTime
|
|
|
tilbage til toppen
|
Navn:
|
virkningTil
|
|
URI:
|
https://data.gov.dk/model/profile/højdekurv/HøjdekurveObjektvirkningTil
|
|
Foretrukken term:
|
virkning Til
|
|
Definition:
|
tidspunktet hvor objektets virkning ophører
|
|
Juridisk kilde:
|
http://www.retsinformation.dk/eli/lta/2017/380
|
|
Multiplicitet:
|
0..1
|
|
Type:
|
DateTime
|
|
|
tilbage til toppen
|
Navn:
|
virkningsaktør
|
|
URI:
|
https://data.gov.dk/model/profile/højdekurv/HøjdekurveObjektvirkningsaktør
|
|
Foretrukken term:
|
virkningsaktør
|
|
Definition:
|
den aktør der har afstedkommet objektets virkning
|
|
Juridisk kilde:
|
http://www.retsinformation.dk/eli/lta/2017/380
|
|
Multiplicitet:
|
1
|
|
Type:
|
CharacterString
|
|