|
Domænemodel:
|
Person
|
|
URI:
|
https://data.gov.dk/model/profile/person/civilstand/Civilstand
|
|
Foretrukken term:
|
Civilstand
|
|
Definition:
|
oplysninger om en persons civilstand og evt. ægteskabsoplysninger
|
|
Kommentar:
|
Oplysninger om en persons civilstand og evt. ægteskabsoplysninger. Civilstandsoplysninger: Oplysning om ugift, gift, fraskilt, enke eller enkemand, registreret partner, opløsning af registreret partnerskab, længstlevende partner eller død samt oplysning om personnummer på ægtefælle eller registreret partner og om separation. Tidligere civilstandsoplysninger bevares i CPR (historisk).
Bekendtgørelse af lov om Det Centrale Personregister §4, bilag 1, punkt 8.
|
|
Juridisk kilde:
|
https://www.retsinformation.dk/eli/lta/2020/1297
|
|
|
|
|
Civilstand er udstillet her:
|
Diagram(mer):
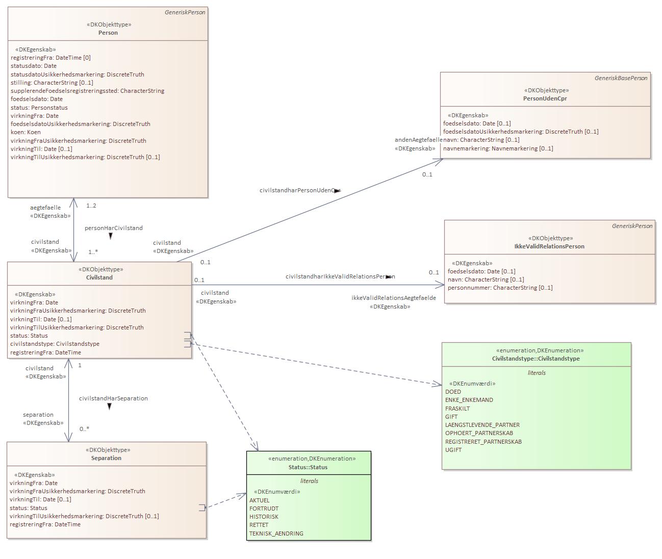
Objekttypediagram Civilstand:

|
|
Oversigt over karakteristika:
|
|
tilbage til toppen
|
Navn:
|
virkningFra
|
|
URI:
|
https://data.gov.dk/model/profile/person/civilstand/Civilstand/virkningFra
|
|
Foretrukken term:
|
virkning fra
|
|
Definition:
|
gyldighedsstart for en civilstandsoplysning
|
|
Juridisk kilde:
|
https://www.retsinformation.dk/eli/lta/2020/1297
|
|
Multiplicitet:
|
1
|
|
Type:
|
Date
|
|
|
tilbage til toppen
|
Navn:
|
virkningFraUsikkerhedsmarkering
|
|
URI:
|
https://data.gov.dk/model/profile/person/civilstand/Civilstand/virkningFraUsikkerhedsmarkering
|
|
Foretrukken term:
|
virkning fra usikkerhedsmarkering
|
|
Definition:
|
angiver om civilstandens gyldighedsstartdato er usikker
|
|
Juridisk kilde:
|
https://www.retsinformation.dk/eli/lta/2020/1297
|
|
Multiplicitet:
|
1
|
|
Type:
|
DiscreteTruth
|
|
|
tilbage til toppen
|
Navn:
|
virkningTil
|
|
URI:
|
https://data.gov.dk/model/profile/person/civilstand/Civilstand/virkningTil
|
|
Foretrukken term:
|
virkning til
|
|
Definition:
|
gyldighedsslut for en civilstandsoplysning
|
|
Juridisk kilde:
|
https://www.retsinformation.dk/eli/lta/2020/1297
|
|
Multiplicitet:
|
0..1
|
|
Type:
|
Date
|
|
|
tilbage til toppen
|
Navn:
|
virkningTilUsikkerhedsmarkering
|
|
URI:
|
https://data.gov.dk/model/profile/person/civilstand/Civilstand/virkningTilUsikkerhedsmarkering
|
|
Foretrukken term:
|
virkning til usikkerhedsmarkering
|
|
Definition:
|
angiver om civilstandens gyldighedsslutdato er usikker
|
|
Juridisk kilde:
|
https://www.retsinformation.dk/eli/lta/2020/1297
|
|
Multiplicitet:
|
1
|
|
Type:
|
DiscreteTruth
|
|
|
tilbage til toppen
|
Navn:
|
status
|
|
URI:
|
https://data.gov.dk/model/profile/person/civilstand/Civilstand/status
|
|
Foretrukken term:
|
status
|
|
Definition:
|
angiver civilstandens status
|
|
Juridisk kilde:
|
https://www.retsinformation.dk/eli/lta/2020/1297
|
|
Multiplicitet:
|
1
|
|
Type:
|
Status (enumeration)
|
|
Værdier:
|
Se listede værdier
| Værdinavn |
Foretrukken term |
Definition |
Kommentar |
Anvendelsesnote |
Juridisk kilde |
Kilde |
|
AKTUEL
|
AKTUEL
|
angiver at en given oplysning er aktuel (gældende)
|
|
|
https://www.retsinformation.dk/eli/lta/2020/1297
|
|
|
FORTRUDT
|
FORTRUDT
|
angiver at oplysningen er blevet annulleret (fortrudt) og er historisk
|
|
|
https://www.retsinformation.dk/eli/lta/2020/1297
|
|
|
HISTORISK
|
HISTORISK
|
angiver at oplysningen er historisk, og således var gældende i virkningsperioden
|
|
|
https://www.retsinformation.dk/eli/lta/2020/1297
|
|
|
RETTET
|
RETTET
|
angiver at en oplysning er rettet og er historisk
|
|
|
https://www.retsinformation.dk/eli/lta/2020/1297
|
|
|
TEKNISK_AENDRING
|
TEKNISK_AENDRING
|
angiver at oplysningen er ændret af tekniske årsager og er historisk
|
|
|
https://www.retsinformation.dk/eli/lta/2020/1297
|
|
|
|
|
tilbage til toppen
|
Navn:
|
civilstandstype
|
|
URI:
|
https://data.gov.dk/model/profile/person/civilstand/Civilstand/civilstandstype
|
|
Foretrukken term:
|
civilstandstype
|
|
Definition:
|
angiver typen af civilstanden
|
|
Juridisk kilde:
|
https://www.retsinformation.dk/eli/lta/2020/1297
|
|
Multiplicitet:
|
1
|
|
Type:
|
Civilstandstype (enumeration)
|
|
Værdier:
|
Se listede værdier
| Værdinavn |
Foretrukken term |
Definition |
Kommentar |
Anvendelsesnote |
Juridisk kilde |
Kilde |
|
DOED
|
DOED
|
angiver at personen er død
|
|
|
https://www.retsinformation.dk/eli/lta/2020/1297
|
|
|
ENKE_ENKEMAND
|
ENKE_ENKEMAND
|
angiver at personen er enke eller enkemand
|
|
|
https://www.retsinformation.dk/eli/lta/2020/1297
|
|
|
FRASKILT
|
FRASKILT
|
angiver at personen er fraskilt
|
|
|
https://www.retsinformation.dk/eli/lta/2020/1297
|
|
|
GIFT
|
GIFT
|
angiver at personen indgår i ægteskab
|
|
|
https://www.retsinformation.dk/eli/lta/2020/1297
|
|
|
LAENGSTLEVENDE_PARTNER
|
LAENGSTLEVENDE_PARTNER
|
angiver at personen er længstlevende partner
|
|
|
https://www.retsinformation.dk/eli/lta/2020/1297
|
|
|
OPHOERT_PARTNERSKAB
|
OPHOERT_PARTNERSKAB
|
angiver at personen er ikke længere er i partnerskab
|
|
|
https://www.retsinformation.dk/eli/lta/2020/1297
|
|
|
REGISTRERET_PARTNERSKAB
|
REGISTRERET_PARTNERSKAB
|
angiver at personen er i et registreret partnerskab
|
|
|
https://www.retsinformation.dk/eli/lta/2020/1297
|
|
|
UGIFT
|
UGIFT
|
angiver at personen er ugit
|
|
|
https://www.retsinformation.dk/eli/lta/2020/1297
|
|
|
|
|
tilbage til toppen
|
Navn:
|
registreringFra
|
|
URI:
|
https://data.gov.dk/model/profile/person/civilstand/Civilstand/registreringFra
|
|
Foretrukken term:
|
registrering fra
|
|
Definition:
|
dato for startoplysninger
|
|
Juridisk kilde:
|
https://www.retsinformation.dk/eli/lta/2020/1297
|
|
Multiplicitet:
|
1
|
|
Type:
|
DateTime
|
|
|
tilbage til toppen
|
Navn:
|
ikkeValidRelationsAegtefaelde
|
|
URI:
|
https://data.gov.dk/model/profile/person/civilstandharIkkeValidRelationsPersonikkeValidRelationsAegtefaelde
|
|
Foretrukken term:
|
ikke valid relations aegtefaelde
|
|
Definition:
|
personer der indgår i civilstanden. Anvendes hvis personen har et cprnummer men der er ukomplet data på personen
|
|
Juridisk kilde:
|
https://www.retsinformation.dk/eli/lta/2020/1297
|
|
Multiplicitet:
|
0..1
|
|
Type:
|
IkkeValidRelationsPerson (feature type)
|
|
|
tilbage til toppen
|
Navn:
|
separation
|
|
URI:
|
https://data.gov.dk/model/profile/person/civilstandHarSeparationseparation
|
|
Foretrukken term:
|
separation
|
|
Definition:
|
seperationer der knytter sig til aktuelle eller historiske civilstande med civilstandstype GIFT eller REGISTRERET_PARTNERSKAB
|
|
Juridisk kilde:
|
https://www.retsinformation.dk/eli/lta/2020/1297
|
|
Multiplicitet:
|
0..*
|
|
Type:
|
Separation (feature type)
|
|
|
tilbage til toppen
|
Navn:
|
andenAegtefaelle
|
|
URI:
|
https://data.gov.dk/model/profile/person/civilstandharPersonUdenCprandenAegtefaelle
|
|
Foretrukken term:
|
anden aegtefaelle
|
|
Definition:
|
personer der indgår i civilstanden. anvendes hvis personen ikke har et cprnummer
|
|
Juridisk kilde:
|
https://www.retsinformation.dk/eli/lta/2020/1297
|
|
Multiplicitet:
|
0..1
|
|
Type:
|
PersonUdenCpr (feature type)
|
|
|
tilbage til toppen
|
Navn:
|
aegtefaelle
|
|
URI:
|
https://data.gov.dk/model/profile/person/personHarCivilstandaegtefaelle
|
|
Foretrukken term:
|
aegtefaelle
|
|
Definition:
|
personer der indgår i civilstanden. Kan være 1 af to grunde fx at civilstanden er en type der kun omfatter en person eller fordi ægtefællen kun er registrert i CPR med navn og fødselsdato som så vil være angivet i Civilstanden
|
|
Juridisk kilde:
|
https://www.retsinformation.dk/eli/lta/2020/1297
|
|
Multiplicitet:
|
1..2
|
|
Type:
|
Person (feature type)
|
|