JavaScript er deaktiveret i din browser.

Objekttype: AdministrativInddeling

Domænemodel:

Danmarks Administrative Geografiske Inddeling

URI:

https://data.gov.dk/model/profile/dagi/AdministrativInddeling

Foretrukken term:

Administrativ inddeling

Definition:

et generisk administrativt inddelingsobjekt

Kommentar:

abstrakt objekt som indeholder alle de generelle egenskaber, som er fælles for alle administrative inddelingstyper. AdministrativInddeling er et spatial objekttype

Juridisk kilde:

https://www.retsinformation.dk/eli/lta/2017/380

Kilde:

https://confluence.sdfi.dk/x/6QHiCQ

Historikmodel:

bitemporalitet

Supertype til:

Afstemningsområde

Danmark

Kommuneinddeling

Landsdel

Opstillingskreds

Politikreds

Postnummerinddeling

Regionsinddeling

Retskreds

Sogneinddeling

Storkreds

SupplerendeBynavn

Valglandsdel

Diagram(mer):

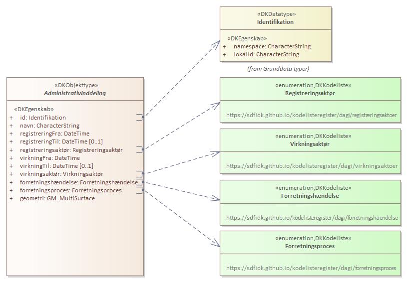
Objekttypediagram AdministrativInddeling:

Objekttypediagram AdministrativInddeling

Oversigt over karakteristika:


Attributter og associationsroller
Navn Type Multiplicitet
id Identifikation 1
navn CharacterString 1
registreringFra DateTime 1
registreringTil DateTime 0..1
registreringsaktør Registreringsaktør 1
virkningFra DateTime 1
virkningTil DateTime 0..1
virkningsaktør Virkningsaktør 1
forretningshændelse Forretningshændelse 1
forretningsproces Forretningsproces 1
geometri GM_MultiSurface 1

Attribut:

tilbage til toppen

Navn:

id

URI:

https://data.gov.dk/model/profile/dagi/id

Foretrukken term:

id

Definition:

persistent unik nøgle

Kommentar:

globalt unikt ID som ikke ændres i objektets levetid

Juridisk kilde:

https://www.retsinformation.dk/eli/lta/2017/380

Kilde:

https://confluence.sdfi.dk/x/6QHiCQ

Multiplicitet:

1

Type:

Identifikation (data type)

Attribut:

tilbage til toppen

Navn:

navn

URI:

https://data.gov.dk/model/profile/dagi/navn

Foretrukken term:

navn

Definition:

navngivningen af DAGI objektet

Kommentar:

den alment kendte og anvendte sproglige betegnelse for den administrative enhed

Juridisk kilde:

https://www.retsinformation.dk/eli/lta/2017/380

Kilde:

https://confluence.sdfi.dk/x/6QHiCQ

Multiplicitet:

1

Type:

CharacterString

Attribut:

tilbage til toppen

Navn:

registreringFra

URI:

https://data.gov.dk/model/profile/dagi/registreringFra

Foretrukken term:

registrering fra

Definition:

tidspunktet hvor registreringen er foretaget

Juridisk kilde:

https://www.retsinformation.dk/eli/lta/2017/380

Kilde:

https://confluence.sdfi.dk/x/6QHiCQ

Multiplicitet:

1

Type:

DateTime

Attribut:

tilbage til toppen

Navn:

registreringTil

URI:

https://data.gov.dk/model/profile/dagi/registreringTil

Foretrukken term:

registrering til

Definition:

tidspunktet hvor en ny registrering er foretaget på objektet, og hvor denne version således ikke længere er den seneste

Juridisk kilde:

https://www.retsinformation.dk/eli/lta/2017/380

Kilde:

https://confluence.sdfi.dk/x/6QHiCQ

Multiplicitet:

0..1

Type:

DateTime

Attribut:

tilbage til toppen

Navn:

registreringsaktør

URI:

https://data.gov.dk/model/profile/dagi/registreringsaktør

Foretrukken term:

registreringsaktør

Definition:

den aktør der har foretaget registreringen

Juridisk kilde:

https://www.retsinformation.dk/eli/lta/2017/380

Kilde:

https://confluence.sdfi.dk/x/6QHiCQ

Multiplicitet:

1

Type:

Registreringsaktør (code list)

Værdier:

https://sdfidk.github.io/kodelisteregister/dagi/registreringsaktoer

Attribut:

tilbage til toppen

Navn:

virkningFra

URI:

https://data.gov.dk/model/profile/dagi/virkningFra

Foretrukken term:

virkning fra

Definition:

tidspunktet hvorfra objektet har virkning

Juridisk kilde:

https://www.retsinformation.dk/eli/lta/2017/380

Kilde:

https://confluence.sdfi.dk/x/6QHiCQ

Multiplicitet:

1

Type:

DateTime

Attribut:

tilbage til toppen

Navn:

virkningTil

URI:

https://data.gov.dk/model/profile/dagi/virkningTil

Foretrukken term:

virkning til

Definition:

tidspunktet hvor objektets virkning ophører

Juridisk kilde:

https://www.retsinformation.dk/eli/lta/2017/380

Kilde:

https://confluence.sdfi.dk/x/6QHiCQ

Multiplicitet:

0..1

Type:

DateTime

Attribut:

tilbage til toppen

Navn:

virkningsaktør

URI:

https://data.gov.dk/model/profile/dagi/virkningsaktør

Foretrukken term:

virkningsaktør

Definition:

den aktør der har afstedkommet objektets virkning

Juridisk kilde:

https://www.retsinformation.dk/eli/lta/2017/380

Kilde:

https://confluence.sdfi.dk/x/6QHiCQ

Multiplicitet:

1

Type:

Virkningsaktør (code list)

Værdier:

https://sdfidk.github.io/kodelisteregister/dagi/virkningsaktoer

Attribut:

tilbage til toppen

Navn:

forretningshændelse

URI:

https://data.gov.dk/model/profile/dagi/forretningshændelse

Foretrukken term:

forretningshændelse

Definition:

den begivenhed i virkeligheden som udløste ændringen i data

Juridisk kilde:

https://www.retsinformation.dk/eli/lta/2017/380

Kilde:

https://confluence.sdfi.dk/x/6QHiCQ

Multiplicitet:

1

Type:

Forretningshændelse (code list)

Værdier:

https://sdfidk.github.io/kodelisteregister/dagi/forretningshaendelse

Attribut:

tilbage til toppen

Navn:

forretningsproces

URI:

https://data.gov.dk/model/profile/dagi/forretningsproces

Foretrukken term:

forretningsproces

Definition:

den manuelle eller IT-understøttede proces hvori forretningsområdet håndterer hændelsen

Juridisk kilde:

https://www.retsinformation.dk/eli/lta/2017/380

Kilde:

https://confluence.sdfi.dk/x/6QHiCQ

Multiplicitet:

1

Type:

Forretningsproces (code list)

Værdier:

https://sdfidk.github.io/kodelisteregister/dagi/forretningsproces

Attribut:

tilbage til toppen

Navn:

geometri

URI:

https://data.gov.dk/model/profile/dagi/geometri

Foretrukken term:

geometri

Definition:

geografisk udstrækning for den administrative inddeling

Juridisk kilde:

https://www.retsinformation.dk/eli/lta/2017/380

Kilde:

https://confluence.sdfi.dk/x/6QHiCQ

Multiplicitet:

1

Type:

GM_MultiSurface

Koordinatreferencesystem:

EPSG:25832

Indeholder Z-koordinater:

False