|
Domænemodel:
|
Person
|
|
URI:
|
https://data.gov.dk/model/profile/person/vaergemaal/Vaergemaal
|
|
Foretrukken term:
|
Værgemål
|
|
Definition:
|
oplysninger om personer under værgemål efter værgemålslovens paragraf 6. Kan indeholde oplysning om relation til værge personnummer eller adressat
|
|
Kommentar:
|
Oplysning om, at personen er under værgemål med fratagelse af den retlige handleevne, jf. værgemålslovens § 6, stk. 1, 1. eller 2. pkt. Kan indeholde oplysning om relation til værgens personnummer eller adressat.
Bekendtgørelse af lov om Det Centrale Personregister bilag 1 afsnit 16.
|
|
Juridisk kilde:
|
https://www.retsinformation.dk/eli/lta/2020/1297
|
|
|
|
|
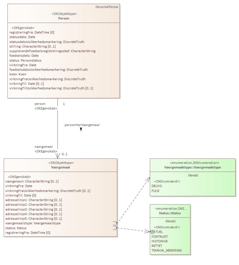
Diagram(mer):
Objekttypediagram Vaergemaal:

|
|
Oversigt over karakteristika:
|
|
tilbage til toppen
|
Navn:
|
vaergenavn
|
|
URI:
|
https://data.gov.dk/model/profile/person/umyndiggoerelse/Vaergemaal/vaergenavn
|
|
Foretrukken term:
|
værgenavn
|
|
Definition:
|
navn på værge hvis det er en virksomhed
|
|
Juridisk kilde:
|
https://www.retsinformation.dk/eli/lta/2020/1297
|
|
Multiplicitet:
|
0..1
|
|
Type:
|
CharacterString
|
|
|
tilbage til toppen
|
Navn:
|
virkningFra
|
|
URI:
|
https://data.gov.dk/model/profile/person/umyndiggoerelse/Vaergemaal/virkningFra
|
|
Foretrukken term:
|
virkning fra
|
|
Definition:
|
dato for værgemål
|
|
Juridisk kilde:
|
https://www.retsinformation.dk/eli/lta/2020/1297
|
|
Multiplicitet:
|
1
|
|
Type:
|
Date
|
|
|
tilbage til toppen
|
Navn:
|
virkningFraUsikkerhedsmarkering
|
|
URI:
|
https://data.gov.dk/model/profile/person/umyndiggoerelse/Vaergemaal/virkningFraUsikkerhedsmarkering
|
|
Foretrukken term:
|
virkning fra usikkerhedsmarkering
|
|
Definition:
|
angiver at virkningFra er usikker
|
|
Juridisk kilde:
|
https://www.retsinformation.dk/eli/lta/2020/1297
|
|
Multiplicitet:
|
0..1
|
|
Type:
|
DiscreteTruth
|
|
|
tilbage til toppen
|
Navn:
|
virkningTil
|
|
URI:
|
https://data.gov.dk/model/profile/person/umyndiggoerelse/Vaergemaal/virkningTil
|
|
Foretrukken term:
|
virkning til
|
|
Definition:
|
slutdato for værgemål
|
|
Juridisk kilde:
|
https://www.retsinformation.dk/eli/lta/2020/1297
|
|
Multiplicitet:
|
0
|
|
Type:
|
Date
|
|
|
tilbage til toppen
|
Navn:
|
adresselinje1
|
|
URI:
|
https://data.gov.dk/model/profile/person/umyndiggoerelse/Vaergemaal/adresselinje1
|
|
Foretrukken term:
|
adresselinje1
|
|
Definition:
|
ikke krævet og ikke nogen krav til specifikt indhold
|
|
Juridisk kilde:
|
https://www.retsinformation.dk/eli/lta/2020/1297
|
|
Multiplicitet:
|
0..1
|
|
Type:
|
CharacterString
|
|
|
tilbage til toppen
|
Navn:
|
adresselinje2
|
|
URI:
|
https://data.gov.dk/model/profile/person/umyndiggoerelse/Vaergemaal/adresselinje2
|
|
Foretrukken term:
|
adresselinje2
|
|
Definition:
|
ikke krævet og ikke nogen krav til specifikt indhold
|
|
Juridisk kilde:
|
https://www.retsinformation.dk/eli/lta/2020/1297
|
|
Multiplicitet:
|
0..1
|
|
Type:
|
CharacterString
|
|
|
tilbage til toppen
|
Navn:
|
adresselinje3
|
|
URI:
|
https://data.gov.dk/model/profile/person/umyndiggoerelse/Vaergemaal/adresselinje3
|
|
Foretrukken term:
|
adresselinje3
|
|
Definition:
|
ikke krævet og ikke nogen krav til specifikt indhold
|
|
Juridisk kilde:
|
https://www.retsinformation.dk/eli/lta/2020/1297
|
|
Multiplicitet:
|
0..1
|
|
Type:
|
CharacterString
|
|
|
tilbage til toppen
|
Navn:
|
adresselinje4
|
|
URI:
|
https://data.gov.dk/model/profile/person/umyndiggoerelse/Vaergemaal/adresselinje4
|
|
Foretrukken term:
|
adresselinje4
|
|
Definition:
|
ikke krævet og ikke nogen krav til specifikt indhold
|
|
Juridisk kilde:
|
https://www.retsinformation.dk/eli/lta/2020/1297
|
|
Multiplicitet:
|
0..1
|
|
Type:
|
CharacterString
|
|
|
tilbage til toppen
|
Navn:
|
adresselinje5
|
|
URI:
|
https://data.gov.dk/model/profile/person/umyndiggoerelse/Vaergemaal/adresselinje5
|
|
Foretrukken term:
|
adresselinje5
|
|
Definition:
|
ikke krævet og ikke nogen krav til specifikt indhold
|
|
Juridisk kilde:
|
https://www.retsinformation.dk/eli/lta/2020/1297
|
|
Multiplicitet:
|
0..1
|
|
Type:
|
CharacterString
|
|
|
tilbage til toppen
|
Navn:
|
vaergemaalstype
|
|
URI:
|
https://data.gov.dk/model/profile/person/umyndiggoerelse/Vaergemaal/vaergemaalstype
|
|
Foretrukken term:
|
værgemålstype
|
|
Definition:
|
angiver vaergemaalstype for Vaergemaal
|
|
Juridisk kilde:
|
https://www.retsinformation.dk/eli/lta/2020/1297
|
|
Multiplicitet:
|
1
|
|
Type:
|
Vaergemaalstype (enumeration)
|
|
Værdier:
|
Se listede værdier
| Værdinavn |
Foretrukken term |
Definition |
Kommentar |
Anvendelsesnote |
Juridisk kilde |
Kilde |
|
DELVIS
|
DELVIS
|
personen er delvist umyndig
|
|
|
https://www.retsinformation.dk/eli/lta/2020/1297
|
|
|
FULD
|
FULD
|
personen er fuldt umyndig
|
|
|
https://www.retsinformation.dk/eli/lta/2020/1297
|
|
|
|
|
tilbage til toppen
|
Navn:
|
status
|
|
URI:
|
https://data.gov.dk/model/profile/person/umyndiggoerelse/Vaergemaal/status
|
|
Foretrukken term:
|
status
|
|
Definition:
|
status for oplysningen
|
|
Juridisk kilde:
|
https://www.retsinformation.dk/eli/lta/2020/1297
|
|
Multiplicitet:
|
1
|
|
Type:
|
Status (enumeration)
|
|
Værdier:
|
Se listede værdier
| Værdinavn |
Foretrukken term |
Definition |
Kommentar |
Anvendelsesnote |
Juridisk kilde |
Kilde |
|
AKTUEL
|
AKTUEL
|
angiver at en given oplysning er aktuel (gældende)
|
|
|
https://www.retsinformation.dk/eli/lta/2020/1297
|
|
|
FORTRUDT
|
FORTRUDT
|
angiver at oplysningen er blevet annulleret (fortrudt) og er historisk
|
|
|
https://www.retsinformation.dk/eli/lta/2020/1297
|
|
|
HISTORISK
|
HISTORISK
|
angiver at oplysningen er historisk, og således var gældende i virkningsperioden
|
|
|
https://www.retsinformation.dk/eli/lta/2020/1297
|
|
|
RETTET
|
RETTET
|
angiver at en oplysning er rettet og er historisk
|
|
|
https://www.retsinformation.dk/eli/lta/2020/1297
|
|
|
TEKNISK_AENDRING
|
TEKNISK_AENDRING
|
angiver at oplysningen er ændret af tekniske årsager og er historisk
|
|
|
https://www.retsinformation.dk/eli/lta/2020/1297
|
|
|
|
|
tilbage til toppen
|
Navn:
|
registreringFra
|
|
URI:
|
https://data.gov.dk/model/profile/person/umyndiggoerelse/Vaergemaal/registreringFra
|
|
Foretrukken term:
|
registrering fra
|
|
Definition:
|
dato for startoplysninger
|
|
Juridisk kilde:
|
https://www.retsinformation.dk/eli/lta/2020/1297
|
|
Multiplicitet:
|
0
|
|
Type:
|
DateTime
|
|