|
Domænemodel:
|
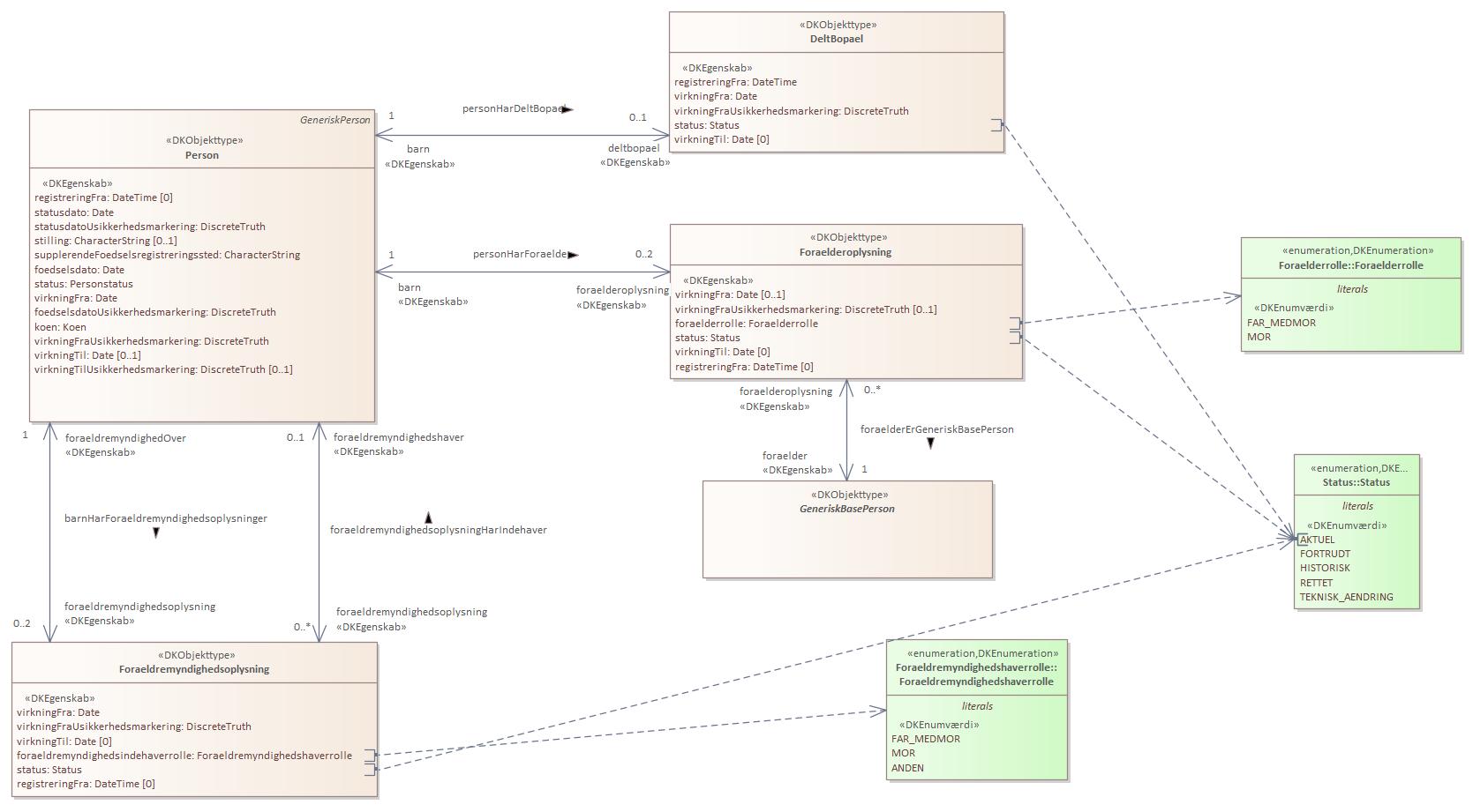
Person
|
|
URI:
|
https://data.gov.dk/model/profile/person/familie/Foraeldremyndighedsoplysning
|
|
Foretrukken term:
|
Foraeldremyndighedsoplysning
|
|
Definition:
|
oplysninger og hvem der har forældremyndighed over et barn
|
|
Kommentar:
|
Oplysninger om eventuelle forældremyndighedsindehavere.
|
|
Juridisk kilde:
|
https://www.retsinformation.dk/eli/lta/2020/1297
|
|
|
|
|
Diagram(mer):
Objekttypediagram Foraeldremyndighedsoplysning:

|
|
Oversigt over karakteristika:
|
|
tilbage til toppen
|
Navn:
|
virkningFra
|
|
URI:
|
https://data.gov.dk/model/profile/person/familie/Foraeldremyndighedsoplysning/virkningFra
|
|
Foretrukken term:
|
virkning fra
|
|
Definition:
|
forældremyndighedens gyldighedsstart
|
|
Juridisk kilde:
|
https://www.retsinformation.dk/eli/lta/2020/1297
|
|
Multiplicitet:
|
1
|
|
Type:
|
Date
|
|
|
tilbage til toppen
|
Navn:
|
virkningFraUsikkerhedsmarkering
|
|
URI:
|
https://data.gov.dk/model/profile/person/familie/Foraeldremyndighedsoplysning/virkningFraUsikkerhedsmarkering
|
|
Foretrukken term:
|
virkning fra usikkerhedsmarkering
|
|
Definition:
|
om gyldighedsstartdatoen er usikker
|
|
Juridisk kilde:
|
https://www.retsinformation.dk/eli/lta/2020/1297
|
|
Multiplicitet:
|
1
|
|
Type:
|
DiscreteTruth
|
|
|
tilbage til toppen
|
Navn:
|
virkningTil
|
|
URI:
|
https://data.gov.dk/model/profile/person/familie/Foraeldremyndighedsoplysning/virkningTil
|
|
Foretrukken term:
|
virkning til
|
|
Definition:
|
forældremyndighedens gyldighedsslut
|
|
Juridisk kilde:
|
https://www.retsinformation.dk/eli/lta/2020/1297
|
|
Multiplicitet:
|
0
|
|
Type:
|
Date
|
|
|
tilbage til toppen
|
Navn:
|
foraeldremyndighedsindehaverrolle
|
|
URI:
|
https://data.gov.dk/model/profile/person/familie/Foraeldremyndighedsoplysning/foraeldremyndighedsindehaverrolle
|
|
Foretrukken term:
|
forældremyndighedsindehaverrolle
|
|
Definition:
|
forældremyndighedsindehaveren relation til Personen
|
|
Juridisk kilde:
|
https://www.retsinformation.dk/eli/lta/2020/1297
|
|
Multiplicitet:
|
1
|
|
Type:
|
Foraeldremyndighedshaverrolle (enumeration)
|
|
Værdier:
|
Se listede værdier
| Værdinavn |
Foretrukken term |
Definition |
Kommentar |
Anvendelsesnote |
Juridisk kilde |
Kilde |
|
FAR_MEDMOR
|
FAR_MEDMOR
|
angiver forældremyndighedsindehaver er far eller medmor
|
|
|
https://www.retsinformation.dk/eli/lta/2020/1297
|
|
|
MOR
|
|
angiver forældremyndighedsindehaver er mor, far eller medfar
|
|
|
https://www.retsinformation.dk/eli/lta/2020/1297
|
|
|
ANDEN
|
ANDEN
|
angiver forældremyndighedsindehaver er en anden end en forælder
|
|
|
https://www.retsinformation.dk/eli/lta/2020/1297
|
|
|
|
|
tilbage til toppen
|
Navn:
|
status
|
|
URI:
|
https://data.gov.dk/model/profile/person/familie/Foraeldremyndighedsoplysning/status
|
|
Foretrukken term:
|
status
|
|
Definition:
|
status for Foraeldremyndighedsoplysning
|
|
Juridisk kilde:
|
https://www.retsinformation.dk/eli/lta/2020/1297
|
|
Multiplicitet:
|
1
|
|
Type:
|
Status (enumeration)
|
|
Værdier:
|
Se listede værdier
| Værdinavn |
Foretrukken term |
Definition |
Kommentar |
Anvendelsesnote |
Juridisk kilde |
Kilde |
|
AKTUEL
|
AKTUEL
|
angiver at en given oplysning er aktuel (gældende)
|
|
|
https://www.retsinformation.dk/eli/lta/2020/1297
|
|
|
FORTRUDT
|
FORTRUDT
|
angiver at oplysningen er blevet annulleret (fortrudt) og er historisk
|
|
|
https://www.retsinformation.dk/eli/lta/2020/1297
|
|
|
HISTORISK
|
HISTORISK
|
angiver at oplysningen er historisk, og således var gældende i virkningsperioden
|
|
|
https://www.retsinformation.dk/eli/lta/2020/1297
|
|
|
RETTET
|
RETTET
|
angiver at en oplysning er rettet og er historisk
|
|
|
https://www.retsinformation.dk/eli/lta/2020/1297
|
|
|
TEKNISK_AENDRING
|
TEKNISK_AENDRING
|
angiver at oplysningen er ændret af tekniske årsager og er historisk
|
|
|
https://www.retsinformation.dk/eli/lta/2020/1297
|
|
|
|
|
tilbage til toppen
|
Navn:
|
registreringFra
|
|
URI:
|
https://data.gov.dk/model/profile/person/familie/Foraeldremyndighedsoplysning/registreringFra
|
|
Foretrukken term:
|
registrering fra
|
|
Definition:
|
foraeldremyndighedsoplysning er blevet registreret i systemet denne dato
|
|
Juridisk kilde:
|
https://www.retsinformation.dk/eli/lta/2020/1297
|
|
Multiplicitet:
|
0
|
|
Type:
|
DateTime
|
|
|
tilbage til toppen
|
Navn:
|
foraeldremyndighedshaver
|
|
URI:
|
https://data.gov.dk/model/profile/person/foraeldremyndighedsoplysningHarIndehaverforaeldremyndighedshaver
|
|
Foretrukken term:
|
foraeldremyndighedshaver
|
|
Definition:
|
indehaveren af forældremyndighed
|
|
Juridisk kilde:
|
https://www.retsinformation.dk/eli/lta/2020/1297
|
|
Multiplicitet:
|
0..1
|
|
Type:
|
Person (feature type)
|
|
|
tilbage til toppen
|
Navn:
|
foraeldremyndighedOver
|
|
URI:
|
https://data.gov.dk/model/profile/person/barnHarForaeldremyndighedsoplysningerforaeldremyndighedOver
|
|
Foretrukken term:
|
foraeldremyndighed over
|
|
Definition:
|
barnet som forældremyndigheden gælder
|
|
Juridisk kilde:
|
https://www.retsinformation.dk/eli/lta/2020/1297
|
|
Multiplicitet:
|
1
|
|
Type:
|
Person (feature type)
|
|