|
Domænemodel:
|
Person
|
|
URI:
|
https://data.gov.dk/model/profile/person/folkekirke/Folkekirke
|
|
Foretrukken term:
|
Folkekirke
|
|
Definition:
|
oplysning om medlemskab af folkekirken, valgmenighed og tillige folkekirken, men fritaget for kirkeskat under udenlandsophold, fordi der betales kirkeskat til Dansk Kirke i Udlandet eller Dansk Sømandskirke eller ikke er medlem af folkekirken
|
|
Kommentar:
|
Folkekirkeoplysninger: Oplysning om medlemskab af folkekirken, valgmenighed og tillige folkekirken, men fritaget for kirkeskat under udenlandsophold, fordi der betales kirkeskat til Dansk Kirke i Udlandet eller Dansk Sømandskirke eller ikke er medlem af folkekirken. Tidligere folkekirkeoplysninger bevares i CPR (historisk).
Bekendtgørelse af lov om Det Centrale Personregister bilag 1, punkt 6.
|
|
Juridisk kilde:
|
https://www.retsinformation.dk/eli/lta/2020/1297
|
|
|
|
|
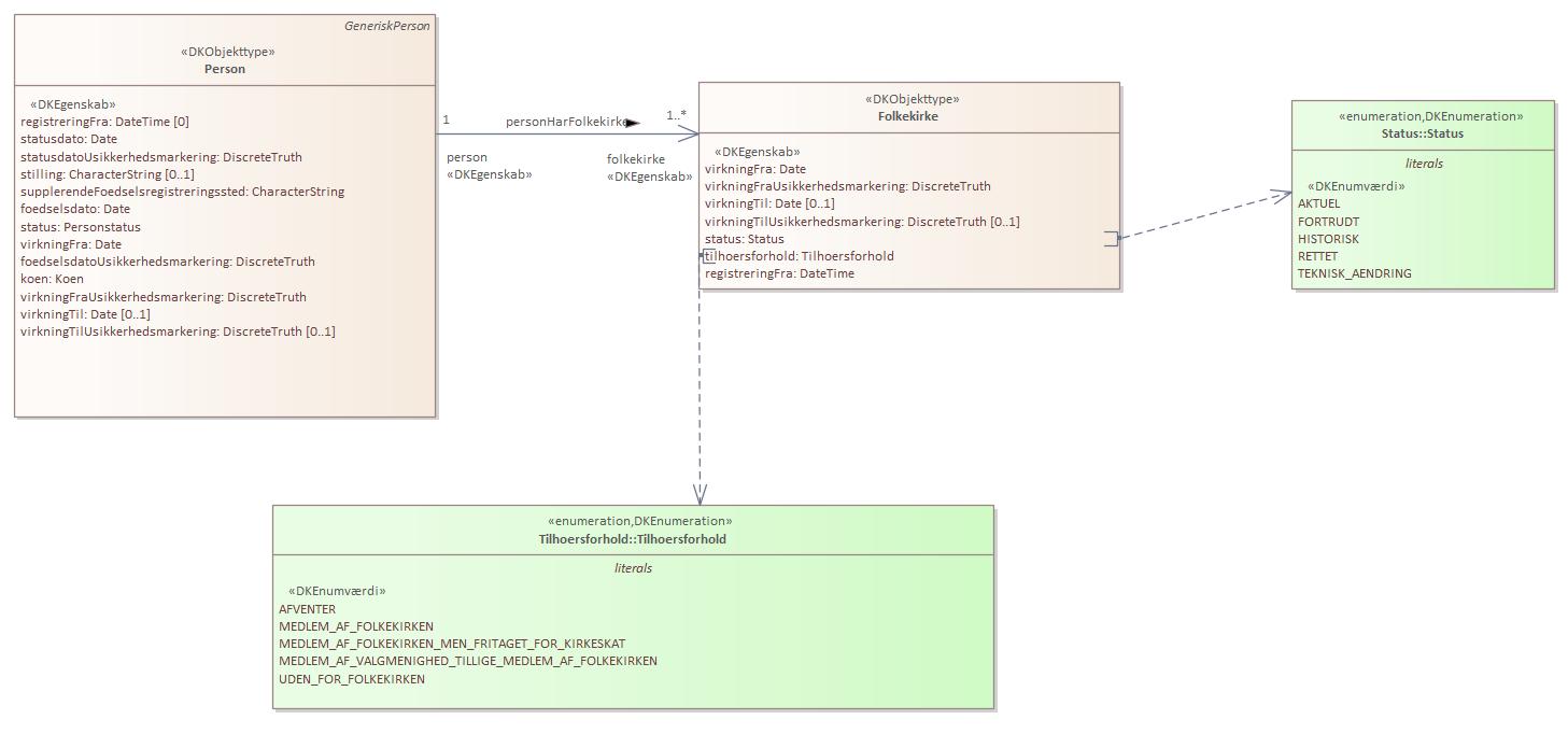
Diagram(mer):
Objekttypediagram Folkekirke:

|
|
Oversigt over karakteristika:
|
|
tilbage til toppen
|
Navn:
|
virkningFra
|
|
URI:
|
https://data.gov.dk/model/profile/person/folkekirke/Folkekirke/virkningFra
|
|
Foretrukken term:
|
virkning fra
|
|
Definition:
|
gyldighedsstartdato for oplysningen
|
|
Juridisk kilde:
|
https://www.retsinformation.dk/eli/lta/2020/1297
|
|
Multiplicitet:
|
1
|
|
Type:
|
Date
|
|
|
tilbage til toppen
|
Navn:
|
virkningFraUsikkerhedsmarkering
|
|
URI:
|
https://data.gov.dk/model/profile/person/folkekirke/Folkekirke/virkningFraUsikkerhedsmarkering
|
|
Foretrukken term:
|
virkning fra usikkerhedsmarkering
|
|
Definition:
|
om gyldighedsstartdatoen er usikker
|
|
Juridisk kilde:
|
https://www.retsinformation.dk/eli/lta/2020/1297
|
|
Multiplicitet:
|
1
|
|
Type:
|
DiscreteTruth
|
|
|
tilbage til toppen
|
Navn:
|
virkningTil
|
|
URI:
|
https://data.gov.dk/model/profile/person/folkekirke/Folkekirke/virkningTil
|
|
Foretrukken term:
|
virkning til
|
|
Definition:
|
gyldighedsslutdato for oplysningen
|
|
Juridisk kilde:
|
https://www.retsinformation.dk/eli/lta/2020/1297
|
|
Multiplicitet:
|
0..1
|
|
Type:
|
Date
|
|
|
tilbage til toppen
|
Navn:
|
virkningTilUsikkerhedsmarkering
|
|
URI:
|
https://data.gov.dk/model/profile/person/folkekirke/Folkekirke/virkningTilUsikkerhedsmarkering
|
|
Foretrukken term:
|
virkning til usikkerhedsmarkering
|
|
Definition:
|
om gyldighedsslutdato er usikker
|
|
Juridisk kilde:
|
https://www.retsinformation.dk/eli/lta/2020/1297
|
|
Multiplicitet:
|
0..1
|
|
Type:
|
DiscreteTruth
|
|
|
tilbage til toppen
|
Navn:
|
status
|
|
URI:
|
https://data.gov.dk/model/profile/person/folkekirke/Folkekirke/status
|
|
Foretrukken term:
|
status
|
|
Definition:
|
status for oplysningen
|
|
Juridisk kilde:
|
https://www.retsinformation.dk/eli/lta/2020/1297
|
|
Multiplicitet:
|
1
|
|
Type:
|
Status (enumeration)
|
|
Værdier:
|
Se listede værdier
| Værdinavn |
Foretrukken term |
Definition |
Kommentar |
Anvendelsesnote |
Juridisk kilde |
Kilde |
|
AKTUEL
|
AKTUEL
|
angiver at en given oplysning er aktuel (gældende)
|
|
|
https://www.retsinformation.dk/eli/lta/2020/1297
|
|
|
FORTRUDT
|
FORTRUDT
|
angiver at oplysningen er blevet annulleret (fortrudt) og er historisk
|
|
|
https://www.retsinformation.dk/eli/lta/2020/1297
|
|
|
HISTORISK
|
HISTORISK
|
angiver at oplysningen er historisk, og således var gældende i virkningsperioden
|
|
|
https://www.retsinformation.dk/eli/lta/2020/1297
|
|
|
RETTET
|
RETTET
|
angiver at en oplysning er rettet og er historisk
|
|
|
https://www.retsinformation.dk/eli/lta/2020/1297
|
|
|
TEKNISK_AENDRING
|
TEKNISK_AENDRING
|
angiver at oplysningen er ændret af tekniske årsager og er historisk
|
|
|
https://www.retsinformation.dk/eli/lta/2020/1297
|
|
|
|
|
tilbage til toppen
|
Navn:
|
tilhoersforhold
|
|
URI:
|
https://data.gov.dk/model/profile/person/folkekirke/Folkekirke/tilhoersforhold
|
|
Foretrukken term:
|
tilhørsforhold
|
|
Definition:
|
tilhørsforhold for oplysningen
|
|
Juridisk kilde:
|
https://www.retsinformation.dk/eli/lta/2020/1297
|
|
Multiplicitet:
|
1
|
|
Type:
|
Tilhoersforhold (enumeration)
|
|
Værdier:
|
Se listede værdier
| Værdinavn |
Foretrukken term |
Definition |
Kommentar |
Anvendelsesnote |
Juridisk kilde |
Kilde |
|
AFVENTER
|
AFVENTER
|
angiver at personen afventer tilhørsforhold til folkekirken (f.eks indrapporteret i forbindelse med fødsler)
|
|
|
https://www.retsinformation.dk/eli/lta/2020/1297
|
|
|
MEDLEM_AF_FOLKEKIRKEN
|
MEDLEM_AF_FOLKEKIRKEN
|
angiver at personen er medlem af folkekirken
|
|
|
https://www.retsinformation.dk/eli/lta/2020/1297
|
|
|
MEDLEM_AF_FOLKEKIRKEN_MEN_FRITAGET_FOR_KIRKESKAT
|
MEDLEM_AF_FOLKEKIRKEN_MEN_FRITAGET_FOR_KIRKESKAT
|
angiver at personen er medlem af folkekirken, men fritaget for kirkeskat
|
|
|
https://www.retsinformation.dk/eli/lta/2020/1297
|
|
|
MEDLEM_AF_VALGMENIGHED_TILLIGE_MEDLEM_AF_FOLKEKIRKEN
|
MEDLEM_AF_VALGMENIGHED_TILLIGE_MEDLEM_AF_FOLKEKIRKEN
|
angiver at personen er medlem af en valgmenighed, tillige medlem af folkekirken
|
|
|
https://www.retsinformation.dk/eli/lta/2020/1297
|
|
|
UDEN_FOR_FOLKEKIRKEN
|
UDEN_FOR_FOLKEKIRKEN
|
angiver at personen ikke er medlem af folkekirken
|
|
|
https://www.retsinformation.dk/eli/lta/2020/1297
|
|
|
|
|
tilbage til toppen
|
Navn:
|
registreringFra
|
|
URI:
|
https://data.gov.dk/model/profile/person/folkekirke/Folkekirke/registreringFra
|
|
Foretrukken term:
|
registrering fra
|
|
Definition:
|
dato for startoplysninger
|
|
Juridisk kilde:
|
https://www.retsinformation.dk/eli/lta/2020/1297
|
|
Multiplicitet:
|
1
|
|
Type:
|
DateTime
|
|